Schema xfs-cis.xsd


element submission
diagram xfs-cis_diagrams/xfs-cis_p1.png
namespace http://www.wcb.state.ny.us/xml/ns/wcb
properties
content complex
children c4amr_0908:document c4amr_1012:document c4amr_1510:document c4narr_0812:document c4narr_1012:document c4narr_1510:document cms1500_1202:document otpt4_1012:document otpt4_1510:document
attributes
Name  Type  Use  Default  Fixed  Annotation
wcb:application-id  wcb:Text  required    CIS  
documentation
Value is fixed at 'CIS' for this submission type.
wcb:production-test-indicator  derived by: wcb:Text  required      
documentation
Indicates submission was for production use or testing only (values P or T)
wcb:bp-submission-id  derived by: wcb:Text  required      
documentation
Business Partner's Internal Submission ID Attribute
documentation
This is the business partner's identifier for the entire submission.
wcb:bp-submission-comment  derived by: wcb:Text  optional      
documentation
Business Partner's Comment Attribute
documentation
Optional comment for business partner's use.
annotation
documentation
XML Form Submission (Root Element)

element attachment-binary
diagram xfs-cis_diagrams/xfs-cis_p2.png
namespace http://www.wcb.state.ny.us/xml/ns/wcb
properties
content complex
attributes
Name  Type  Use  Default  Fixed  Annotation
wcb:content-type  wcb:Text  required      
documentation
Conent Type (MIME Type) -- only 'image/tiff' is currently allowed
wcb:ref  wcb:Text  required      
documentation
A reference to the binary attachment.  This must be the filename only with no path or other prefix/suffix.
annotation
documentation
Document Attachment - Binary
documentation
This element is a placeholder which references a binary attachment which is to be inserted at the current point in the list of all attachments (binary and text).

element attachment-text
diagram xfs-cis_diagrams/xfs-cis_p3.png
namespace http://www.wcb.state.ny.us/xml/ns/wcb
properties
content complex
children wcb:page
annotation
documentation
Document Attachment - Text (Embedded)
documentation
This element contains text for one or more pages to be inserted at the current point in the list of all attachments (binary and text).
documentation
Each page can contain up to 56 lines with 100 characters each.  Note that the 'Courier 9' fixed-space font is used to create the viewable page.

element attachment-text/page
diagram xfs-cis_diagrams/xfs-cis_p4.png
namespace http://www.wcb.state.ny.us/xml/ns/wcb
properties
minOcc 1
maxOcc unbounded
content complex
children wcb:line
annotation
documentation
Contains contents of a single page

element attachment-text/page/line
diagram xfs-cis_diagrams/xfs-cis_p5.png
namespace http://www.wcb.state.ny.us/xml/ns/wcb
type restriction of wcb:String
properties
minOcc 1
maxOcc 56
content simple
facets
Kind Value Annotation
minLength 0
maxLength 100
pattern [ -~]*
annotation
documentation
One line of text

element form-image
diagram xfs-cis_diagrams/xfs-cis_p6.png
namespace http://www.wcb.state.ny.us/xml/ns/wcb
properties
content complex
attributes
Name  Type  Use  Default  Fixed  Annotation
wcb:content-type  wcb:Text  required      
documentation
Conent Type (MIME Type) -- only 'image/tiff' is currently allowed
wcb:ref  wcb:Text  required      
documentation
A reference to the form image.  This must be the filename only with no path or other prefix/suffix.
annotation
documentation
Form Image
documentation
This element is a placeholder which references a form image which is to be inserted into the document ahead of all attachments.  If the form contains multiple pages, there should be one image per page and, therefore, one of these elements per image.

complexType Flag
diagram xfs-cis_diagrams/xfs-cis_p7.png
namespace http://www.wcb.state.ny.us/xml/ns/wcb
attributes
Name  Type  Use  Default  Fixed  Annotation
wcb:value  derived by: xs:string  required      
documentation
Value must be 'Y' or 'N'.
annotation
documentation
WCB Flag Type (Y/N)

complexType FlagUnknown
diagram xfs-cis_diagrams/xfs-cis_p8.png
namespace http://www.wcb.state.ny.us/xml/ns/wcb
attributes
Name  Type  Use  Default  Fixed  Annotation
wcb:value  derived by: wcb:String  required      
documentation
Value must be 'Y', 'N', or 'U'.
annotation
documentation
WCB Flag Type (Y/N/U)

complexType Gender
diagram xfs-cis_diagrams/xfs-cis_p9.png
namespace http://www.wcb.state.ny.us/xml/ns/wcb
attributes
Name  Type  Use  Default  Fixed  Annotation
wcb:value  derived by: xs:string  required      
documentation
Value must be 'M' or 'F'.
annotation
documentation
WCB Gender Type (M/F)

simpleType Date
namespace http://www.wcb.state.ny.us/xml/ns/wcb
type xs:date
properties
base xs:date
annotation
documentation
WCB Date Type

simpleType Decimal
namespace http://www.wcb.state.ny.us/xml/ns/wcb
type xs:decimal
properties
base xs:decimal
annotation
documentation
WCB Decimal Type

simpleType NonNegativeInteger
namespace http://www.wcb.state.ny.us/xml/ns/wcb
type xs:nonNegativeInteger
properties
base xs:nonNegativeInteger
annotation
documentation
WCB NonNegativeInteger Type

simpleType NPINumber
namespace http://www.wcb.state.ny.us/xml/ns/wcb
type restriction of xs:string
properties
base xs:string
facets
Kind Value Annotation
pattern [0-9][0-9][0-9][0-9][0-9][0-9][0-9][0-9][0-9][0-9]
annotation
documentation
National Provider Identifier Type

simpleType NYSLicenseNumber
namespace http://www.wcb.state.ny.us/xml/ns/wcb
type restriction of xs:string
properties
base xs:string
facets
Kind Value Annotation
pattern [0-9][0-9][0-9][0-9][0-9][0-9]
annotation
documentation
New York State License Number Type

simpleType SSN
namespace http://www.wcb.state.ny.us/xml/ns/wcb
type restriction of xs:string
properties
base xs:string
facets
Kind Value Annotation
pattern [0-9][0-9][0-9][0-9][0-9][0-9][0-9][0-9][0-9]
annotation
documentation
Social Security Number Type

simpleType String
namespace http://www.wcb.state.ny.us/xml/ns/wcb
type restriction of xs:string
properties
base xs:string
facets
Kind Value Annotation
pattern [ -~]*
annotation
documentation
WCB String Type

simpleType StringUpperCase
namespace http://www.wcb.state.ny.us/xml/ns/wcb
type restriction of xs:string
properties
base xs:string
facets
Kind Value Annotation
pattern [ -`{-~]*
annotation
documentation
WCB String Type

simpleType Text
namespace http://www.wcb.state.ny.us/xml/ns/wcb
type restriction of wcb:String
properties
base wcb:String
facets
Kind Value Annotation
minLength 1
pattern [ -~]*
annotation
documentation
WCB Text Type

simpleType TextUpperCase
namespace http://www.wcb.state.ny.us/xml/ns/wcb
type restriction of wcb:StringUpperCase
properties
base wcb:StringUpperCase
facets
Kind Value Annotation
minLength 1
pattern [ -`{-~]*
annotation
documentation
WCB Text Type

simpleType Time
namespace http://www.wcb.state.ny.us/xml/ns/wcb
type xs:time
properties
base xs:time
annotation
documentation
WCB Time Type

simpleType WCBAuthorizationNumber
namespace http://www.wcb.state.ny.us/xml/ns/wcb
type restriction of xs:string
properties
base xs:string
facets
Kind Value Annotation
pattern [0-9CPL][0-9][0-9][0-9][0-9][0-9]-[0-9][IBW]?
annotation
documentation
WCB Authorization Number

element addr1
diagram xfs-cis_diagrams/xfs-cis_p10.png
namespace http://www.wcb.state.ny.us/xml/ns/c4narr_0812
type restriction of wcb:Text
properties
content simple
facets
Kind Value Annotation
minLength 1
maxLength 30
pattern [ -~]*
annotation
documentation
First Line of Street Address

element addr2
diagram xfs-cis_diagrams/xfs-cis_p11.png
namespace http://www.wcb.state.ny.us/xml/ns/c4narr_0812
type restriction of wcb:Text
properties
content simple
facets
Kind Value Annotation
minLength 1
maxLength 30
pattern [ -~]*
annotation
documentation
Second Line of Street Address

element city
diagram xfs-cis_diagrams/xfs-cis_p12.png
namespace http://www.wcb.state.ny.us/xml/ns/c4narr_0812
type restriction of wcb:Text
properties
content simple
facets
Kind Value Annotation
minLength 1
maxLength 20
pattern [ -~]*
annotation
documentation
City

element country
diagram xfs-cis_diagrams/xfs-cis_p13.png
namespace http://www.wcb.state.ny.us/xml/ns/c4narr_0812
type restriction of wcb:StringUpperCase
properties
content simple
facets
Kind Value Annotation
length 3
pattern [ -`{-~]*
annotation
documentation
3-character Country Code
documentation
Required if the associated Zip field is blank.  Element optional if country is USA.

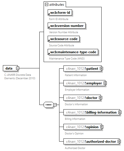
element data
diagram xfs-cis_diagrams/xfs-cis_p14.png
namespace http://www.wcb.state.ny.us/xml/ns/c4narr_0812
properties
content complex
children c4narr_0812:patient c4narr_0812:employer c4narr_0812:doctor c4narr_0812:billing-information c4narr_0812:opinion c4narr_0812:authorized-doctor c4narr_0812:supervised-health-care-provider
attributes
Name  Type  Use  Default  Fixed  Annotation
wcb:form-id  derived by: wcb:Text  required    C-4NARR  
documentation
Form ID Attribute
documentation
Value is fixed at 'C-4NARR' for this document type.
wcb:version-number  derived by: wcb:Text  required    0812  
documentation
Version Number Attribute
documentation
Value is fixed at '0812' for this document type.
wcb:source-code  wcb:Text  required    X  
documentation
Source Code Attribute
documentation
Value is fixed at 'X' for XML Forms Submission.
wcb:maintenance-type-code  wcb:Text  required    050  
documentation
Maintenance Type Code (ANSI)
documentation
Value is fixed at '050' which is the ANSI code for 'original form'.
annotation
documentation
C-4NARR Discrete Data Elements (December 2008)

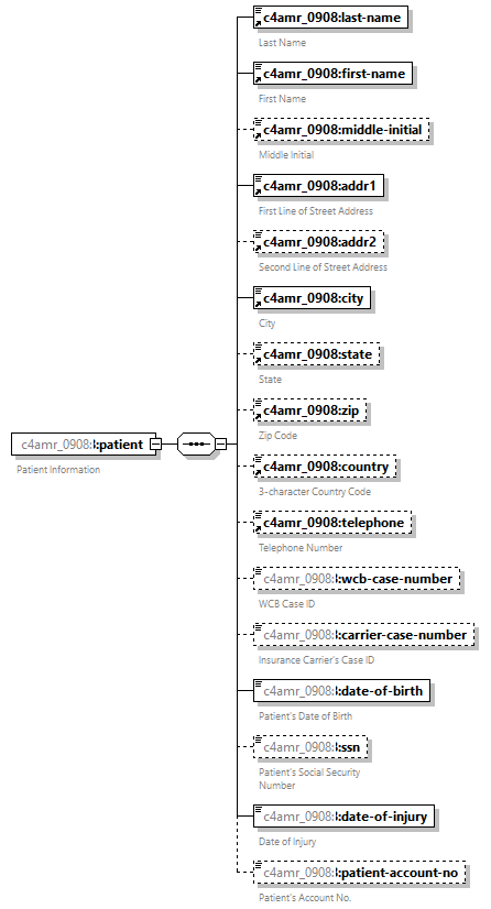
element data/patient
diagram xfs-cis_diagrams/xfs-cis_p15.png
namespace http://www.wcb.state.ny.us/xml/ns/c4narr_0812
properties
content complex
children c4narr_0812:last-name c4narr_0812:first-name c4narr_0812:middle-initial c4narr_0812:addr1 c4narr_0812:addr2 c4narr_0812:city c4narr_0812:state c4narr_0812:zip c4narr_0812:country c4narr_0812:telephone c4narr_0812:wcb-case-number c4narr_0812:carrier-case-number c4narr_0812:gender c4narr_0812:date-of-birth c4narr_0812:ssn c4narr_0812:date-of-injury c4narr_0812:job-title c4narr_0812:work-activities c4narr_0812:patient-working c4narr_0812:patient-account-no
annotation
documentation
Patient Information

element data/patient/wcb-case-number
diagram xfs-cis_diagrams/xfs-cis_p16.png
namespace http://www.wcb.state.ny.us/xml/ns/c4narr_0812
type cis:CaseIDOld
properties
minOcc 0
maxOcc 1
content simple
facets
Kind Value Annotation
pattern [0-9A-Z][0-9A-Z][0-9][0-9][0-9][0-9][0-9][0-9]
annotation
documentation
WCB Case ID
documentation
1st and 2nd characters must be alphanumeric.  3rd - 8th characters must be numeric.

element data/patient/carrier-case-number
diagram xfs-cis_diagrams/xfs-cis_p17.png
namespace http://www.wcb.state.ny.us/xml/ns/c4narr_0812
type restriction of wcb:Text
properties
minOcc 0
maxOcc 1
content simple
facets
Kind Value Annotation
minLength 1
maxLength 25
pattern [ -~]*
annotation
documentation
Insurance Carrier's Case ID

element data/patient/gender
diagram xfs-cis_diagrams/xfs-cis_p18.png
namespace http://www.wcb.state.ny.us/xml/ns/c4narr_0812
type wcb:Gender
properties
content complex
attributes
Name  Type  Use  Default  Fixed  Annotation
wcb:value  derived by: xs:string  required      
documentation
Value must be 'M' or 'F'.
annotation
documentation
Patient's Gender

element data/patient/date-of-birth
diagram xfs-cis_diagrams/xfs-cis_p19.png
namespace http://www.wcb.state.ny.us/xml/ns/c4narr_0812
type wcb:Date
properties
content simple
annotation
documentation
Patient's Date of Birth
documentation
Must be <= Accident-Date.

element data/patient/ssn
diagram xfs-cis_diagrams/xfs-cis_p20.png
namespace http://www.wcb.state.ny.us/xml/ns/c4narr_0812
type wcb:SSN
properties
minOcc 0
maxOcc 1
content simple
facets
Kind Value Annotation
pattern [0-9][0-9][0-9][0-9][0-9][0-9][0-9][0-9][0-9]
annotation
documentation
Patient's Social Security Number

element data/patient/date-of-injury
diagram xfs-cis_diagrams/xfs-cis_p21.png
namespace http://www.wcb.state.ny.us/xml/ns/c4narr_0812
type restriction of xs:string
properties
content simple
facets
Kind Value Annotation
pattern [1-2][0-9][0-9][0-9]-[0-9][0-9]-[0-9][0-9]
annotation
documentation
Date of Injury
documentation
This element does not need to be a complete date.  It must contain at least a valid year <= current year.  Month and day can be 00.  If the month or day is given, they must be a valid combination <= today.  Must be >= Date-of-Birth.

element data/patient/job-title
diagram xfs-cis_diagrams/xfs-cis_p22.png
namespace http://www.wcb.state.ny.us/xml/ns/c4narr_0812
type restriction of wcb:Text
properties
content simple
facets
Kind Value Annotation
minLength 1
maxLength 45
pattern [ -~]*
annotation
documentation
Patient's Job Title

element data/patient/work-activities
diagram xfs-cis_diagrams/xfs-cis_p23.png
namespace http://www.wcb.state.ny.us/xml/ns/c4narr_0812
type restriction of wcb:Text
properties
content simple
facets
Kind Value Annotation
minLength 1
maxLength 200
pattern [ -~]*
annotation
documentation
Patient's Work Activities

element data/patient/patient-working
diagram xfs-cis_diagrams/xfs-cis_p24.png
namespace http://www.wcb.state.ny.us/xml/ns/c4narr_0812
type wcb:Flag
properties
content complex
attributes
Name  Type  Use  Default  Fixed  Annotation
wcb:value  derived by: xs:string  required      
documentation
Value must be 'Y' or 'N'.
annotation
documentation
Patient Working Flag

element data/patient/patient-account-no
diagram xfs-cis_diagrams/xfs-cis_p25.png
namespace http://www.wcb.state.ny.us/xml/ns/c4narr_0812
type restriction of wcb:Text
properties
minOcc 0
maxOcc 1
content simple
facets
Kind Value Annotation
minLength 1
maxLength 15
pattern [ -~]*
annotation
documentation
Patient's Account No.

element data/employer
diagram xfs-cis_diagrams/xfs-cis_p26.png
namespace http://www.wcb.state.ny.us/xml/ns/c4narr_0812
properties
content complex
children c4narr_0812:name1 c4narr_0812:name2 c4narr_0812:addr1 c4narr_0812:addr2 c4narr_0812:city c4narr_0812:state c4narr_0812:zip c4narr_0812:country c4narr_0812:telephone
annotation
documentation
Employer Information

element data/doctor
diagram xfs-cis_diagrams/xfs-cis_p27.png
namespace http://www.wcb.state.ny.us/xml/ns/c4narr_0812
properties
content complex
children c4narr_0812:last-name c4narr_0812:first-name c4narr_0812:middle-initial c4narr_0812:profession c4narr_0812:wcb-authorization-number c4narr_0812:wcb-rating-code c4narr_0812:npi-number c4narr_0812:federal-id-number c4narr_0812:federal-id-type c4narr_0812:office-location c4narr_0812:billing-address
annotation
documentation
Doctor's Information

element data/doctor/profession
diagram xfs-cis_diagrams/xfs-cis_p28.png
namespace http://www.wcb.state.ny.us/xml/ns/c4narr_0812
properties
content complex
attributes
Name  Type  Use  Default  Fixed  Annotation
c4narr_0812:value  derived by: wcb:NonNegativeInteger  required      
annotation
documentation
Profession Indicator
documentation
Set 'value' attribute as follows:  1=Physician;  2=Podiatrist;  3=Chiropractor

element data/doctor/wcb-authorization-number
diagram xfs-cis_diagrams/xfs-cis_p29.png
namespace http://www.wcb.state.ny.us/xml/ns/c4narr_0812
type restriction of wcb:TextUpperCase
properties
minOcc 0
maxOcc 1
content simple
facets
Kind Value Annotation
minLength 1
maxLength 20
pattern [ -`{-~]*
annotation
documentation
WCB Authorization Number
documentation
For WCB-authorized providers, this element must be populated with the number assigned to that provider by WCB.  For unauthorized, New York State-licensed providers, this element should be populated with the provider's six-digit state license number.  For non-New York State providers, this element should not be populated -- use the npi-number element instead.

element data/doctor/wcb-rating-code
diagram xfs-cis_diagrams/xfs-cis_p30.png
namespace http://www.wcb.state.ny.us/xml/ns/c4narr_0812
type restriction of wcb:TextUpperCase
properties
minOcc 0
maxOcc unbounded
content simple
facets
Kind Value Annotation
minLength 1
maxLength 15
pattern [ -`{-~]*
annotation
documentation
WCB Rating Code(s)
documentation
This element is required for WCB-authorized providers.  Include all rating codes for the provider.  Each code must be a valid WCB Rating Code.  This element should not be populated for any unauthorized provider.

element data/doctor/npi-number
diagram xfs-cis_diagrams/xfs-cis_p31.png
namespace http://www.wcb.state.ny.us/xml/ns/c4narr_0812
type wcb:NPINumber
properties
minOcc 0
maxOcc 1
content simple
facets
Kind Value Annotation
pattern [0-9][0-9][0-9][0-9][0-9][0-9][0-9][0-9][0-9][0-9]
annotation
documentation
National Provider Identifier
documentation
This element is required for non-New York State providers.

element data/doctor/federal-id-number
diagram xfs-cis_diagrams/xfs-cis_p32.png
namespace http://www.wcb.state.ny.us/xml/ns/c4narr_0812
type restriction of wcb:Text
properties
content simple
facets
Kind Value Annotation
minLength 1
maxLength 9
pattern [ -~]*
annotation
documentation
SSN or EIN

element data/doctor/federal-id-type
diagram xfs-cis_diagrams/xfs-cis_p33.png
namespace http://www.wcb.state.ny.us/xml/ns/c4narr_0812
properties
minOcc 0
maxOcc 1
content complex
attributes
Name  Type  Use  Default  Fixed  Annotation
c4narr_0812:value  derived by: wcb:NonNegativeInteger  required      
annotation
documentation
Federal ID Type Indicator
documentation
Set 'value' attribute as follows:  1=SSN;  2=EIN

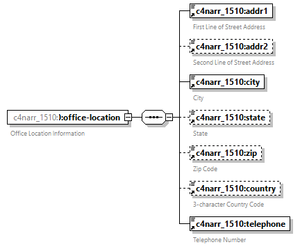
element data/doctor/office-location
diagram xfs-cis_diagrams/xfs-cis_p34.png
namespace http://www.wcb.state.ny.us/xml/ns/c4narr_0812
properties
content complex
children c4narr_0812:addr1 c4narr_0812:addr2 c4narr_0812:city c4narr_0812:state c4narr_0812:zip c4narr_0812:country c4narr_0812:telephone
annotation
documentation
Office Location Information

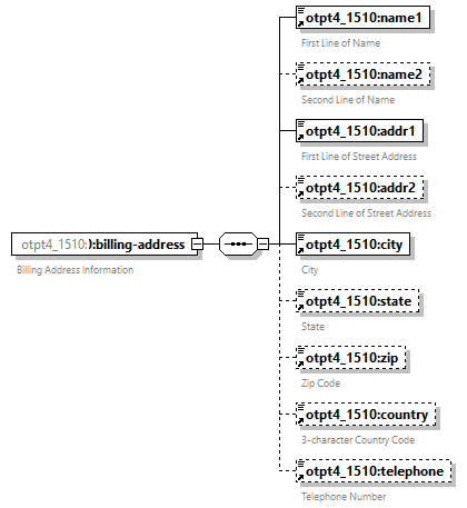
element data/doctor/billing-address
diagram xfs-cis_diagrams/xfs-cis_p35.png
namespace http://www.wcb.state.ny.us/xml/ns/c4narr_0812
properties
content complex
children c4narr_0812:addr1 c4narr_0812:addr2 c4narr_0812:city c4narr_0812:state c4narr_0812:zip c4narr_0812:country c4narr_0812:telephone
annotation
documentation
Billing Address Information
documentation
If billing inquires need to be sent to an entity other than the doctor, utilize the addr1 element for that name and addr2 for the address.

The next version of the this schema will include discrete elements for billing name.

element data/billing-information
diagram xfs-cis_diagrams/xfs-cis_p36.png
namespace http://www.wcb.state.ny.us/xml/ns/c4narr_0812
properties
content complex
children c4narr_0812:carrier c4narr_0812:diagnosis c4narr_0812:procedure c4narr_0812:wcb-ppo
annotation
documentation
Billing Information

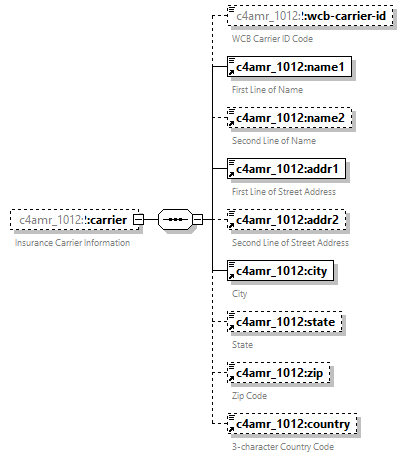
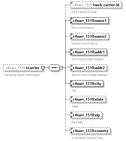
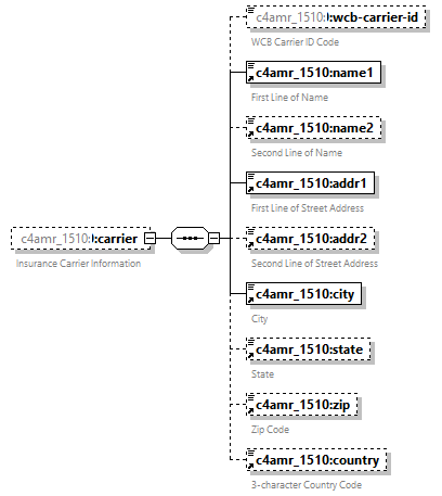
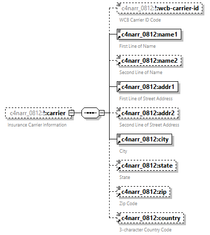
element data/billing-information/carrier
diagram xfs-cis_diagrams/xfs-cis_p37.png
namespace http://www.wcb.state.ny.us/xml/ns/c4narr_0812
properties
minOcc 0
maxOcc 1
content complex
children c4narr_0812:wcb-carrier-id c4narr_0812:name1 c4narr_0812:name2 c4narr_0812:addr1 c4narr_0812:addr2 c4narr_0812:city c4narr_0812:state c4narr_0812:zip c4narr_0812:country
annotation
documentation
Insurance Carrier Information

element data/billing-information/carrier/wcb-carrier-id
diagram xfs-cis_diagrams/xfs-cis_p38.png
namespace http://www.wcb.state.ny.us/xml/ns/c4narr_0812
type restriction of xs:string
properties
minOcc 0
maxOcc 1
content simple
facets
Kind Value Annotation
pattern W[0-9][0-9][0-9][0-9][0-9][0-9]
annotation
documentation
WCB Carrier ID Code

element data/billing-information/diagnosis
diagram xfs-cis_diagrams/xfs-cis_p39.png
namespace http://www.wcb.state.ny.us/xml/ns/c4narr_0812
properties
minOcc 1
maxOcc 4
content complex
children c4narr_0812:diagnosis-code c4narr_0812:diagnosis-desc
annotation
documentation
Diagnosis Information

element data/billing-information/diagnosis/diagnosis-code
diagram xfs-cis_diagrams/xfs-cis_p40.png
namespace http://www.wcb.state.ny.us/xml/ns/c4narr_0812
type restriction of wcb:TextUpperCase
properties
content simple
facets
Kind Value Annotation
minLength 1
maxLength 6
pattern [ -`{-~]*
annotation
documentation
ICD9 Diagnosis Code

element data/billing-information/diagnosis/diagnosis-desc
diagram xfs-cis_diagrams/xfs-cis_p41.png
namespace http://www.wcb.state.ny.us/xml/ns/c4narr_0812
type restriction of wcb:Text
properties
content simple
facets
Kind Value Annotation
minLength 1
maxLength 75
pattern [ -~]*
annotation
documentation
ICD9 Diagnosis Description

element data/billing-information/procedure
diagram xfs-cis_diagrams/xfs-cis_p42.png
namespace http://www.wcb.state.ny.us/xml/ns/c4narr_0812
properties
minOcc 1
maxOcc unbounded
content complex
children c4narr_0812:service-from-date c4narr_0812:service-thru-date c4narr_0812:place-of-service c4narr_0812:procedure-code c4narr_0812:procedure-modifier-a c4narr_0812:procedure-modifier-b c4narr_0812:service-diagnosis-code c4narr_0812:service-charge-amount c4narr_0812:service-days-or-units c4narr_0812:service-cob c4narr_0812:service-zip-code
annotation
documentation
Medical Procedure Information

element data/billing-information/procedure/service-from-date
diagram xfs-cis_diagrams/xfs-cis_p43.png
namespace http://www.wcb.state.ny.us/xml/ns/c4narr_0812
type wcb:Date
properties
content simple
annotation
documentation
Procedure Dates of Service (start of date range)
documentation
Must be >= injury-date.

element data/billing-information/procedure/service-thru-date
diagram xfs-cis_diagrams/xfs-cis_p44.png
namespace http://www.wcb.state.ny.us/xml/ns/c4narr_0812
type wcb:Date
properties
content simple
annotation
documentation
Procedure Dates of Service (end of date range)
documentation
Must be >= service-from-date and <= current date.

element data/billing-information/procedure/place-of-service
diagram xfs-cis_diagrams/xfs-cis_p45.png
namespace http://www.wcb.state.ny.us/xml/ns/c4narr_0812
type restriction of wcb:Text
properties
minOcc 0
maxOcc 1
content simple
facets
Kind Value Annotation
minLength 1
maxLength 3
pattern [ -~]*
annotation
documentation
Place of Service

element data/billing-information/procedure/procedure-code
diagram xfs-cis_diagrams/xfs-cis_p46.png
namespace http://www.wcb.state.ny.us/xml/ns/c4narr_0812
type restriction of wcb:TextUpperCase
properties
content simple
facets
Kind Value Annotation
minLength 1
maxLength 6
pattern [ -`{-~]*
annotation
documentation
Procedure Code

element data/billing-information/procedure/procedure-modifier-a
diagram xfs-cis_diagrams/xfs-cis_p47.png
namespace http://www.wcb.state.ny.us/xml/ns/c4narr_0812
type restriction of wcb:TextUpperCase
properties
minOcc 0
maxOcc 1
content simple
facets
Kind Value Annotation
minLength 1
maxLength 3
pattern [ -`{-~]*
annotation
documentation
Procedure Modifier A

element data/billing-information/procedure/procedure-modifier-b
diagram xfs-cis_diagrams/xfs-cis_p48.png
namespace http://www.wcb.state.ny.us/xml/ns/c4narr_0812
type restriction of wcb:TextUpperCase
properties
minOcc 0
maxOcc 1
content simple
facets
Kind Value Annotation
minLength 1
maxLength 3
pattern [ -`{-~]*
annotation
documentation
Procedure Modifier B

element data/billing-information/procedure/service-diagnosis-code
diagram xfs-cis_diagrams/xfs-cis_p49.png
namespace http://www.wcb.state.ny.us/xml/ns/c4narr_0812
type restriction of wcb:TextUpperCase
properties
content simple
facets
Kind Value Annotation
minLength 1
maxLength 7
pattern [ -`{-~]*
annotation
documentation
Diagnosis Code

element data/billing-information/procedure/service-charge-amount
diagram xfs-cis_diagrams/xfs-cis_p50.png
namespace http://www.wcb.state.ny.us/xml/ns/c4narr_0812
type restriction of wcb:Decimal
properties
content simple
facets
Kind Value Annotation
minInclusive 0.00
totalDigits 9
fractionDigits 2
annotation
documentation
Charge Amount
documentation
Must be >= $0.00.

element data/billing-information/procedure/service-days-or-units
diagram xfs-cis_diagrams/xfs-cis_p51.png
namespace http://www.wcb.state.ny.us/xml/ns/c4narr_0812
type restriction of wcb:Text
properties
minOcc 0
maxOcc 1
content simple
facets
Kind Value Annotation
minLength 1
maxLength 4
pattern [ -~]*
annotation
documentation
Days or Units

element data/billing-information/procedure/service-cob
diagram xfs-cis_diagrams/xfs-cis_p52.png
namespace http://www.wcb.state.ny.us/xml/ns/c4narr_0812
type restriction of wcb:Text
properties
minOcc 0
maxOcc 1
content simple
facets
Kind Value Annotation
minLength 1
maxLength 2
pattern [ -~]*
annotation
documentation
COB

element data/billing-information/procedure/service-zip-code
diagram xfs-cis_diagrams/xfs-cis_p53.png
namespace http://www.wcb.state.ny.us/xml/ns/c4narr_0812
type restriction of wcb:Text
properties
content simple
facets
Kind Value Annotation
minLength 1
maxLength 9
pattern [ -~]*
annotation
documentation
Zip Code where service was rendered

element data/billing-information/wcb-ppo
diagram xfs-cis_diagrams/xfs-cis_p54.png
namespace http://www.wcb.state.ny.us/xml/ns/c4narr_0812
type wcb:Flag
properties
minOcc 0
maxOcc 1
content complex
attributes
Name  Type  Use  Default  Fixed  Annotation
wcb:value  derived by: xs:string  required      
documentation
Value must be 'Y' or 'N'.
annotation
documentation
Preferred Provider Organization Flag

element data/opinion
diagram xfs-cis_diagrams/xfs-cis_p55.png
namespace http://www.wcb.state.ny.us/xml/ns/c4narr_0812
properties
content complex
children c4narr_0812:competent-producing-cause c4narr_0812:history-consistent-complaint c4narr_0812:history-consistent-findings c4narr_0812:percent-temp-impairment
annotation
documentation
Doctor's Opinion

element data/opinion/competent-producing-cause
diagram xfs-cis_diagrams/xfs-cis_p56.png
namespace http://www.wcb.state.ny.us/xml/ns/c4narr_0812
type wcb:Flag
properties
content complex
attributes
Name  Type  Use  Default  Fixed  Annotation
wcb:value  derived by: xs:string  required      
documentation
Value must be 'Y' or 'N'.
annotation
documentation
Competent Producing Cause Flag
documentation
Indicates whether or not the occurrence or occupational history described in prior elements (or in a previous report which gave this information) is the competent producing cause of the injury or disease and disability (if any) sustained.

element data/opinion/history-consistent-complaint
diagram xfs-cis_diagrams/xfs-cis_p57.png
namespace http://www.wcb.state.ny.us/xml/ns/c4narr_0812
type wcb:Flag
properties
content complex
attributes
Name  Type  Use  Default  Fixed  Annotation
wcb:value  derived by: xs:string  required      
documentation
Value must be 'Y' or 'N'.
annotation
documentation
History Consistent With Complaint Flag
documentation
Indicates whether or not the patient's complaints are consistent with the history of the injury/illness.

element data/opinion/history-consistent-findings
diagram xfs-cis_diagrams/xfs-cis_p58.png
namespace http://www.wcb.state.ny.us/xml/ns/c4narr_0812
type wcb:FlagUnknown
properties
content complex
attributes
Name  Type  Use  Default  Fixed  Annotation
wcb:value  derived by: wcb:String  required      
documentation
Value must be 'Y', 'N', or 'U'.
annotation
documentation
History Consistent With Findings Flag
documentation
Indicates whether or not the patient's history of the injury/illness is consistent with the doctor's objective findings.

element data/opinion/percent-temp-impairment
diagram xfs-cis_diagrams/xfs-cis_p59.png
namespace http://www.wcb.state.ny.us/xml/ns/c4narr_0812
type restriction of wcb:Decimal
properties
content simple
facets
Kind Value Annotation
minInclusive 0.00
maxInclusive 100.00
totalDigits 5
fractionDigits 2
annotation
documentation
Percentage of Temporary Impairment

element data/authorized-doctor
diagram xfs-cis_diagrams/xfs-cis_p60.png
namespace http://www.wcb.state.ny.us/xml/ns/c4narr_0812
properties
content complex
children c4narr_0812:provided-services c4narr_0812:last-name c4narr_0812:first-name c4narr_0812:middle-initial c4narr_0812:specialty
annotation
documentation
Authorized Doctor
documentation
Putting doctor's name here is equivalent to signing the paper C-4.

element data/authorized-doctor/provided-services
diagram xfs-cis_diagrams/xfs-cis_p61.png
namespace http://www.wcb.state.ny.us/xml/ns/c4narr_0812
type wcb:Flag
properties
content complex
attributes
Name  Type  Use  Default  Fixed  Annotation
wcb:value  derived by: xs:string  required      
documentation
Value must be 'Y' or 'N'.
annotation
documentation
Provided Services Flag
documentation
Set 'value' attribute as follows:  'Y' if the WCB Authorized Doctor provided the services, or 'N' if the WCB Authorized Doctor actively supervised another health care provider who provided these services.

element data/supervised-health-care-provider
diagram xfs-cis_diagrams/xfs-cis_p62.png
namespace http://www.wcb.state.ny.us/xml/ns/c4narr_0812
properties
minOcc 0
maxOcc 1
content complex
children c4narr_0812:last-name c4narr_0812:first-name c4narr_0812:middle-initial c4narr_0812:specialty
annotation
documentation
Supervised Health Care Provider
documentation
This element and ALL of its child elements (last-name, first-name, and specialty) are required when the 'value' attribute of the provided-services element (child of authorized-doctor element) is 'N'.

element document
diagram xfs-cis_diagrams/xfs-cis_p63.png
namespace http://www.wcb.state.ny.us/xml/ns/c4narr_0812
properties
content complex
children c4narr_0812:data wcb:attachment-text wcb:attachment-binary
attributes
Name  Type  Use  Default  Fixed  Annotation
wcb:bp-document-id  derived by: wcb:Text  required      
documentation
Business Partner's Internal Document ID Attribute
documentation
This is the business partner's 'serial number' for the document.
wcb:bp-document-comment  derived by: wcb:Text  optional      
documentation
Business Partner's Document Comment Attribute
documentation
Optional document comment for business partner's use.
annotation
documentation
C-4NARR Document (December 2008)

element first-name
diagram xfs-cis_diagrams/xfs-cis_p64.png
namespace http://www.wcb.state.ny.us/xml/ns/c4narr_0812
type restriction of wcb:Text
properties
content simple
facets
Kind Value Annotation
minLength 1
maxLength 30
pattern [ -~]*
annotation
documentation
First Name

element last-name
diagram xfs-cis_diagrams/xfs-cis_p65.png
namespace http://www.wcb.state.ny.us/xml/ns/c4narr_0812
type restriction of xs:string
properties
content simple
facets
Kind Value Annotation
minLength 1
maxLength 30
pattern [A-Za-z][ -~]*
annotation
documentation
Last Name
documentation
First character must be alpahbetic.

element middle-initial
diagram xfs-cis_diagrams/xfs-cis_p66.png
namespace http://www.wcb.state.ny.us/xml/ns/c4narr_0812
type restriction of wcb:Text
properties
content simple
facets
Kind Value Annotation
minLength 1
maxLength 1
pattern [ -~]*
annotation
documentation
Middle Initial

element name
diagram xfs-cis_diagrams/xfs-cis_p67.png
namespace http://www.wcb.state.ny.us/xml/ns/c4narr_0812
type restriction of wcb:Text
properties
content simple
facets
Kind Value Annotation
minLength 1
maxLength 30
pattern [ -~]*
annotation
documentation
Name

element name1
diagram xfs-cis_diagrams/xfs-cis_p68.png
namespace http://www.wcb.state.ny.us/xml/ns/c4narr_0812
type restriction of wcb:Text
properties
content simple
facets
Kind Value Annotation
minLength 1
maxLength 30
pattern [ -~]*
annotation
documentation
First Line of Name

element name2
diagram xfs-cis_diagrams/xfs-cis_p69.png
namespace http://www.wcb.state.ny.us/xml/ns/c4narr_0812
type restriction of wcb:Text
properties
content simple
facets
Kind Value Annotation
minLength 1
maxLength 30
pattern [ -~]*
annotation
documentation
Second Line of Name

element specialty
diagram xfs-cis_diagrams/xfs-cis_p70.png
namespace http://www.wcb.state.ny.us/xml/ns/c4narr_0812
type restriction of wcb:Text
properties
content simple
facets
Kind Value Annotation
minLength 1
maxLength 30
pattern [ -~]*
annotation
documentation
Specialty

element state
diagram xfs-cis_diagrams/xfs-cis_p71.png
namespace http://www.wcb.state.ny.us/xml/ns/c4narr_0812
type restriction of wcb:StringUpperCase
properties
content simple
facets
Kind Value Annotation
length 2
pattern [ -`{-~]*
annotation
documentation
State
documentation
Required if country is USA.

element telephone
diagram xfs-cis_diagrams/xfs-cis_p72.png
namespace http://www.wcb.state.ny.us/xml/ns/c4narr_0812
type restriction of wcb:Text
properties
content simple
facets
Kind Value Annotation
minLength 1
maxLength 30
pattern [ -~]*
annotation
documentation
Telephone Number
documentation
Use appropriate formatting:  (xxx)xxx-xxxx ext xxx

element zip
diagram xfs-cis_diagrams/xfs-cis_p73.png
namespace http://www.wcb.state.ny.us/xml/ns/c4narr_0812
type restriction of wcb:TextUpperCase
properties
content simple
facets
Kind Value Annotation
minLength 1
maxLength 9
pattern [ -`{-~]*
annotation
documentation
Zip Code
documentation
Required if country is USA or Canada.

element addr1
diagram xfs-cis_diagrams/xfs-cis_p74.png
namespace http://www.wcb.state.ny.us/xml/ns/c4narr_1012
type restriction of wcb:Text
properties
content simple
facets
Kind Value Annotation
minLength 1
maxLength 30
pattern [ -~]*
annotation
documentation
First Line of Street Address

element addr2
diagram xfs-cis_diagrams/xfs-cis_p75.png
namespace http://www.wcb.state.ny.us/xml/ns/c4narr_1012
type restriction of wcb:Text
properties
content simple
facets
Kind Value Annotation
minLength 1
maxLength 30
pattern [ -~]*
annotation
documentation
Second Line of Street Address

element city
diagram xfs-cis_diagrams/xfs-cis_p76.png
namespace http://www.wcb.state.ny.us/xml/ns/c4narr_1012
type restriction of wcb:Text
properties
content simple
facets
Kind Value Annotation
minLength 1
maxLength 20
pattern [ -~]*
annotation
documentation
City

element country
diagram xfs-cis_diagrams/xfs-cis_p77.png
namespace http://www.wcb.state.ny.us/xml/ns/c4narr_1012
type restriction of wcb:StringUpperCase
properties
content simple
facets
Kind Value Annotation
length 3
pattern [ -`{-~]*
annotation
documentation
3-character Country Code
documentation
Required if the associated Zip field is blank.  Element optional if country is USA.

element data
diagram xfs-cis_diagrams/xfs-cis_p78.png
namespace http://www.wcb.state.ny.us/xml/ns/c4narr_1012
properties
content complex
children c4narr_1012:patient c4narr_1012:employer c4narr_1012:doctor c4narr_1012:billing-information c4narr_1012:opinion c4narr_1012:authorized-doctor
attributes
Name  Type  Use  Default  Fixed  Annotation
wcb:form-id  derived by: wcb:Text  required    C-4NARR  
documentation
Form ID Attribute
documentation
Value is fixed at 'C-4NARR' for this document type.
wcb:version-number  derived by: wcb:Text  required    1012  
documentation
Version Number Attribute
documentation
Value is fixed at '1012' for this document type.
wcb:source-code  wcb:Text  required    X  
documentation
Source Code Attribute
documentation
Value is fixed at 'X' for XML Forms Submission.
wcb:maintenance-type-code  wcb:Text  required    050  
documentation
Maintenance Type Code (ANSI)
documentation
Value is fixed at '050' which is the ANSI code for 'original form'.
annotation
documentation
C-4NARR Discrete Data Elements (December 2010)

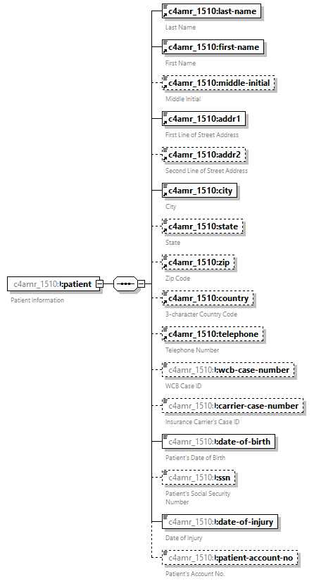
element data/patient
diagram xfs-cis_diagrams/xfs-cis_p79.png
namespace http://www.wcb.state.ny.us/xml/ns/c4narr_1012
properties
content complex
children c4narr_1012:last-name c4narr_1012:first-name c4narr_1012:middle-initial c4narr_1012:addr1 c4narr_1012:addr2 c4narr_1012:city c4narr_1012:state c4narr_1012:zip c4narr_1012:country c4narr_1012:telephone c4narr_1012:wcb-case-number c4narr_1012:carrier-case-number c4narr_1012:gender c4narr_1012:date-of-birth c4narr_1012:ssn c4narr_1012:date-of-injury c4narr_1012:job-title c4narr_1012:work-activities c4narr_1012:patient-working c4narr_1012:patient-account-no
annotation
documentation
Patient Information

element data/patient/wcb-case-number
diagram xfs-cis_diagrams/xfs-cis_p80.png
namespace http://www.wcb.state.ny.us/xml/ns/c4narr_1012
type cis:CaseID
properties
minOcc 0
maxOcc 1
content simple
facets
Kind Value Annotation
pattern [ADF-HJ-NP-Z0-9][A-HJ-NP-Z0-9][0-9][0-9][0-9][0-9][0-9][0-9]
annotation
documentation
WCB Case ID
documentation
1st and 2nd characters must be alphanumeric.  3rd - 8th characters must be numeric.

element data/patient/carrier-case-number
diagram xfs-cis_diagrams/xfs-cis_p81.png
namespace http://www.wcb.state.ny.us/xml/ns/c4narr_1012
type restriction of wcb:Text
properties
minOcc 0
maxOcc 1
content simple
facets
Kind Value Annotation
minLength 1
maxLength 25
pattern [ -~]*
annotation
documentation
Insurance Carrier's Case ID

element data/patient/gender
diagram xfs-cis_diagrams/xfs-cis_p82.png
namespace http://www.wcb.state.ny.us/xml/ns/c4narr_1012
type wcb:Gender
properties
content complex
attributes
Name  Type  Use  Default  Fixed  Annotation
wcb:value  derived by: xs:string  required      
documentation
Value must be 'M' or 'F'.
annotation
documentation
Patient's Gender

element data/patient/date-of-birth
diagram xfs-cis_diagrams/xfs-cis_p83.png
namespace http://www.wcb.state.ny.us/xml/ns/c4narr_1012
type wcb:Date
properties
content simple
annotation
documentation
Patient's Date of Birth
documentation
Must be <= Accident-Date.

element data/patient/ssn
diagram xfs-cis_diagrams/xfs-cis_p84.png
namespace http://www.wcb.state.ny.us/xml/ns/c4narr_1012
type wcb:SSN
properties
minOcc 0
maxOcc 1
content simple
facets
Kind Value Annotation
pattern [0-9][0-9][0-9][0-9][0-9][0-9][0-9][0-9][0-9]
annotation
documentation
Patient's Social Security Number

element data/patient/date-of-injury
diagram xfs-cis_diagrams/xfs-cis_p85.png
namespace http://www.wcb.state.ny.us/xml/ns/c4narr_1012
type restriction of xs:string
properties
content simple
facets
Kind Value Annotation
pattern [1-2][0-9][0-9][0-9]-[0-9][0-9]-[0-9][0-9]
annotation
documentation
Date of Injury
documentation
This element does not need to be a complete date.  It must contain at least a valid year <= current year.  Month and day can be 00.  If the month or day is given, they must be a valid combination <= today.  Must be >= Date-of-Birth.

element data/patient/job-title
diagram xfs-cis_diagrams/xfs-cis_p86.png
namespace http://www.wcb.state.ny.us/xml/ns/c4narr_1012
type restriction of wcb:Text
properties
content simple
facets
Kind Value Annotation
minLength 1
maxLength 45
pattern [ -~]*
annotation
documentation
Patient's Job Title

element data/patient/work-activities
diagram xfs-cis_diagrams/xfs-cis_p87.png
namespace http://www.wcb.state.ny.us/xml/ns/c4narr_1012
type restriction of wcb:Text
properties
content simple
facets
Kind Value Annotation
minLength 1
maxLength 200
pattern [ -~]*
annotation
documentation
Patient's Work Activities

element data/patient/patient-working
diagram xfs-cis_diagrams/xfs-cis_p88.png
namespace http://www.wcb.state.ny.us/xml/ns/c4narr_1012
type wcb:Flag
properties
content complex
attributes
Name  Type  Use  Default  Fixed  Annotation
wcb:value  derived by: xs:string  required      
documentation
Value must be 'Y' or 'N'.
annotation
documentation
Patient Working Flag

element data/patient/patient-account-no
diagram xfs-cis_diagrams/xfs-cis_p89.png
namespace http://www.wcb.state.ny.us/xml/ns/c4narr_1012
type restriction of wcb:Text
properties
minOcc 0
maxOcc 1
content simple
facets
Kind Value Annotation
minLength 1
maxLength 15
pattern [ -~]*
annotation
documentation
Patient's Account No.

element data/employer
diagram xfs-cis_diagrams/xfs-cis_p90.png
namespace http://www.wcb.state.ny.us/xml/ns/c4narr_1012
properties
content complex
children c4narr_1012:name1 c4narr_1012:name2 c4narr_1012:addr1 c4narr_1012:addr2 c4narr_1012:city c4narr_1012:state c4narr_1012:zip c4narr_1012:country c4narr_1012:telephone
annotation
documentation
Employer Information

element data/doctor
diagram xfs-cis_diagrams/xfs-cis_p91.png
namespace http://www.wcb.state.ny.us/xml/ns/c4narr_1012
properties
content complex
children c4narr_1012:last-name c4narr_1012:first-name c4narr_1012:middle-initial c4narr_1012:profession c4narr_1012:wcb-authorization-number c4narr_1012:wcb-rating-code c4narr_1012:nys-license-number c4narr_1012:npi-number c4narr_1012:federal-id-number c4narr_1012:office-location c4narr_1012:billing-address
annotation
documentation
Doctor's Information

element data/doctor/profession
diagram xfs-cis_diagrams/xfs-cis_p92.png
namespace http://www.wcb.state.ny.us/xml/ns/c4narr_1012
properties
content complex
attributes
Name  Type  Use  Default  Fixed  Annotation
c4narr_1012:value  derived by: wcb:NonNegativeInteger  required      
annotation
documentation
Profession Indicator
documentation
Set 'value' attribute as follows:  1=Physician;  2=Podiatrist;  3=Chiropractor

element data/doctor/wcb-authorization-number
diagram xfs-cis_diagrams/xfs-cis_p93.png
namespace http://www.wcb.state.ny.us/xml/ns/c4narr_1012
type restriction of wcb:WCBAuthorizationNumber
properties
minOcc 0
maxOcc 1
content simple
facets
Kind Value Annotation
pattern [0-9CPL][0-9][0-9][0-9][0-9][0-9]-[0-9][IBW]?
annotation
documentation
WCB Authorization Number
documentation
Provider's WCB Authorization Number.  This field is required for WCB-authorized providers.

One of the wcb-authorization-number, nys-license-number, and npi-number elements must be populated.

element data/doctor/wcb-rating-code
diagram xfs-cis_diagrams/xfs-cis_p94.png
namespace http://www.wcb.state.ny.us/xml/ns/c4narr_1012
type restriction of wcb:TextUpperCase
properties
minOcc 0
maxOcc unbounded
content simple
facets
Kind Value Annotation
minLength 1
maxLength 15
pattern [ -`{-~]*
annotation
documentation
WCB Rating Code(s)
documentation
This element is required for WCB-authorized providers.  Include all rating codes for the provider.  Each code must be a valid WCB Rating Code.  This element should not be populated for unauthorized providers.

element data/doctor/nys-license-number
diagram xfs-cis_diagrams/xfs-cis_p95.png
namespace http://www.wcb.state.ny.us/xml/ns/c4narr_1012
type wcb:NYSLicenseNumber
properties
minOcc 0
maxOcc 1
content simple
facets
Kind Value Annotation
pattern [0-9][0-9][0-9][0-9][0-9][0-9]
annotation
documentation
New York State License Number
documentation
Provider's New York State License Number.  This field is required for New York State providers that are not WCB-authorized.

One of the wcb-authorization-number, nys-license-number, and npi-number elements must be populated.

element data/doctor/npi-number
diagram xfs-cis_diagrams/xfs-cis_p96.png
namespace http://www.wcb.state.ny.us/xml/ns/c4narr_1012
type wcb:NPINumber
properties
minOcc 0
maxOcc 1
content simple
facets
Kind Value Annotation
pattern [0-9][0-9][0-9][0-9][0-9][0-9][0-9][0-9][0-9][0-9]
annotation
documentation
National Provider Identifier
documentation
Provider's National Provider Identifier.  This element is required for providers outside of New York State.  It should always be populated when the data is available.

One of the wcb-authorization-number, nys-license-number, and npi-number elements must be populated.

element data/doctor/federal-id-number
diagram xfs-cis_diagrams/xfs-cis_p97.png
namespace http://www.wcb.state.ny.us/xml/ns/c4narr_1012
type extension of wcb:SSN
properties
content complex
facets
Kind Value Annotation
pattern [0-9][0-9][0-9][0-9][0-9][0-9][0-9][0-9][0-9]
attributes
Name  Type  Use  Default  Fixed  Annotation
c4narr_1012:type  derived by: wcb:NonNegativeInteger  required      
annotation
documentation
Federal ID Number
documentation
Set the 'type' attribute as follows:  1=SSN;  2=EIN

element data/doctor/office-location
diagram xfs-cis_diagrams/xfs-cis_p98.png
namespace http://www.wcb.state.ny.us/xml/ns/c4narr_1012
properties
content complex
children c4narr_1012:addr1 c4narr_1012:addr2 c4narr_1012:city c4narr_1012:state c4narr_1012:zip c4narr_1012:country c4narr_1012:telephone
annotation
documentation
Office Location Information

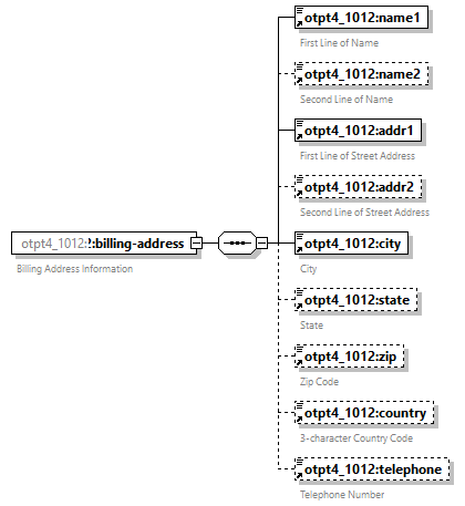
element data/doctor/billing-address
diagram xfs-cis_diagrams/xfs-cis_p99.png
namespace http://www.wcb.state.ny.us/xml/ns/c4narr_1012
properties
content complex
children c4narr_1012:name1 c4narr_1012:name2 c4narr_1012:addr1 c4narr_1012:addr2 c4narr_1012:city c4narr_1012:state c4narr_1012:zip c4narr_1012:country c4narr_1012:telephone
annotation
documentation
Billing Address Information
documentation
If billing inquires need to be sent to an entity other than the doctor, utilize the addr1 element for that name and addr2 for the address.

The next version of the this schema will include discrete elements for billing name.

element data/billing-information
diagram xfs-cis_diagrams/xfs-cis_p100.png
namespace http://www.wcb.state.ny.us/xml/ns/c4narr_1012
properties
content complex
children c4narr_1012:carrier c4narr_1012:diagnosis c4narr_1012:procedure c4narr_1012:wcb-ppo
annotation
documentation
Billing Information

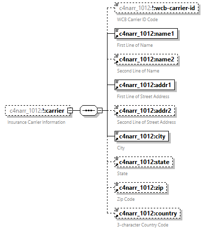
element data/billing-information/carrier
diagram xfs-cis_diagrams/xfs-cis_p101.png
namespace http://www.wcb.state.ny.us/xml/ns/c4narr_1012
properties
minOcc 0
maxOcc 1
content complex
children c4narr_1012:wcb-carrier-id c4narr_1012:name1 c4narr_1012:name2 c4narr_1012:addr1 c4narr_1012:addr2 c4narr_1012:city c4narr_1012:state c4narr_1012:zip c4narr_1012:country
annotation
documentation
Insurance Carrier Information

element data/billing-information/carrier/wcb-carrier-id
diagram xfs-cis_diagrams/xfs-cis_p102.png
namespace http://www.wcb.state.ny.us/xml/ns/c4narr_1012
type restriction of xs:string
properties
minOcc 0
maxOcc 1
content simple
facets
Kind Value Annotation
pattern W[0-9][0-9][0-9][0-9][0-9][0-9]
annotation
documentation
WCB Carrier ID Code

element data/billing-information/diagnosis
diagram xfs-cis_diagrams/xfs-cis_p103.png
namespace http://www.wcb.state.ny.us/xml/ns/c4narr_1012
properties
minOcc 1
maxOcc 4
content complex
children c4narr_1012:diagnosis-code c4narr_1012:diagnosis-desc
annotation
documentation
Diagnosis Information

element data/billing-information/diagnosis/diagnosis-code
diagram xfs-cis_diagrams/xfs-cis_p104.png
namespace http://www.wcb.state.ny.us/xml/ns/c4narr_1012
type restriction of wcb:TextUpperCase
properties
content simple
facets
Kind Value Annotation
minLength 1
maxLength 6
pattern [ -`{-~]*
annotation
documentation
ICD9 Diagnosis Code

element data/billing-information/diagnosis/diagnosis-desc
diagram xfs-cis_diagrams/xfs-cis_p105.png
namespace http://www.wcb.state.ny.us/xml/ns/c4narr_1012
type restriction of wcb:Text
properties
content simple
facets
Kind Value Annotation
minLength 1
maxLength 75
pattern [ -~]*
annotation
documentation
ICD9 Diagnosis Description

element data/billing-information/procedure
diagram xfs-cis_diagrams/xfs-cis_p106.png
namespace http://www.wcb.state.ny.us/xml/ns/c4narr_1012
properties
minOcc 1
maxOcc unbounded
content complex
children c4narr_1012:service-from-date c4narr_1012:service-thru-date c4narr_1012:place-of-service c4narr_1012:procedure-code c4narr_1012:procedure-modifier-a c4narr_1012:procedure-modifier-b c4narr_1012:service-diagnosis-code c4narr_1012:service-charge-amount c4narr_1012:service-days-or-units c4narr_1012:service-cob c4narr_1012:service-zip-code
annotation
documentation
Medical Procedure Information

element data/billing-information/procedure/service-from-date
diagram xfs-cis_diagrams/xfs-cis_p107.png
namespace http://www.wcb.state.ny.us/xml/ns/c4narr_1012
type wcb:Date
properties
content simple
annotation
documentation
Procedure Dates of Service (start of date range)
documentation
Must be >= injury-date.

element data/billing-information/procedure/service-thru-date
diagram xfs-cis_diagrams/xfs-cis_p108.png
namespace http://www.wcb.state.ny.us/xml/ns/c4narr_1012
type wcb:Date
properties
content simple
annotation
documentation
Procedure Dates of Service (end of date range)
documentation
Must be >= service-from-date and <= current date.

element data/billing-information/procedure/place-of-service
diagram xfs-cis_diagrams/xfs-cis_p109.png
namespace http://www.wcb.state.ny.us/xml/ns/c4narr_1012
type restriction of wcb:Text
properties
minOcc 0
maxOcc 1
content simple
facets
Kind Value Annotation
minLength 1
maxLength 3
pattern [ -~]*
annotation
documentation
Place of Service

element data/billing-information/procedure/procedure-code
diagram xfs-cis_diagrams/xfs-cis_p110.png
namespace http://www.wcb.state.ny.us/xml/ns/c4narr_1012
type restriction of wcb:TextUpperCase
properties
content simple
facets
Kind Value Annotation
minLength 1
maxLength 5
pattern [ -`{-~]*
annotation
documentation
Procedure Code

element data/billing-information/procedure/procedure-modifier-a
diagram xfs-cis_diagrams/xfs-cis_p111.png
namespace http://www.wcb.state.ny.us/xml/ns/c4narr_1012
type restriction of wcb:TextUpperCase
properties
minOcc 0
maxOcc 1
content simple
facets
Kind Value Annotation
minLength 1
maxLength 3
pattern [ -`{-~]*
annotation
documentation
Procedure Modifier A

element data/billing-information/procedure/procedure-modifier-b
diagram xfs-cis_diagrams/xfs-cis_p112.png
namespace http://www.wcb.state.ny.us/xml/ns/c4narr_1012
type restriction of wcb:TextUpperCase
properties
minOcc 0
maxOcc 1
content simple
facets
Kind Value Annotation
minLength 1
maxLength 3
pattern [ -`{-~]*
annotation
documentation
Procedure Modifier B

element data/billing-information/procedure/service-diagnosis-code
diagram xfs-cis_diagrams/xfs-cis_p113.png
namespace http://www.wcb.state.ny.us/xml/ns/c4narr_1012
type restriction of xs:string
properties
content simple
facets
Kind Value Annotation
pattern 1?2?3?4?
annotation
documentation
Diagnosis Code

element data/billing-information/procedure/service-charge-amount
diagram xfs-cis_diagrams/xfs-cis_p114.png
namespace http://www.wcb.state.ny.us/xml/ns/c4narr_1012
type restriction of wcb:Decimal
properties
content simple
facets
Kind Value Annotation
minInclusive 0.00
totalDigits 9
fractionDigits 2
annotation
documentation
Charge Amount
documentation
Must be >= $0.00.

element data/billing-information/procedure/service-days-or-units
diagram xfs-cis_diagrams/xfs-cis_p115.png
namespace http://www.wcb.state.ny.us/xml/ns/c4narr_1012
type restriction of wcb:Text
properties
minOcc 0
maxOcc 1
content simple
facets
Kind Value Annotation
minLength 1
maxLength 4
pattern [ -~]*
annotation
documentation
Days or Units

element data/billing-information/procedure/service-cob
diagram xfs-cis_diagrams/xfs-cis_p116.png
namespace http://www.wcb.state.ny.us/xml/ns/c4narr_1012
type restriction of wcb:Text
properties
minOcc 0
maxOcc 1
content simple
facets
Kind Value Annotation
minLength 1
maxLength 2
pattern [ -~]*
annotation
documentation
COB

element data/billing-information/procedure/service-zip-code
diagram xfs-cis_diagrams/xfs-cis_p117.png
namespace http://www.wcb.state.ny.us/xml/ns/c4narr_1012
type restriction of wcb:Text
properties
content simple
facets
Kind Value Annotation
minLength 1
maxLength 9
pattern [ -~]*
annotation
documentation
Zip Code where service was rendered

element data/billing-information/wcb-ppo
diagram xfs-cis_diagrams/xfs-cis_p118.png
namespace http://www.wcb.state.ny.us/xml/ns/c4narr_1012
type wcb:Flag
properties
minOcc 0
maxOcc 1
content complex
attributes
Name  Type  Use  Default  Fixed  Annotation
wcb:value  derived by: xs:string  required      
documentation
Value must be 'Y' or 'N'.
annotation
documentation
Preferred Provider Organization Flag

element data/opinion
diagram xfs-cis_diagrams/xfs-cis_p119.png
namespace http://www.wcb.state.ny.us/xml/ns/c4narr_1012
properties
content complex
children c4narr_1012:competent-producing-cause c4narr_1012:history-consistent-complaint c4narr_1012:history-consistent-findings c4narr_1012:percent-temp-impairment
annotation
documentation
Doctor's Opinion

element data/opinion/competent-producing-cause
diagram xfs-cis_diagrams/xfs-cis_p120.png
namespace http://www.wcb.state.ny.us/xml/ns/c4narr_1012
type wcb:Flag
properties
content complex
attributes
Name  Type  Use  Default  Fixed  Annotation
wcb:value  derived by: xs:string  required      
documentation
Value must be 'Y' or 'N'.
annotation
documentation
Competent Producing Cause Flag
documentation
Indicates whether or not the occurrence or occupational history described in prior elements (or in a previous report which gave this information) is the competent producing cause of the injury or disease and disability (if any) sustained.

element data/opinion/history-consistent-complaint
diagram xfs-cis_diagrams/xfs-cis_p121.png
namespace http://www.wcb.state.ny.us/xml/ns/c4narr_1012
type wcb:Flag
properties
content complex
attributes
Name  Type  Use  Default  Fixed  Annotation
wcb:value  derived by: xs:string  required      
documentation
Value must be 'Y' or 'N'.
annotation
documentation
History Consistent With Complaint Flag
documentation
Indicates whether or not the patient's complaints are consistent with the history of the injury/illness.

element data/opinion/history-consistent-findings
diagram xfs-cis_diagrams/xfs-cis_p122.png
namespace http://www.wcb.state.ny.us/xml/ns/c4narr_1012
type wcb:FlagUnknown
properties
content complex
attributes
Name  Type  Use  Default  Fixed  Annotation
wcb:value  derived by: wcb:String  required      
documentation
Value must be 'Y', 'N', or 'U'.
annotation
documentation
History Consistent With Findings Flag
documentation
Indicates whether or not the patient's history of the injury/illness is consistent with the doctor's objective findings.

element data/opinion/percent-temp-impairment
diagram xfs-cis_diagrams/xfs-cis_p123.png
namespace http://www.wcb.state.ny.us/xml/ns/c4narr_1012
type restriction of wcb:Decimal
properties
content simple
facets
Kind Value Annotation
minInclusive 0.00
maxInclusive 100.00
totalDigits 5
fractionDigits 2
annotation
documentation
Percentage of Temporary Impairment

element data/authorized-doctor
diagram xfs-cis_diagrams/xfs-cis_p124.png
namespace http://www.wcb.state.ny.us/xml/ns/c4narr_1012
properties
content complex
children c4narr_1012:last-name c4narr_1012:first-name c4narr_1012:middle-initial c4narr_1012:specialty c4narr_1012:provided-services c4narr_1012:supervised-health-care-provider
annotation
documentation
Authorized Doctor
documentation
Putting doctor's name here is equivalent to signing the paper C-4.

element data/authorized-doctor/provided-services
diagram xfs-cis_diagrams/xfs-cis_p125.png
namespace http://www.wcb.state.ny.us/xml/ns/c4narr_1012
type wcb:Flag
properties
content complex
attributes
Name  Type  Use  Default  Fixed  Annotation
wcb:value  derived by: xs:string  required      
documentation
Value must be 'Y' or 'N'.
annotation
documentation
Provided Services Flag
documentation
Set 'value' attribute as follows:  'Y' if the WCB Authorized Doctor provided the services, or 'N' if the WCB Authorized Doctor actively supervised another health care provider who provided these services.

element data/authorized-doctor/supervised-health-care-provider
diagram xfs-cis_diagrams/xfs-cis_p126.png
namespace http://www.wcb.state.ny.us/xml/ns/c4narr_1012
properties
minOcc 0
maxOcc 1
content complex
children c4narr_1012:last-name c4narr_1012:first-name c4narr_1012:middle-initial c4narr_1012:specialty
annotation
documentation
Supervised Health Care Provider
documentation
This element and ALL of its child elements (last-name, first-name, and specialty) are required when the 'value' attribute of the provided-services element (child of authorized-doctor element) is 'N'.

element document
diagram xfs-cis_diagrams/xfs-cis_p127.png
namespace http://www.wcb.state.ny.us/xml/ns/c4narr_1012
properties
content complex
children c4narr_1012:data wcb:attachment-text wcb:attachment-binary
attributes
Name  Type  Use  Default  Fixed  Annotation
wcb:bp-document-id  derived by: wcb:Text  required      
documentation
Business Partner's Internal Document ID Attribute
documentation
This is the business partner's 'serial number' for the document.
wcb:bp-document-comment  derived by: wcb:Text  optional      
documentation
Business Partner's Document Comment Attribute
documentation
Optional document comment for business partner's use.
annotation
documentation
C-4NARR Document (December 2010)

element first-name
diagram xfs-cis_diagrams/xfs-cis_p128.png
namespace http://www.wcb.state.ny.us/xml/ns/c4narr_1012
type restriction of wcb:Text
properties
content simple
facets
Kind Value Annotation
minLength 1
maxLength 30
pattern [ -~]*
annotation
documentation
First Name

element last-name
diagram xfs-cis_diagrams/xfs-cis_p129.png
namespace http://www.wcb.state.ny.us/xml/ns/c4narr_1012
type restriction of xs:string
properties
content simple
facets
Kind Value Annotation
minLength 1
maxLength 30
pattern [A-Za-z][ -~]*
annotation
documentation
Last Name
documentation
First character must be alpahbetic.

element middle-initial
diagram xfs-cis_diagrams/xfs-cis_p130.png
namespace http://www.wcb.state.ny.us/xml/ns/c4narr_1012
type restriction of wcb:Text
properties
content simple
facets
Kind Value Annotation
minLength 1
maxLength 1
pattern [ -~]*
annotation
documentation
Middle Initial

element name
diagram xfs-cis_diagrams/xfs-cis_p131.png
namespace http://www.wcb.state.ny.us/xml/ns/c4narr_1012
type restriction of wcb:Text
properties
content simple
facets
Kind Value Annotation
minLength 1
maxLength 30
pattern [ -~]*
annotation
documentation
Name

element name1
diagram xfs-cis_diagrams/xfs-cis_p132.png
namespace http://www.wcb.state.ny.us/xml/ns/c4narr_1012
type restriction of wcb:Text
properties
content simple
facets
Kind Value Annotation
minLength 1
maxLength 30
pattern [ -~]*
annotation
documentation
First Line of Name

element name2
diagram xfs-cis_diagrams/xfs-cis_p133.png
namespace http://www.wcb.state.ny.us/xml/ns/c4narr_1012
type restriction of wcb:Text
properties
content simple
facets
Kind Value Annotation
minLength 1
maxLength 30
pattern [ -~]*
annotation
documentation
Second Line of Name

element specialty
diagram xfs-cis_diagrams/xfs-cis_p134.png
namespace http://www.wcb.state.ny.us/xml/ns/c4narr_1012
type restriction of wcb:Text
properties
content simple
facets
Kind Value Annotation
minLength 1
maxLength 30
pattern [ -~]*
annotation
documentation
Specialty

element state
diagram xfs-cis_diagrams/xfs-cis_p135.png
namespace http://www.wcb.state.ny.us/xml/ns/c4narr_1012
type restriction of wcb:StringUpperCase
properties
content simple
facets
Kind Value Annotation
length 2
pattern [ -`{-~]*
annotation
documentation
State
documentation
Required if country is USA.

element telephone
diagram xfs-cis_diagrams/xfs-cis_p136.png
namespace http://www.wcb.state.ny.us/xml/ns/c4narr_1012
type restriction of wcb:Text
properties
content simple
facets
Kind Value Annotation
minLength 1
maxLength 30
pattern [ -~]*
annotation
documentation
Telephone Number
documentation
Use appropriate formatting:  (xxx)xxx-xxxx ext xxx

element zip
diagram xfs-cis_diagrams/xfs-cis_p137.png
namespace http://www.wcb.state.ny.us/xml/ns/c4narr_1012
type restriction of wcb:TextUpperCase
properties
content simple
facets
Kind Value Annotation
minLength 1
maxLength 9
pattern [ -`{-~]*
annotation
documentation
Zip Code
documentation
Required if country is USA or Canada.

element addr1
diagram xfs-cis_diagrams/xfs-cis_p138.png
namespace http://www.wcb.state.ny.us/xml/ns/c4narr_1510
type restriction of wcb:Text
properties
content simple
facets
Kind Value Annotation
minLength 1
maxLength 30
pattern [ -~]*
annotation
documentation
First Line of Street Address

element addr2
diagram xfs-cis_diagrams/xfs-cis_p139.png
namespace http://www.wcb.state.ny.us/xml/ns/c4narr_1510
type restriction of wcb:Text
properties
content simple
facets
Kind Value Annotation
minLength 1
maxLength 30
pattern [ -~]*
annotation
documentation
Second Line of Street Address

element city
diagram xfs-cis_diagrams/xfs-cis_p140.png
namespace http://www.wcb.state.ny.us/xml/ns/c4narr_1510
type restriction of wcb:Text
properties
content simple
facets
Kind Value Annotation
minLength 1
maxLength 20
pattern [ -~]*
annotation
documentation
City

element country
diagram xfs-cis_diagrams/xfs-cis_p141.png
namespace http://www.wcb.state.ny.us/xml/ns/c4narr_1510
type restriction of wcb:StringUpperCase
properties
content simple
facets
Kind Value Annotation
length 3
pattern [ -`{-~]*
annotation
documentation
3-character Country Code
documentation
Required if the associated Zip field is blank.  Element optional if country is USA.

element data
diagram xfs-cis_diagrams/xfs-cis_p142.png
namespace http://www.wcb.state.ny.us/xml/ns/c4narr_1510
properties
content complex
children c4narr_1510:patient c4narr_1510:employer c4narr_1510:doctor c4narr_1510:billing-information c4narr_1510:opinion c4narr_1510:authorized-doctor
attributes
Name  Type  Use  Default  Fixed  Annotation
wcb:form-id  derived by: wcb:Text  required    C-4NARR  
documentation
Form ID Attribute
documentation
Value is fixed at 'C-4NARR' for this document type.
wcb:version-number  derived by: wcb:Text  required    1510  
documentation
Version Number Attribute
documentation
Value is fixed at '1510' for this document type.
wcb:source-code  wcb:Text  required    X  
documentation
Source Code Attribute
documentation
Value is fixed at 'X' for XML Forms Submission.
wcb:maintenance-type-code  wcb:Text  required    050  
documentation
Maintenance Type Code (ANSI)
documentation
Value is fixed at '050' which is the ANSI code for 'original form'.
annotation
documentation
C-4NARR Discrete Data Elements (October 2015)

element data/patient
diagram xfs-cis_diagrams/xfs-cis_p143.png
namespace http://www.wcb.state.ny.us/xml/ns/c4narr_1510
properties
content complex
children c4narr_1510:last-name c4narr_1510:first-name c4narr_1510:middle-initial c4narr_1510:addr1 c4narr_1510:addr2 c4narr_1510:city c4narr_1510:state c4narr_1510:zip c4narr_1510:country c4narr_1510:telephone c4narr_1510:wcb-case-number c4narr_1510:carrier-case-number c4narr_1510:gender c4narr_1510:date-of-birth c4narr_1510:ssn c4narr_1510:date-of-injury c4narr_1510:job-title c4narr_1510:work-activities c4narr_1510:patient-working c4narr_1510:patient-account-no
annotation
documentation
Patient Information

element data/patient/wcb-case-number
diagram xfs-cis_diagrams/xfs-cis_p144.png
namespace http://www.wcb.state.ny.us/xml/ns/c4narr_1510
type cis:CaseID
properties
minOcc 0
maxOcc 1
content simple
facets
Kind Value Annotation
pattern [ADF-HJ-NP-Z0-9][A-HJ-NP-Z0-9][0-9][0-9][0-9][0-9][0-9][0-9]
annotation
documentation
WCB Case ID
documentation
1st and 2nd characters must be alphanumeric.  3rd - 8th characters must be numeric.

element data/patient/carrier-case-number
diagram xfs-cis_diagrams/xfs-cis_p145.png
namespace http://www.wcb.state.ny.us/xml/ns/c4narr_1510
type restriction of wcb:Text
properties
minOcc 0
maxOcc 1
content simple
facets
Kind Value Annotation
minLength 1
maxLength 25
pattern [ -~]*
annotation
documentation
Insurance Carrier's Case ID

element data/patient/gender
diagram xfs-cis_diagrams/xfs-cis_p146.png
namespace http://www.wcb.state.ny.us/xml/ns/c4narr_1510
type wcb:Gender
properties
content complex
attributes
Name  Type  Use  Default  Fixed  Annotation
wcb:value  derived by: xs:string  required      
documentation
Value must be 'M' or 'F'.
annotation
documentation
Patient's Gender

element data/patient/date-of-birth
diagram xfs-cis_diagrams/xfs-cis_p147.png
namespace http://www.wcb.state.ny.us/xml/ns/c4narr_1510
type wcb:Date
properties
content simple
annotation
documentation
Patient's Date of Birth
documentation
Must be <= Accident-Date.

element data/patient/ssn
diagram xfs-cis_diagrams/xfs-cis_p148.png
namespace http://www.wcb.state.ny.us/xml/ns/c4narr_1510
type wcb:SSN
properties
minOcc 0
maxOcc 1
content simple
facets
Kind Value Annotation
pattern [0-9][0-9][0-9][0-9][0-9][0-9][0-9][0-9][0-9]
annotation
documentation
Patient's Social Security Number

element data/patient/date-of-injury
diagram xfs-cis_diagrams/xfs-cis_p149.png
namespace http://www.wcb.state.ny.us/xml/ns/c4narr_1510
type restriction of xs:string
properties
content simple
facets
Kind Value Annotation
pattern [1-2][0-9][0-9][0-9]-[0-9][0-9]-[0-9][0-9]
annotation
documentation
Date of Injury
documentation
This element does not need to be a complete date.  It must contain at least a valid year <= current year.  Month and day can be 00.  If the month or day is given, they must be a valid combination <= today.  Must be >= Date-of-Birth.

element data/patient/job-title
diagram xfs-cis_diagrams/xfs-cis_p150.png
namespace http://www.wcb.state.ny.us/xml/ns/c4narr_1510
type restriction of wcb:Text
properties
content simple
facets
Kind Value Annotation
minLength 1
maxLength 45
pattern [ -~]*
annotation
documentation
Patient's Job Title

element data/patient/work-activities
diagram xfs-cis_diagrams/xfs-cis_p151.png
namespace http://www.wcb.state.ny.us/xml/ns/c4narr_1510
type restriction of wcb:Text
properties
content simple
facets
Kind Value Annotation
minLength 1
maxLength 200
pattern [ -~]*
annotation
documentation
Patient's Work Activities

element data/patient/patient-working
diagram xfs-cis_diagrams/xfs-cis_p152.png
namespace http://www.wcb.state.ny.us/xml/ns/c4narr_1510
type wcb:Flag
properties
content complex
attributes
Name  Type  Use  Default  Fixed  Annotation
wcb:value  derived by: xs:string  required      
documentation
Value must be 'Y' or 'N'.
annotation
documentation
Patient Working Flag

element data/patient/patient-account-no
diagram xfs-cis_diagrams/xfs-cis_p153.png
namespace http://www.wcb.state.ny.us/xml/ns/c4narr_1510
type restriction of wcb:Text
properties
minOcc 0
maxOcc 1
content simple
facets
Kind Value Annotation
minLength 1
maxLength 15
pattern [ -~]*
annotation
documentation
Patient's Account No.

element data/employer
diagram xfs-cis_diagrams/xfs-cis_p154.png
namespace http://www.wcb.state.ny.us/xml/ns/c4narr_1510
properties
content complex
children c4narr_1510:name1 c4narr_1510:name2 c4narr_1510:addr1 c4narr_1510:addr2 c4narr_1510:city c4narr_1510:state c4narr_1510:zip c4narr_1510:country c4narr_1510:telephone
annotation
documentation
Employer Information

element data/doctor
diagram xfs-cis_diagrams/xfs-cis_p155.png
namespace http://www.wcb.state.ny.us/xml/ns/c4narr_1510
properties
content complex
children c4narr_1510:last-name c4narr_1510:first-name c4narr_1510:middle-initial c4narr_1510:profession c4narr_1510:wcb-authorization-number c4narr_1510:wcb-rating-code c4narr_1510:nys-license-number c4narr_1510:npi-number c4narr_1510:federal-id-number c4narr_1510:office-location c4narr_1510:billing-address
annotation
documentation
Doctor's Information

element data/doctor/profession
diagram xfs-cis_diagrams/xfs-cis_p156.png
namespace http://www.wcb.state.ny.us/xml/ns/c4narr_1510
properties
content complex
attributes
Name  Type  Use  Default  Fixed  Annotation
c4narr_1510:value  derived by: wcb:NonNegativeInteger  required      
annotation
documentation
Profession Indicator
documentation
Set 'value' attribute as follows:  1=Physician;  2=Podiatrist;  3=Chiropractor

element data/doctor/wcb-authorization-number
diagram xfs-cis_diagrams/xfs-cis_p157.png
namespace http://www.wcb.state.ny.us/xml/ns/c4narr_1510
type restriction of wcb:WCBAuthorizationNumber
properties
minOcc 0
maxOcc 1
content simple
facets
Kind Value Annotation
pattern [0-9CPL][0-9][0-9][0-9][0-9][0-9]-[0-9][IBW]?
annotation
documentation
WCB Authorization Number
documentation
Provider's WCB Authorization Number.  This field is required for WCB-authorized providers.

One of the wcb-authorization-number, nys-license-number, and npi-number elements must be populated.

element data/doctor/wcb-rating-code
diagram xfs-cis_diagrams/xfs-cis_p158.png
namespace http://www.wcb.state.ny.us/xml/ns/c4narr_1510
type restriction of wcb:TextUpperCase
properties
minOcc 0
maxOcc unbounded
content simple
facets
Kind Value Annotation
minLength 1
maxLength 15
pattern [ -`{-~]*
annotation
documentation
WCB Rating Code(s)
documentation
This element is required for WCB-authorized providers.  Include all rating codes for the provider.  Each code must be a valid WCB Rating Code.  This element should not be populated for unauthorized providers.

element data/doctor/nys-license-number
diagram xfs-cis_diagrams/xfs-cis_p159.png
namespace http://www.wcb.state.ny.us/xml/ns/c4narr_1510
type wcb:NYSLicenseNumber
properties
minOcc 0
maxOcc 1
content simple
facets
Kind Value Annotation
pattern [0-9][0-9][0-9][0-9][0-9][0-9]
annotation
documentation
New York State License Number
documentation
Provider's New York State License Number.  This field is required for New York State providers that are not WCB-authorized.

One of the wcb-authorization-number, nys-license-number, and npi-number elements must be populated.

element data/doctor/npi-number
diagram xfs-cis_diagrams/xfs-cis_p160.png
namespace http://www.wcb.state.ny.us/xml/ns/c4narr_1510
type wcb:NPINumber
properties
minOcc 0
maxOcc 1
content simple
facets
Kind Value Annotation
pattern [0-9][0-9][0-9][0-9][0-9][0-9][0-9][0-9][0-9][0-9]
annotation
documentation
National Provider Identifier
documentation
Provider's National Provider Identifier.  This element is required for providers outside of New York State.  It should always be populated when the data is available.

One of the wcb-authorization-number, nys-license-number, and npi-number elements must be populated.

element data/doctor/federal-id-number
diagram xfs-cis_diagrams/xfs-cis_p161.png
namespace http://www.wcb.state.ny.us/xml/ns/c4narr_1510
type extension of wcb:SSN
properties
content complex
facets
Kind Value Annotation
pattern [0-9][0-9][0-9][0-9][0-9][0-9][0-9][0-9][0-9]
attributes
Name  Type  Use  Default  Fixed  Annotation
c4narr_1510:type  derived by: wcb:NonNegativeInteger  required      
annotation
documentation
Federal ID Number
documentation
Set the 'type' attribute as follows:  1=SSN;  2=EIN

element data/doctor/office-location
diagram xfs-cis_diagrams/xfs-cis_p162.png
namespace http://www.wcb.state.ny.us/xml/ns/c4narr_1510
properties
content complex
children c4narr_1510:addr1 c4narr_1510:addr2 c4narr_1510:city c4narr_1510:state c4narr_1510:zip c4narr_1510:country c4narr_1510:telephone
annotation
documentation
Office Location Information

element data/doctor/billing-address
diagram xfs-cis_diagrams/xfs-cis_p163.png
namespace http://www.wcb.state.ny.us/xml/ns/c4narr_1510
properties
content complex
children c4narr_1510:name1 c4narr_1510:name2 c4narr_1510:addr1 c4narr_1510:addr2 c4narr_1510:city c4narr_1510:state c4narr_1510:zip c4narr_1510:country c4narr_1510:telephone
annotation
documentation
Billing Address Information
documentation
If billing inquires need to be sent to an entity other than the doctor, utilize the addr1 element for that name and addr2 for the address.

The next version of the this schema will include discrete elements for billing name.

element data/billing-information
diagram xfs-cis_diagrams/xfs-cis_p164.png
namespace http://www.wcb.state.ny.us/xml/ns/c4narr_1510
properties
content complex
children c4narr_1510:carrier c4narr_1510:diagnosis c4narr_1510:procedure c4narr_1510:wcb-ppo
annotation
documentation
Billing Information

element data/billing-information/carrier
diagram xfs-cis_diagrams/xfs-cis_p165.png
namespace http://www.wcb.state.ny.us/xml/ns/c4narr_1510
properties
minOcc 0
maxOcc 1
content complex
children c4narr_1510:wcb-carrier-id c4narr_1510:name1 c4narr_1510:name2 c4narr_1510:addr1 c4narr_1510:addr2 c4narr_1510:city c4narr_1510:state c4narr_1510:zip c4narr_1510:country
annotation
documentation
Insurance Carrier Information

element data/billing-information/carrier/wcb-carrier-id
diagram xfs-cis_diagrams/xfs-cis_p166.png
namespace http://www.wcb.state.ny.us/xml/ns/c4narr_1510
type restriction of xs:string
properties
minOcc 0
maxOcc 1
content simple
facets
Kind Value Annotation
pattern W[0-9][0-9][0-9][0-9][0-9][0-9]
annotation
documentation
WCB Carrier ID Code

element data/billing-information/diagnosis
diagram xfs-cis_diagrams/xfs-cis_p167.png
namespace http://www.wcb.state.ny.us/xml/ns/c4narr_1510
properties
minOcc 1
maxOcc 4
content complex
children c4narr_1510:diagnosis-code c4narr_1510:diagnosis-desc
annotation
documentation
Diagnosis Information

element data/billing-information/diagnosis/diagnosis-code
diagram xfs-cis_diagrams/xfs-cis_p168.png
namespace http://www.wcb.state.ny.us/xml/ns/c4narr_1510
type restriction of wcb:TextUpperCase
properties
content simple
facets
Kind Value Annotation
minLength 1
maxLength 8
pattern [ -`{-~]*
annotation
documentation
ICD10 Diagnosis Code

element data/billing-information/diagnosis/diagnosis-desc
diagram xfs-cis_diagrams/xfs-cis_p169.png
namespace http://www.wcb.state.ny.us/xml/ns/c4narr_1510
type restriction of wcb:Text
properties
content simple
facets
Kind Value Annotation
minLength 1
maxLength 75
pattern [ -~]*
annotation
documentation
ICD10 Diagnosis Description

element data/billing-information/procedure
diagram xfs-cis_diagrams/xfs-cis_p170.png
namespace http://www.wcb.state.ny.us/xml/ns/c4narr_1510
properties
minOcc 1
maxOcc unbounded
content complex
children c4narr_1510:service-from-date c4narr_1510:service-thru-date c4narr_1510:place-of-service c4narr_1510:procedure-code c4narr_1510:procedure-modifier-a c4narr_1510:procedure-modifier-b c4narr_1510:service-diagnosis-code c4narr_1510:service-charge-amount c4narr_1510:service-days-or-units c4narr_1510:service-cob c4narr_1510:service-zip-code
annotation
documentation
Medical Procedure Information

element data/billing-information/procedure/service-from-date
diagram xfs-cis_diagrams/xfs-cis_p171.png
namespace http://www.wcb.state.ny.us/xml/ns/c4narr_1510
type wcb:Date
properties
content simple
annotation
documentation
Procedure Dates of Service (start of date range)
documentation
Must be >= injury-date.

element data/billing-information/procedure/service-thru-date
diagram xfs-cis_diagrams/xfs-cis_p172.png
namespace http://www.wcb.state.ny.us/xml/ns/c4narr_1510
type wcb:Date
properties
content simple
annotation
documentation
Procedure Dates of Service (end of date range)
documentation
Must be >= service-from-date and <= current date.

element data/billing-information/procedure/place-of-service
diagram xfs-cis_diagrams/xfs-cis_p173.png
namespace http://www.wcb.state.ny.us/xml/ns/c4narr_1510
type restriction of wcb:Text
properties
minOcc 0
maxOcc 1
content simple
facets
Kind Value Annotation
minLength 1
maxLength 3
pattern [ -~]*
annotation
documentation
Place of Service

element data/billing-information/procedure/procedure-code
diagram xfs-cis_diagrams/xfs-cis_p174.png
namespace http://www.wcb.state.ny.us/xml/ns/c4narr_1510
type restriction of wcb:TextUpperCase
properties
content simple
facets
Kind Value Annotation
minLength 1
maxLength 5
pattern [ -`{-~]*
annotation
documentation
Procedure Code

element data/billing-information/procedure/procedure-modifier-a
diagram xfs-cis_diagrams/xfs-cis_p175.png
namespace http://www.wcb.state.ny.us/xml/ns/c4narr_1510
type restriction of wcb:TextUpperCase
properties
minOcc 0
maxOcc 1
content simple
facets
Kind Value Annotation
minLength 1
maxLength 3
pattern [ -`{-~]*
annotation
documentation
Procedure Modifier A

element data/billing-information/procedure/procedure-modifier-b
diagram xfs-cis_diagrams/xfs-cis_p176.png
namespace http://www.wcb.state.ny.us/xml/ns/c4narr_1510
type restriction of wcb:TextUpperCase
properties
minOcc 0
maxOcc 1
content simple
facets
Kind Value Annotation
minLength 1
maxLength 3
pattern [ -`{-~]*
annotation
documentation
Procedure Modifier B

element data/billing-information/procedure/service-diagnosis-code
diagram xfs-cis_diagrams/xfs-cis_p177.png
namespace http://www.wcb.state.ny.us/xml/ns/c4narr_1510
type restriction of xs:string
properties
content simple
facets
Kind Value Annotation
pattern 1?2?3?4?
annotation
documentation
Diagnosis Code

element data/billing-information/procedure/service-charge-amount
diagram xfs-cis_diagrams/xfs-cis_p178.png
namespace http://www.wcb.state.ny.us/xml/ns/c4narr_1510
type restriction of wcb:Decimal
properties
content simple
facets
Kind Value Annotation
minInclusive 0.00
totalDigits 9
fractionDigits 2
annotation
documentation
Charge Amount
documentation
Must be >= $0.00.

element data/billing-information/procedure/service-days-or-units
diagram xfs-cis_diagrams/xfs-cis_p179.png
namespace http://www.wcb.state.ny.us/xml/ns/c4narr_1510
type restriction of wcb:Text
properties
minOcc 0
maxOcc 1
content simple
facets
Kind Value Annotation
minLength 1
maxLength 4
pattern [ -~]*
annotation
documentation
Days or Units

element data/billing-information/procedure/service-cob
diagram xfs-cis_diagrams/xfs-cis_p180.png
namespace http://www.wcb.state.ny.us/xml/ns/c4narr_1510
type restriction of wcb:Text
properties
minOcc 0
maxOcc 1
content simple
facets
Kind Value Annotation
minLength 1
maxLength 2
pattern [ -~]*
annotation
documentation
COB

element data/billing-information/procedure/service-zip-code
diagram xfs-cis_diagrams/xfs-cis_p181.png
namespace http://www.wcb.state.ny.us/xml/ns/c4narr_1510
type restriction of wcb:Text
properties
content simple
facets
Kind Value Annotation
minLength 1
maxLength 9
pattern [ -~]*
annotation
documentation
Zip Code where service was rendered

element data/billing-information/wcb-ppo
diagram xfs-cis_diagrams/xfs-cis_p182.png
namespace http://www.wcb.state.ny.us/xml/ns/c4narr_1510
type wcb:Flag
properties
minOcc 0
maxOcc 1
content complex
attributes
Name  Type  Use  Default  Fixed  Annotation
wcb:value  derived by: xs:string  required      
documentation
Value must be 'Y' or 'N'.
annotation
documentation
Preferred Provider Organization Flag

element data/opinion
diagram xfs-cis_diagrams/xfs-cis_p183.png
namespace http://www.wcb.state.ny.us/xml/ns/c4narr_1510
properties
content complex
children c4narr_1510:competent-producing-cause c4narr_1510:history-consistent-complaint c4narr_1510:history-consistent-findings c4narr_1510:percent-temp-impairment
annotation
documentation
Doctor's Opinion

element data/opinion/competent-producing-cause
diagram xfs-cis_diagrams/xfs-cis_p184.png
namespace http://www.wcb.state.ny.us/xml/ns/c4narr_1510
type wcb:Flag
properties
content complex
attributes
Name  Type  Use  Default  Fixed  Annotation
wcb:value  derived by: xs:string  required      
documentation
Value must be 'Y' or 'N'.
annotation
documentation
Competent Producing Cause Flag
documentation
Indicates whether or not the occurrence or occupational history described in prior elements (or in a previous report which gave this information) is the competent producing cause of the injury or disease and disability (if any) sustained.

element data/opinion/history-consistent-complaint
diagram xfs-cis_diagrams/xfs-cis_p185.png
namespace http://www.wcb.state.ny.us/xml/ns/c4narr_1510
type wcb:Flag
properties
content complex
attributes
Name  Type  Use  Default  Fixed  Annotation
wcb:value  derived by: xs:string  required      
documentation
Value must be 'Y' or 'N'.
annotation
documentation
History Consistent With Complaint Flag
documentation
Indicates whether or not the patient's complaints are consistent with the history of the injury/illness.

element data/opinion/history-consistent-findings
diagram xfs-cis_diagrams/xfs-cis_p186.png
namespace http://www.wcb.state.ny.us/xml/ns/c4narr_1510
type wcb:FlagUnknown
properties
content complex
attributes
Name  Type  Use  Default  Fixed  Annotation
wcb:value  derived by: wcb:String  required      
documentation
Value must be 'Y', 'N', or 'U'.
annotation
documentation
History Consistent With Findings Flag
documentation
Indicates whether or not the patient's history of the injury/illness is consistent with the doctor's objective findings.

element data/opinion/percent-temp-impairment
diagram xfs-cis_diagrams/xfs-cis_p187.png
namespace http://www.wcb.state.ny.us/xml/ns/c4narr_1510
type restriction of wcb:Decimal
properties
content simple
facets
Kind Value Annotation
minInclusive 0.00
maxInclusive 100.00
totalDigits 5
fractionDigits 2
annotation
documentation
Percentage of Temporary Impairment

element data/authorized-doctor
diagram xfs-cis_diagrams/xfs-cis_p188.png
namespace http://www.wcb.state.ny.us/xml/ns/c4narr_1510
properties
content complex
children c4narr_1510:last-name c4narr_1510:first-name c4narr_1510:middle-initial c4narr_1510:specialty c4narr_1510:provided-services c4narr_1510:supervised-health-care-provider
annotation
documentation
Authorized Doctor
documentation
Putting doctor's name here is equivalent to signing the paper C-4.

element data/authorized-doctor/provided-services
diagram xfs-cis_diagrams/xfs-cis_p189.png
namespace http://www.wcb.state.ny.us/xml/ns/c4narr_1510
type wcb:Flag
properties
content complex
attributes
Name  Type  Use  Default  Fixed  Annotation
wcb:value  derived by: xs:string  required      
documentation
Value must be 'Y' or 'N'.
annotation
documentation
Provided Services Flag
documentation
Set 'value' attribute as follows:  'Y' if the WCB Authorized Doctor provided the services, or 'N' if the WCB Authorized Doctor actively supervised another health care provider who provided these services.

element data/authorized-doctor/supervised-health-care-provider
diagram xfs-cis_diagrams/xfs-cis_p190.png
namespace http://www.wcb.state.ny.us/xml/ns/c4narr_1510
properties
minOcc 0
maxOcc 1
content complex
children c4narr_1510:last-name c4narr_1510:first-name c4narr_1510:middle-initial c4narr_1510:specialty
annotation
documentation
Supervised Health Care Provider
documentation
This element and ALL of its child elements (last-name, first-name, and specialty) are required when the 'value' attribute of the provided-services element (child of authorized-doctor element) is 'N'.

element document
diagram xfs-cis_diagrams/xfs-cis_p191.png
namespace http://www.wcb.state.ny.us/xml/ns/c4narr_1510
properties
content complex
children c4narr_1510:data wcb:attachment-text wcb:attachment-binary
attributes
Name  Type  Use  Default  Fixed  Annotation
wcb:bp-document-id  derived by: wcb:Text  required      
documentation
Business Partner's Internal Document ID Attribute
documentation
This is the business partner's 'serial number' for the document.
wcb:bp-document-comment  derived by: wcb:Text  optional      
documentation
Business Partner's Document Comment Attribute
documentation
Optional document comment for business partner's use.
annotation
documentation
C-4NARR Document (October 2015)

element first-name
diagram xfs-cis_diagrams/xfs-cis_p192.png
namespace http://www.wcb.state.ny.us/xml/ns/c4narr_1510
type restriction of wcb:Text
properties
content simple
facets
Kind Value Annotation
minLength 1
maxLength 30
pattern [ -~]*
annotation
documentation
First Name

element last-name
diagram xfs-cis_diagrams/xfs-cis_p193.png
namespace http://www.wcb.state.ny.us/xml/ns/c4narr_1510
type restriction of xs:string
properties
content simple
facets
Kind Value Annotation
minLength 1
maxLength 30
pattern [A-Za-z][ -~]*
annotation
documentation
Last Name
documentation
First character must be alpahbetic.

element middle-initial
diagram xfs-cis_diagrams/xfs-cis_p194.png
namespace http://www.wcb.state.ny.us/xml/ns/c4narr_1510
type restriction of wcb:Text
properties
content simple
facets
Kind Value Annotation
minLength 1
maxLength 1
pattern [ -~]*
annotation
documentation
Middle Initial

element name
diagram xfs-cis_diagrams/xfs-cis_p195.png
namespace http://www.wcb.state.ny.us/xml/ns/c4narr_1510
type restriction of wcb:Text
properties
content simple
facets
Kind Value Annotation
minLength 1
maxLength 30
pattern [ -~]*
annotation
documentation
Name

element name1
diagram xfs-cis_diagrams/xfs-cis_p196.png
namespace http://www.wcb.state.ny.us/xml/ns/c4narr_1510
type restriction of wcb:Text
properties
content simple
facets
Kind Value Annotation
minLength 1
maxLength 30
pattern [ -~]*
annotation
documentation
First Line of Name

element name2
diagram xfs-cis_diagrams/xfs-cis_p197.png
namespace http://www.wcb.state.ny.us/xml/ns/c4narr_1510
type restriction of wcb:Text
properties
content simple
facets
Kind Value Annotation
minLength 1
maxLength 30
pattern [ -~]*
annotation
documentation
Second Line of Name

element specialty
diagram xfs-cis_diagrams/xfs-cis_p198.png
namespace http://www.wcb.state.ny.us/xml/ns/c4narr_1510
type restriction of wcb:Text
properties
content simple
facets
Kind Value Annotation
minLength 1
maxLength 30
pattern [ -~]*
annotation
documentation
Specialty

element state
diagram xfs-cis_diagrams/xfs-cis_p199.png
namespace http://www.wcb.state.ny.us/xml/ns/c4narr_1510
type restriction of wcb:StringUpperCase
properties
content simple
facets
Kind Value Annotation
length 2
pattern [ -`{-~]*
annotation
documentation
State
documentation
Required if country is USA.

element telephone
diagram xfs-cis_diagrams/xfs-cis_p200.png
namespace http://www.wcb.state.ny.us/xml/ns/c4narr_1510
type restriction of wcb:Text
properties
content simple
facets
Kind Value Annotation
minLength 1
maxLength 30
pattern [ -~]*
annotation
documentation
Telephone Number
documentation
Use appropriate formatting:  (xxx)xxx-xxxx ext xxx

element zip
diagram xfs-cis_diagrams/xfs-cis_p201.png
namespace http://www.wcb.state.ny.us/xml/ns/c4narr_1510
type restriction of wcb:TextUpperCase
properties
content simple
facets
Kind Value Annotation
minLength 1
maxLength 9
pattern [ -`{-~]*
annotation
documentation
Zip Code
documentation
Required if country is USA or Canada.

element addr1
diagram xfs-cis_diagrams/xfs-cis_p202.png
namespace http://www.wcb.state.ny.us/xml/ns/c4amr_0908
type restriction of wcb:Text
properties
content simple
facets
Kind Value Annotation
minLength 1
maxLength 30
pattern [ -~]*
annotation
documentation
First Line of Street Address

element addr2
diagram xfs-cis_diagrams/xfs-cis_p203.png
namespace http://www.wcb.state.ny.us/xml/ns/c4amr_0908
type restriction of wcb:Text
properties
content simple
facets
Kind Value Annotation
minLength 1
maxLength 30
pattern [ -~]*
annotation
documentation
Second Line of Street Address

element city
diagram xfs-cis_diagrams/xfs-cis_p204.png
namespace http://www.wcb.state.ny.us/xml/ns/c4amr_0908
type restriction of wcb:Text
properties
content simple
facets
Kind Value Annotation
minLength 1
maxLength 20
pattern [ -~]*
annotation
documentation
City

element country
diagram xfs-cis_diagrams/xfs-cis_p205.png
namespace http://www.wcb.state.ny.us/xml/ns/c4amr_0908
type restriction of wcb:StringUpperCase
properties
content simple
facets
Kind Value Annotation
length 3
pattern [ -`{-~]*
annotation
documentation
3-character Country Code
documentation
Required if the associated Zip field is blank.  Element optional if country is USA.

element data
diagram xfs-cis_diagrams/xfs-cis_p206.png
namespace http://www.wcb.state.ny.us/xml/ns/c4amr_0908
properties
content complex
children c4amr_0908:patient c4amr_0908:doctor c4amr_0908:billing-information c4amr_0908:authorized-doctor
attributes
Name  Type  Use  Default  Fixed  Annotation
wcb:form-id  derived by: wcb:Text  required    C-4AMR  
documentation
Form ID Attribute
documentation
Value is fixed at 'C-4AMR' for this document type.
wcb:version-number  derived by: wcb:Text  required    0908  
documentation
Version Number Attribute
documentation
Value is fixed at '0908' for this document type.
wcb:source-code  wcb:Text  required    X  
documentation
Source Code Attribute
documentation
Value is fixed at 'X' for XML Forms Submission.
wcb:maintenance-type-code  wcb:Text  required    050  
documentation
Maintenance Type Code (ANSI)
documentation
Value is fixed at '050' which is the ANSI code for 'original form'.
annotation
documentation
C-4AMR Discrete Data Elements (August 2009)

element data/patient
diagram xfs-cis_diagrams/xfs-cis_p207.png
namespace http://www.wcb.state.ny.us/xml/ns/c4amr_0908
properties
content complex
children c4amr_0908:last-name c4amr_0908:first-name c4amr_0908:middle-initial c4amr_0908:addr1 c4amr_0908:addr2 c4amr_0908:city c4amr_0908:state c4amr_0908:zip c4amr_0908:country c4amr_0908:telephone c4amr_0908:wcb-case-number c4amr_0908:carrier-case-number c4amr_0908:date-of-birth c4amr_0908:ssn c4amr_0908:date-of-injury c4amr_0908:patient-account-no
annotation
documentation
Patient Information

element data/patient/wcb-case-number
diagram xfs-cis_diagrams/xfs-cis_p208.png
namespace http://www.wcb.state.ny.us/xml/ns/c4amr_0908
type cis:CaseID
properties
minOcc 0
maxOcc 1
content simple
facets
Kind Value Annotation
pattern [ADF-HJ-NP-Z0-9][A-HJ-NP-Z0-9][0-9][0-9][0-9][0-9][0-9][0-9]
annotation
documentation
WCB Case ID

element data/patient/carrier-case-number
diagram xfs-cis_diagrams/xfs-cis_p209.png
namespace http://www.wcb.state.ny.us/xml/ns/c4amr_0908
type restriction of wcb:Text
properties
minOcc 0
maxOcc 1
content simple
facets
Kind Value Annotation
minLength 1
maxLength 25
pattern [ -~]*
annotation
documentation
Insurance Carrier's Case ID

element data/patient/date-of-birth
diagram xfs-cis_diagrams/xfs-cis_p210.png
namespace http://www.wcb.state.ny.us/xml/ns/c4amr_0908
type wcb:Date
properties
content simple
annotation
documentation
Patient's Date of Birth
documentation
Must be <= Accident-Date.

element data/patient/ssn
diagram xfs-cis_diagrams/xfs-cis_p211.png
namespace http://www.wcb.state.ny.us/xml/ns/c4amr_0908
type wcb:SSN
properties
minOcc 0
maxOcc 1
content simple
facets
Kind Value Annotation
pattern [0-9][0-9][0-9][0-9][0-9][0-9][0-9][0-9][0-9]
annotation
documentation
Patient's Social Security Number

element data/patient/date-of-injury
diagram xfs-cis_diagrams/xfs-cis_p212.png
namespace http://www.wcb.state.ny.us/xml/ns/c4amr_0908
type restriction of xs:string
properties
content simple
facets
Kind Value Annotation
pattern [1-2][0-9][0-9][0-9]-[0-9][0-9]-[0-9][0-9]
annotation
documentation
Date of Injury
documentation
This element does not need to be a complete date.  It must contain at least a valid year <= current year.  Month and day can be 00.  If the month or day is given, they must be a valid combination <= today.  Must be >= Date-of-Birth.

element data/patient/patient-account-no
diagram xfs-cis_diagrams/xfs-cis_p213.png
namespace http://www.wcb.state.ny.us/xml/ns/c4amr_0908
type restriction of wcb:Text
properties
minOcc 0
maxOcc 1
content simple
facets
Kind Value Annotation
minLength 1
maxLength 15
pattern [ -~]*
annotation
documentation
Patient's Account No.

element data/doctor
diagram xfs-cis_diagrams/xfs-cis_p214.png
namespace http://www.wcb.state.ny.us/xml/ns/c4amr_0908
properties
content complex
children c4amr_0908:last-name c4amr_0908:first-name c4amr_0908:middle-initial c4amr_0908:profession c4amr_0908:wcb-authorization-number c4amr_0908:wcb-rating-code c4amr_0908:nys-license-number c4amr_0908:npi-number c4amr_0908:federal-id-number c4amr_0908:office-location c4amr_0908:billing-address c4amr_0908:referring-doctor
annotation
documentation
Doctor's Information

element data/doctor/profession
diagram xfs-cis_diagrams/xfs-cis_p215.png
namespace http://www.wcb.state.ny.us/xml/ns/c4amr_0908
properties
content complex
attributes
Name  Type  Use  Default  Fixed  Annotation
c4amr_0908:value  derived by: wcb:NonNegativeInteger  required      
annotation
documentation
Profession Indicator
documentation
Set 'value' attribute as follows:  1=Physician;  2=Podiatrist;  3=Chiropractor

element data/doctor/wcb-authorization-number
diagram xfs-cis_diagrams/xfs-cis_p216.png
namespace http://www.wcb.state.ny.us/xml/ns/c4amr_0908
type wcb:WCBAuthorizationNumber
properties
minOcc 0
maxOcc 1
content simple
facets
Kind Value Annotation
pattern [0-9CPL][0-9][0-9][0-9][0-9][0-9]-[0-9][IBW]?
annotation
documentation
WCB Authorization Number
documentation
Provider's WCB Authorization Number.  This field is required for WCB-authorized providers.

One of the wcb-authorization-number, nys-license-number, and npi-number elements must be populated.

element data/doctor/wcb-rating-code
diagram xfs-cis_diagrams/xfs-cis_p217.png
namespace http://www.wcb.state.ny.us/xml/ns/c4amr_0908
type restriction of wcb:TextUpperCase
properties
minOcc 0
maxOcc unbounded
content simple
facets
Kind Value Annotation
minLength 1
maxLength 15
pattern [ -`{-~]*
annotation
documentation
WCB Rating Code(s)
documentation
This element is required for WCB-authorized providers.  Include all rating codes for the provider.  Each code must be a valid WCB Rating Code.  This element should not be populated for unauthorized providers.

element data/doctor/nys-license-number
diagram xfs-cis_diagrams/xfs-cis_p218.png
namespace http://www.wcb.state.ny.us/xml/ns/c4amr_0908
type wcb:NYSLicenseNumber
properties
minOcc 0
maxOcc 1
content simple
facets
Kind Value Annotation
pattern [0-9][0-9][0-9][0-9][0-9][0-9]
annotation
documentation
New York State License Number
documentation
Provider's New York State License Number.  This field is required for New York State providers that are not WCB-authorized.

One of the wcb-authorization-number, nys-license-number, and npi-number elements must be populated.

element data/doctor/npi-number
diagram xfs-cis_diagrams/xfs-cis_p219.png
namespace http://www.wcb.state.ny.us/xml/ns/c4amr_0908
type wcb:NPINumber
properties
minOcc 0
maxOcc 1
content simple
facets
Kind Value Annotation
pattern [0-9][0-9][0-9][0-9][0-9][0-9][0-9][0-9][0-9][0-9]
annotation
documentation
National Provider Identifier
documentation
Provider's National Provider Identifier.  This element is required for providers outside of New York State.  It should always be populated when the data is available.

One of the wcb-authorization-number, nys-license-number, and npi-number elements must be populated.

element data/doctor/federal-id-number
diagram xfs-cis_diagrams/xfs-cis_p220.png
namespace http://www.wcb.state.ny.us/xml/ns/c4amr_0908
type extension of wcb:SSN
properties
content complex
facets
Kind Value Annotation
pattern [0-9][0-9][0-9][0-9][0-9][0-9][0-9][0-9][0-9]
attributes
Name  Type  Use  Default  Fixed  Annotation
c4amr_0908:type  derived by: wcb:NonNegativeInteger  required      
annotation
documentation
Federal ID Number
documentation
Set the 'type' attribute as follows:  1=SSN;  2=EIN

element data/doctor/office-location
diagram xfs-cis_diagrams/xfs-cis_p221.png
namespace http://www.wcb.state.ny.us/xml/ns/c4amr_0908
properties
content complex
children c4amr_0908:addr1 c4amr_0908:addr2 c4amr_0908:city c4amr_0908:state c4amr_0908:zip c4amr_0908:country c4amr_0908:telephone
annotation
documentation
Office Location Information

element data/doctor/billing-address
diagram xfs-cis_diagrams/xfs-cis_p222.png
namespace http://www.wcb.state.ny.us/xml/ns/c4amr_0908
properties
content complex
children c4amr_0908:name1 c4amr_0908:name2 c4amr_0908:addr1 c4amr_0908:addr2 c4amr_0908:city c4amr_0908:state c4amr_0908:zip c4amr_0908:country c4amr_0908:telephone
annotation
documentation
Billing Address Information
documentation
If billing inquires should be made to an entity other than the doctor, utilize the optional elements name1 and name2 to identify the name of that entity and use the address elements to specify that entity's address.

Otherwise, it is only necessary to populate the address elements with the doctor's address.

element data/doctor/referring-doctor
diagram xfs-cis_diagrams/xfs-cis_p223.png
namespace http://www.wcb.state.ny.us/xml/ns/c4amr_0908
properties
content complex
children c4amr_0908:last-name c4amr_0908:first-name c4amr_0908:middle-initial
annotation
documentation
Referring Doctor's Name

element data/billing-information
diagram xfs-cis_diagrams/xfs-cis_p224.png
namespace http://www.wcb.state.ny.us/xml/ns/c4amr_0908
properties
content complex
children c4amr_0908:carrier c4amr_0908:diagnosis c4amr_0908:procedure c4amr_0908:wcb-ppo
annotation
documentation
Billing Information

element data/billing-information/carrier
diagram xfs-cis_diagrams/xfs-cis_p225.png
namespace http://www.wcb.state.ny.us/xml/ns/c4amr_0908
properties
minOcc 0
maxOcc 1
content complex
children c4amr_0908:wcb-carrier-id c4amr_0908:name1 c4amr_0908:name2 c4amr_0908:addr1 c4amr_0908:addr2 c4amr_0908:city c4amr_0908:state c4amr_0908:zip c4amr_0908:country
annotation
documentation
Insurance Carrier Information

element data/billing-information/carrier/wcb-carrier-id
diagram xfs-cis_diagrams/xfs-cis_p226.png
namespace http://www.wcb.state.ny.us/xml/ns/c4amr_0908
type restriction of xs:string
properties
minOcc 0
maxOcc 1
content simple
facets
Kind Value Annotation
pattern W[0-9][0-9][0-9][0-9][0-9][0-9]
annotation
documentation
WCB Carrier ID Code

element data/billing-information/diagnosis
diagram xfs-cis_diagrams/xfs-cis_p227.png
namespace http://www.wcb.state.ny.us/xml/ns/c4amr_0908
properties
minOcc 1
maxOcc 4
content complex
children c4amr_0908:diagnosis-code c4amr_0908:diagnosis-desc
annotation
documentation
Diagnosis Information

element data/billing-information/diagnosis/diagnosis-code
diagram xfs-cis_diagrams/xfs-cis_p228.png
namespace http://www.wcb.state.ny.us/xml/ns/c4amr_0908
type restriction of wcb:TextUpperCase
properties
content simple
facets
Kind Value Annotation
minLength 1
maxLength 6
pattern [ -`{-~]*
annotation
documentation
ICD9 Diagnosis Code

element data/billing-information/diagnosis/diagnosis-desc
diagram xfs-cis_diagrams/xfs-cis_p229.png
namespace http://www.wcb.state.ny.us/xml/ns/c4amr_0908
type restriction of wcb:Text
properties
content simple
facets
Kind Value Annotation
minLength 1
maxLength 75
pattern [ -~]*
annotation
documentation
ICD9 Diagnosis Description

element data/billing-information/procedure
diagram xfs-cis_diagrams/xfs-cis_p230.png
namespace http://www.wcb.state.ny.us/xml/ns/c4amr_0908
properties
minOcc 1
maxOcc unbounded
content complex
children c4amr_0908:service-from-date c4amr_0908:service-thru-date c4amr_0908:place-of-service c4amr_0908:procedure-code c4amr_0908:procedure-modifier-a c4amr_0908:procedure-modifier-b c4amr_0908:service-diagnosis-code c4amr_0908:service-charge-amount c4amr_0908:service-days-or-units c4amr_0908:service-cob c4amr_0908:service-zip-code
annotation
documentation
Medical Procedure Information

element data/billing-information/procedure/service-from-date
diagram xfs-cis_diagrams/xfs-cis_p231.png
namespace http://www.wcb.state.ny.us/xml/ns/c4amr_0908
type wcb:Date
properties
content simple
annotation
documentation
Procedure Dates of Service (start of date range)
documentation
Must be >= injury-date.

element data/billing-information/procedure/service-thru-date
diagram xfs-cis_diagrams/xfs-cis_p232.png
namespace http://www.wcb.state.ny.us/xml/ns/c4amr_0908
type wcb:Date
properties
content simple
annotation
documentation
Procedure Dates of Service (end of date range)
documentation
Must be >= service-from-date and <= current date.

element data/billing-information/procedure/place-of-service
diagram xfs-cis_diagrams/xfs-cis_p233.png
namespace http://www.wcb.state.ny.us/xml/ns/c4amr_0908
type restriction of wcb:Text
properties
minOcc 0
maxOcc 1
content simple
facets
Kind Value Annotation
minLength 1
maxLength 3
pattern [ -~]*
annotation
documentation
Place of Service

element data/billing-information/procedure/procedure-code
diagram xfs-cis_diagrams/xfs-cis_p234.png
namespace http://www.wcb.state.ny.us/xml/ns/c4amr_0908
type restriction of wcb:TextUpperCase
properties
content simple
facets
Kind Value Annotation
minLength 1
maxLength 5
pattern [ -`{-~]*
annotation
documentation
Procedure Code

element data/billing-information/procedure/procedure-modifier-a
diagram xfs-cis_diagrams/xfs-cis_p235.png
namespace http://www.wcb.state.ny.us/xml/ns/c4amr_0908
type restriction of wcb:TextUpperCase
properties
minOcc 0
maxOcc 1
content simple
facets
Kind Value Annotation
minLength 1
maxLength 3
pattern [ -`{-~]*
annotation
documentation
Procedure Modifier A

element data/billing-information/procedure/procedure-modifier-b
diagram xfs-cis_diagrams/xfs-cis_p236.png
namespace http://www.wcb.state.ny.us/xml/ns/c4amr_0908
type restriction of wcb:TextUpperCase
properties
minOcc 0
maxOcc 1
content simple
facets
Kind Value Annotation
minLength 1
maxLength 3
pattern [ -`{-~]*
annotation
documentation
Procedure Modifier B

element data/billing-information/procedure/service-diagnosis-code
diagram xfs-cis_diagrams/xfs-cis_p237.png
namespace http://www.wcb.state.ny.us/xml/ns/c4amr_0908
type restriction of xs:string
properties
content simple
facets
Kind Value Annotation
minLength 1
pattern 1?2?3?4?
annotation
documentation
Diagnosis Code

element data/billing-information/procedure/service-charge-amount
diagram xfs-cis_diagrams/xfs-cis_p238.png
namespace http://www.wcb.state.ny.us/xml/ns/c4amr_0908
type restriction of wcb:Decimal
properties
content simple
facets
Kind Value Annotation
minInclusive 0.00
totalDigits 9
fractionDigits 2
annotation
documentation
Charge Amount
documentation
Must be >= $0.00.

element data/billing-information/procedure/service-days-or-units
diagram xfs-cis_diagrams/xfs-cis_p239.png
namespace http://www.wcb.state.ny.us/xml/ns/c4amr_0908
type restriction of wcb:Text
properties
minOcc 0
maxOcc 1
content simple
facets
Kind Value Annotation
minLength 1
maxLength 4
pattern [ -~]*
annotation
documentation
Days or Units

element data/billing-information/procedure/service-cob
diagram xfs-cis_diagrams/xfs-cis_p240.png
namespace http://www.wcb.state.ny.us/xml/ns/c4amr_0908
type restriction of wcb:Text
properties
minOcc 0
maxOcc 1
content simple
facets
Kind Value Annotation
minLength 1
maxLength 2
pattern [ -~]*
annotation
documentation
COB

element data/billing-information/procedure/service-zip-code
diagram xfs-cis_diagrams/xfs-cis_p241.png
namespace http://www.wcb.state.ny.us/xml/ns/c4amr_0908
type restriction of wcb:Text
properties
content simple
facets
Kind Value Annotation
minLength 1
maxLength 9
pattern [ -~]*
annotation
documentation
Zip Code where service was rendered

element data/billing-information/wcb-ppo
diagram xfs-cis_diagrams/xfs-cis_p242.png
namespace http://www.wcb.state.ny.us/xml/ns/c4amr_0908
type wcb:Flag
properties
minOcc 0
maxOcc 1
content complex
attributes
Name  Type  Use  Default  Fixed  Annotation
wcb:value  derived by: xs:string  required      
documentation
Value must be 'Y' or 'N'.
annotation
documentation
Preferred Provider Organization Flag

element data/authorized-doctor
diagram xfs-cis_diagrams/xfs-cis_p243.png
namespace http://www.wcb.state.ny.us/xml/ns/c4amr_0908
properties
content complex
children c4amr_0908:last-name c4amr_0908:first-name c4amr_0908:middle-initial c4amr_0908:specialty c4amr_0908:provided-services c4amr_0908:supervised-health-care-provider
annotation
documentation
Authorized Doctor
documentation
Putting doctor's name here is equivalent to signing the paper C-4.

element data/authorized-doctor/provided-services
diagram xfs-cis_diagrams/xfs-cis_p244.png
namespace http://www.wcb.state.ny.us/xml/ns/c4amr_0908
type wcb:Flag
properties
content complex
attributes
Name  Type  Use  Default  Fixed  Annotation
wcb:value  derived by: xs:string  required      
documentation
Value must be 'Y' or 'N'.
annotation
documentation
Provided Services Flag
documentation
Set 'value' attribute as follows:  'Y' if the WCB Authorized Doctor provided the services, or 'N' if the WCB Authorized Doctor actively supervised another health care provider who provided these services.

element data/authorized-doctor/supervised-health-care-provider
diagram xfs-cis_diagrams/xfs-cis_p245.png
namespace http://www.wcb.state.ny.us/xml/ns/c4amr_0908
properties
minOcc 0
maxOcc 1
content complex
children c4amr_0908:last-name c4amr_0908:first-name c4amr_0908:middle-initial c4amr_0908:specialty
annotation
documentation
Supervised Health Care Provider
documentation
This element and ALL of its child elements (last-name, first-name, and specialty) are required when the 'value' attribute of the provided-services element (child of authorized-doctor element) is 'N'.

element document
diagram xfs-cis_diagrams/xfs-cis_p246.png
namespace http://www.wcb.state.ny.us/xml/ns/c4amr_0908
properties
content complex
children c4amr_0908:data wcb:attachment-text wcb:attachment-binary
attributes
Name  Type  Use  Default  Fixed  Annotation
wcb:bp-document-id  derived by: wcb:Text  required      
documentation
Business Partner's Internal Document ID Attribute
documentation
This is the business partner's 'serial number' for the document.
wcb:bp-document-comment  derived by: wcb:Text  optional      
documentation
Business Partner's Document Comment Attribute
documentation
Optional document comment for business partner's use.
annotation
documentation
C-4AMR Document (August 2009)

element first-name
diagram xfs-cis_diagrams/xfs-cis_p247.png
namespace http://www.wcb.state.ny.us/xml/ns/c4amr_0908
type restriction of wcb:Text
properties
content simple
facets
Kind Value Annotation
minLength 1
maxLength 30
pattern [ -~]*
annotation
documentation
First Name

element last-name
diagram xfs-cis_diagrams/xfs-cis_p248.png
namespace http://www.wcb.state.ny.us/xml/ns/c4amr_0908
type restriction of xs:string
properties
content simple
facets
Kind Value Annotation
minLength 1
maxLength 30
pattern [A-Za-z][ -~]*
annotation
documentation
Last Name
documentation
First character must be alpahbetic.

element middle-initial
diagram xfs-cis_diagrams/xfs-cis_p249.png
namespace http://www.wcb.state.ny.us/xml/ns/c4amr_0908
type restriction of wcb:Text
properties
content simple
facets
Kind Value Annotation
minLength 1
maxLength 1
pattern [ -~]*
annotation
documentation
Middle Initial

element name
diagram xfs-cis_diagrams/xfs-cis_p250.png
namespace http://www.wcb.state.ny.us/xml/ns/c4amr_0908
type restriction of wcb:Text
properties
content simple
facets
Kind Value Annotation
minLength 1
maxLength 30
pattern [ -~]*
annotation
documentation
Name

element name1
diagram xfs-cis_diagrams/xfs-cis_p251.png
namespace http://www.wcb.state.ny.us/xml/ns/c4amr_0908
type restriction of wcb:Text
properties
content simple
facets
Kind Value Annotation
minLength 1
maxLength 30
pattern [ -~]*
annotation
documentation
First Line of Name

element name2
diagram xfs-cis_diagrams/xfs-cis_p252.png
namespace http://www.wcb.state.ny.us/xml/ns/c4amr_0908
type restriction of wcb:Text
properties
content simple
facets
Kind Value Annotation
minLength 1
maxLength 30
pattern [ -~]*
annotation
documentation
Second Line of Name

element specialty
diagram xfs-cis_diagrams/xfs-cis_p253.png
namespace http://www.wcb.state.ny.us/xml/ns/c4amr_0908
type restriction of wcb:Text
properties
content simple
facets
Kind Value Annotation
minLength 1
maxLength 30
pattern [ -~]*
annotation
documentation
Specialty

element state
diagram xfs-cis_diagrams/xfs-cis_p254.png
namespace http://www.wcb.state.ny.us/xml/ns/c4amr_0908
type restriction of wcb:StringUpperCase
properties
content simple
facets
Kind Value Annotation
length 2
pattern [ -`{-~]*
annotation
documentation
State
documentation
Required if country is USA.

element telephone
diagram xfs-cis_diagrams/xfs-cis_p255.png
namespace http://www.wcb.state.ny.us/xml/ns/c4amr_0908
type restriction of wcb:Text
properties
content simple
facets
Kind Value Annotation
minLength 1
maxLength 30
pattern [ -~]*
annotation
documentation
Telephone Number
documentation
Use appropriate formatting:  (xxx)xxx-xxxx ext xxx

element zip
diagram xfs-cis_diagrams/xfs-cis_p256.png
namespace http://www.wcb.state.ny.us/xml/ns/c4amr_0908
type restriction of wcb:TextUpperCase
properties
content simple
facets
Kind Value Annotation
minLength 1
maxLength 9
pattern [ -`{-~]*
annotation
documentation
Zip Code
documentation
Required if country is USA or Canada.

element addr1
diagram xfs-cis_diagrams/xfs-cis_p257.png
namespace http://www.wcb.state.ny.us/xml/ns/c4amr_1012
type restriction of wcb:Text
properties
content simple
facets
Kind Value Annotation
minLength 1
maxLength 30
pattern [ -~]*
annotation
documentation
First Line of Street Address

element addr2
diagram xfs-cis_diagrams/xfs-cis_p258.png
namespace http://www.wcb.state.ny.us/xml/ns/c4amr_1012
type restriction of wcb:Text
properties
content simple
facets
Kind Value Annotation
minLength 1
maxLength 30
pattern [ -~]*
annotation
documentation
Second Line of Street Address

element city
diagram xfs-cis_diagrams/xfs-cis_p259.png
namespace http://www.wcb.state.ny.us/xml/ns/c4amr_1012
type restriction of wcb:Text
properties
content simple
facets
Kind Value Annotation
minLength 1
maxLength 20
pattern [ -~]*
annotation
documentation
City

element country
diagram xfs-cis_diagrams/xfs-cis_p260.png
namespace http://www.wcb.state.ny.us/xml/ns/c4amr_1012
type restriction of wcb:StringUpperCase
properties
content simple
facets
Kind Value Annotation
length 3
pattern [ -`{-~]*
annotation
documentation
3-character Country Code
documentation
Required if the associated Zip field is blank.  Element optional if country is USA.

element data
diagram xfs-cis_diagrams/xfs-cis_p261.png
namespace http://www.wcb.state.ny.us/xml/ns/c4amr_1012
properties
content complex
children c4amr_1012:patient c4amr_1012:doctor c4amr_1012:billing-information c4amr_1012:authorized-doctor
attributes
Name  Type  Use  Default  Fixed  Annotation
wcb:form-id  derived by: wcb:Text  required    C-4AMR  
documentation
Form ID Attribute
documentation
Value is fixed at 'C-4AMR' for this document type.
wcb:version-number  derived by: wcb:Text  required    1012  
documentation
Version Number Attribute
documentation
Value is fixed at '1012' for this document type.
wcb:source-code  wcb:Text  required    X  
documentation
Source Code Attribute
documentation
Value is fixed at 'X' for XML Forms Submission.
wcb:maintenance-type-code  wcb:Text  required    050  
documentation
Maintenance Type Code (ANSI)
documentation
Value is fixed at '050' which is the ANSI code for 'original form'.
annotation
documentation
C-4AMR Discrete Data Elements (December 2010)

element data/patient
diagram xfs-cis_diagrams/xfs-cis_p262.png
namespace http://www.wcb.state.ny.us/xml/ns/c4amr_1012
properties
content complex
children c4amr_1012:last-name c4amr_1012:first-name c4amr_1012:middle-initial c4amr_1012:addr1 c4amr_1012:addr2 c4amr_1012:city c4amr_1012:state c4amr_1012:zip c4amr_1012:country c4amr_1012:telephone c4amr_1012:wcb-case-number c4amr_1012:carrier-case-number c4amr_1012:date-of-birth c4amr_1012:ssn c4amr_1012:date-of-injury c4amr_1012:patient-account-no
annotation
documentation
Patient Information

element data/patient/wcb-case-number
diagram xfs-cis_diagrams/xfs-cis_p263.png
namespace http://www.wcb.state.ny.us/xml/ns/c4amr_1012
type cis:CaseID
properties
minOcc 0
maxOcc 1
content simple
facets
Kind Value Annotation
pattern [ADF-HJ-NP-Z0-9][A-HJ-NP-Z0-9][0-9][0-9][0-9][0-9][0-9][0-9]
annotation
documentation
WCB Case ID

element data/patient/carrier-case-number
diagram xfs-cis_diagrams/xfs-cis_p264.png
namespace http://www.wcb.state.ny.us/xml/ns/c4amr_1012
type restriction of wcb:Text
properties
minOcc 0
maxOcc 1
content simple
facets
Kind Value Annotation
minLength 1
maxLength 25
pattern [ -~]*
annotation
documentation
Insurance Carrier's Case ID

element data/patient/date-of-birth
diagram xfs-cis_diagrams/xfs-cis_p265.png
namespace http://www.wcb.state.ny.us/xml/ns/c4amr_1012
type wcb:Date
properties
content simple
annotation
documentation
Patient's Date of Birth
documentation
Must be <= Accident-Date.

element data/patient/ssn
diagram xfs-cis_diagrams/xfs-cis_p266.png
namespace http://www.wcb.state.ny.us/xml/ns/c4amr_1012
type wcb:SSN
properties
minOcc 0
maxOcc 1
content simple
facets
Kind Value Annotation
pattern [0-9][0-9][0-9][0-9][0-9][0-9][0-9][0-9][0-9]
annotation
documentation
Patient's Social Security Number

element data/patient/date-of-injury
diagram xfs-cis_diagrams/xfs-cis_p267.png
namespace http://www.wcb.state.ny.us/xml/ns/c4amr_1012
type restriction of xs:string
properties
content simple
facets
Kind Value Annotation
pattern [1-2][0-9][0-9][0-9]-[0-9][0-9]-[0-9][0-9]
annotation
documentation
Date of Injury
documentation
This element does not need to be a complete date.  It must contain at least a valid year <= current year.  Month and day can be 00.  If the month or day is given, they must be a valid combination <= today.  Must be >= Date-of-Birth.

element data/patient/patient-account-no
diagram xfs-cis_diagrams/xfs-cis_p268.png
namespace http://www.wcb.state.ny.us/xml/ns/c4amr_1012
type restriction of wcb:Text
properties
minOcc 0
maxOcc 1
content simple
facets
Kind Value Annotation
minLength 1
maxLength 15
pattern [ -~]*
annotation
documentation
Patient's Account No.

element data/doctor
diagram xfs-cis_diagrams/xfs-cis_p269.png
namespace http://www.wcb.state.ny.us/xml/ns/c4amr_1012
properties
content complex
children c4amr_1012:last-name c4amr_1012:first-name c4amr_1012:middle-initial c4amr_1012:profession c4amr_1012:wcb-authorization-number c4amr_1012:wcb-rating-code c4amr_1012:nys-license-number c4amr_1012:npi-number c4amr_1012:federal-id-number c4amr_1012:office-location c4amr_1012:billing-address c4amr_1012:referring-doctor
annotation
documentation
Doctor's Information

element data/doctor/profession
diagram xfs-cis_diagrams/xfs-cis_p270.png
namespace http://www.wcb.state.ny.us/xml/ns/c4amr_1012
properties
content complex
attributes
Name  Type  Use  Default  Fixed  Annotation
c4amr_1012:value  derived by: wcb:NonNegativeInteger  required      
annotation
documentation
Profession Indicator
documentation
Set 'value' attribute as follows:  1=Physician;  2=Podiatrist;  3=Chiropractor

element data/doctor/wcb-authorization-number
diagram xfs-cis_diagrams/xfs-cis_p271.png
namespace http://www.wcb.state.ny.us/xml/ns/c4amr_1012
type wcb:WCBAuthorizationNumber
properties
minOcc 0
maxOcc 1
content simple
facets
Kind Value Annotation
pattern [0-9CPL][0-9][0-9][0-9][0-9][0-9]-[0-9][IBW]?
annotation
documentation
WCB Authorization Number
documentation
Provider's WCB Authorization Number.  This field is required for WCB-authorized providers.

One of the wcb-authorization-number, nys-license-number, and npi-number elements must be populated.

element data/doctor/wcb-rating-code
diagram xfs-cis_diagrams/xfs-cis_p272.png
namespace http://www.wcb.state.ny.us/xml/ns/c4amr_1012
type restriction of wcb:TextUpperCase
properties
minOcc 0
maxOcc unbounded
content simple
facets
Kind Value Annotation
minLength 1
maxLength 15
pattern [ -`{-~]*
annotation
documentation
WCB Rating Code(s)
documentation
This element is required for WCB-authorized providers.  Include all rating codes for the provider.  Each code must be a valid WCB Rating Code.  This element should not be populated for unauthorized providers.

element data/doctor/nys-license-number
diagram xfs-cis_diagrams/xfs-cis_p273.png
namespace http://www.wcb.state.ny.us/xml/ns/c4amr_1012
type wcb:NYSLicenseNumber
properties
minOcc 0
maxOcc 1
content simple
facets
Kind Value Annotation
pattern [0-9][0-9][0-9][0-9][0-9][0-9]
annotation
documentation
New York State License Number
documentation
Provider's New York State License Number.  This field is required for New York State providers that are not WCB-authorized.

One of the wcb-authorization-number, nys-license-number, and npi-number elements must be populated.

element data/doctor/npi-number
diagram xfs-cis_diagrams/xfs-cis_p274.png
namespace http://www.wcb.state.ny.us/xml/ns/c4amr_1012
type wcb:NPINumber
properties
minOcc 0
maxOcc 1
content simple
facets
Kind Value Annotation
pattern [0-9][0-9][0-9][0-9][0-9][0-9][0-9][0-9][0-9][0-9]
annotation
documentation
National Provider Identifier
documentation
Provider's National Provider Identifier.  This element is required for providers outside of New York State.  It should always be populated when the data is available.

One of the wcb-authorization-number, nys-license-number, and npi-number elements must be populated.

element data/doctor/federal-id-number
diagram xfs-cis_diagrams/xfs-cis_p275.png
namespace http://www.wcb.state.ny.us/xml/ns/c4amr_1012
type extension of wcb:SSN
properties
content complex
facets
Kind Value Annotation
pattern [0-9][0-9][0-9][0-9][0-9][0-9][0-9][0-9][0-9]
attributes
Name  Type  Use  Default  Fixed  Annotation
c4amr_1012:type  derived by: wcb:NonNegativeInteger  required      
annotation
documentation
Federal ID Number
documentation
Set the 'type' attribute as follows:  1=SSN;  2=EIN

element data/doctor/office-location
diagram xfs-cis_diagrams/xfs-cis_p276.png
namespace http://www.wcb.state.ny.us/xml/ns/c4amr_1012
properties
content complex
children c4amr_1012:addr1 c4amr_1012:addr2 c4amr_1012:city c4amr_1012:state c4amr_1012:zip c4amr_1012:country c4amr_1012:telephone
annotation
documentation
Office Location Information

element data/doctor/billing-address
diagram xfs-cis_diagrams/xfs-cis_p277.png
namespace http://www.wcb.state.ny.us/xml/ns/c4amr_1012
properties
content complex
children c4amr_1012:name1 c4amr_1012:name2 c4amr_1012:addr1 c4amr_1012:addr2 c4amr_1012:city c4amr_1012:state c4amr_1012:zip c4amr_1012:country c4amr_1012:telephone
annotation
documentation
Billing Address Information
documentation
If billing inquires should be made to an entity other than the doctor, utilize the optional elements name1 and name2 to identify the name of that entity and use the address elements to specify that entity's address.

Otherwise, it is only necessary to populate the address elements with the doctor's address.

element data/doctor/referring-doctor
diagram xfs-cis_diagrams/xfs-cis_p278.png
namespace http://www.wcb.state.ny.us/xml/ns/c4amr_1012
properties
content complex
children c4amr_1012:last-name c4amr_1012:first-name c4amr_1012:middle-initial
annotation
documentation
Referring Doctor's Name

element data/billing-information
diagram xfs-cis_diagrams/xfs-cis_p279.png
namespace http://www.wcb.state.ny.us/xml/ns/c4amr_1012
properties
content complex
children c4amr_1012:carrier c4amr_1012:diagnosis c4amr_1012:procedure c4amr_1012:wcb-ppo
annotation
documentation
Billing Information

element data/billing-information/carrier
diagram xfs-cis_diagrams/xfs-cis_p280.png
namespace http://www.wcb.state.ny.us/xml/ns/c4amr_1012
properties
minOcc 0
maxOcc 1
content complex
children c4amr_1012:wcb-carrier-id c4amr_1012:name1 c4amr_1012:name2 c4amr_1012:addr1 c4amr_1012:addr2 c4amr_1012:city c4amr_1012:state c4amr_1012:zip c4amr_1012:country
annotation
documentation
Insurance Carrier Information

element data/billing-information/carrier/wcb-carrier-id
diagram xfs-cis_diagrams/xfs-cis_p281.png
namespace http://www.wcb.state.ny.us/xml/ns/c4amr_1012
type restriction of xs:string
properties
minOcc 0
maxOcc 1
content simple
facets
Kind Value Annotation
pattern W[0-9][0-9][0-9][0-9][0-9][0-9]
annotation
documentation
WCB Carrier ID Code

element data/billing-information/diagnosis
diagram xfs-cis_diagrams/xfs-cis_p282.png
namespace http://www.wcb.state.ny.us/xml/ns/c4amr_1012
properties
minOcc 1
maxOcc 4
content complex
children c4amr_1012:diagnosis-code c4amr_1012:diagnosis-desc
annotation
documentation
Diagnosis Information

element data/billing-information/diagnosis/diagnosis-code
diagram xfs-cis_diagrams/xfs-cis_p283.png
namespace http://www.wcb.state.ny.us/xml/ns/c4amr_1012
type restriction of wcb:TextUpperCase
properties
content simple
facets
Kind Value Annotation
minLength 1
maxLength 6
pattern [ -`{-~]*
annotation
documentation
ICD9 Diagnosis Code

element data/billing-information/diagnosis/diagnosis-desc
diagram xfs-cis_diagrams/xfs-cis_p284.png
namespace http://www.wcb.state.ny.us/xml/ns/c4amr_1012
type restriction of wcb:Text
properties
content simple
facets
Kind Value Annotation
minLength 1
maxLength 75
pattern [ -~]*
annotation
documentation
ICD9 Diagnosis Description

element data/billing-information/procedure
diagram xfs-cis_diagrams/xfs-cis_p285.png
namespace http://www.wcb.state.ny.us/xml/ns/c4amr_1012
properties
minOcc 1
maxOcc unbounded
content complex
children c4amr_1012:service-from-date c4amr_1012:service-thru-date c4amr_1012:place-of-service c4amr_1012:procedure-code c4amr_1012:procedure-modifier-a c4amr_1012:procedure-modifier-b c4amr_1012:service-diagnosis-code c4amr_1012:service-charge-amount c4amr_1012:service-days-or-units c4amr_1012:service-cob c4amr_1012:service-zip-code
annotation
documentation
Medical Procedure Information

element data/billing-information/procedure/service-from-date
diagram xfs-cis_diagrams/xfs-cis_p286.png
namespace http://www.wcb.state.ny.us/xml/ns/c4amr_1012
type wcb:Date
properties
content simple
annotation
documentation
Procedure Dates of Service (start of date range)
documentation
Must be >= injury-date.

element data/billing-information/procedure/service-thru-date
diagram xfs-cis_diagrams/xfs-cis_p287.png
namespace http://www.wcb.state.ny.us/xml/ns/c4amr_1012
type wcb:Date
properties
content simple
annotation
documentation
Procedure Dates of Service (end of date range)
documentation
Must be >= service-from-date and <= current date.

element data/billing-information/procedure/place-of-service
diagram xfs-cis_diagrams/xfs-cis_p288.png
namespace http://www.wcb.state.ny.us/xml/ns/c4amr_1012
type restriction of wcb:Text
properties
minOcc 0
maxOcc 1
content simple
facets
Kind Value Annotation
minLength 1
maxLength 3
pattern [ -~]*
annotation
documentation
Place of Service

element data/billing-information/procedure/procedure-code
diagram xfs-cis_diagrams/xfs-cis_p289.png
namespace http://www.wcb.state.ny.us/xml/ns/c4amr_1012
type restriction of wcb:TextUpperCase
properties
content simple
facets
Kind Value Annotation
minLength 1
maxLength 5
pattern [ -`{-~]*
annotation
documentation
Procedure Code

element data/billing-information/procedure/procedure-modifier-a
diagram xfs-cis_diagrams/xfs-cis_p290.png
namespace http://www.wcb.state.ny.us/xml/ns/c4amr_1012
type restriction of wcb:TextUpperCase
properties
minOcc 0
maxOcc 1
content simple
facets
Kind Value Annotation
minLength 1
maxLength 3
pattern [ -`{-~]*
annotation
documentation
Procedure Modifier A

element data/billing-information/procedure/procedure-modifier-b
diagram xfs-cis_diagrams/xfs-cis_p291.png
namespace http://www.wcb.state.ny.us/xml/ns/c4amr_1012
type restriction of wcb:TextUpperCase
properties
minOcc 0
maxOcc 1
content simple
facets
Kind Value Annotation
minLength 1
maxLength 3
pattern [ -`{-~]*
annotation
documentation
Procedure Modifier B

element data/billing-information/procedure/service-diagnosis-code
diagram xfs-cis_diagrams/xfs-cis_p292.png
namespace http://www.wcb.state.ny.us/xml/ns/c4amr_1012
type restriction of xs:string
properties
content simple
facets
Kind Value Annotation
minLength 1
pattern 1?2?3?4?
annotation
documentation
Diagnosis Code

element data/billing-information/procedure/service-charge-amount
diagram xfs-cis_diagrams/xfs-cis_p293.png
namespace http://www.wcb.state.ny.us/xml/ns/c4amr_1012
type restriction of wcb:Decimal
properties
content simple
facets
Kind Value Annotation
minInclusive 0.00
totalDigits 9
fractionDigits 2
annotation
documentation
Charge Amount
documentation
Must be >= $0.00.

element data/billing-information/procedure/service-days-or-units
diagram xfs-cis_diagrams/xfs-cis_p294.png
namespace http://www.wcb.state.ny.us/xml/ns/c4amr_1012
type restriction of wcb:Text
properties
minOcc 0
maxOcc 1
content simple
facets
Kind Value Annotation
minLength 1
maxLength 4
pattern [ -~]*
annotation
documentation
Days or Units

element data/billing-information/procedure/service-cob
diagram xfs-cis_diagrams/xfs-cis_p295.png
namespace http://www.wcb.state.ny.us/xml/ns/c4amr_1012
type restriction of wcb:Text
properties
minOcc 0
maxOcc 1
content simple
facets
Kind Value Annotation
minLength 1
maxLength 2
pattern [ -~]*
annotation
documentation
COB

element data/billing-information/procedure/service-zip-code
diagram xfs-cis_diagrams/xfs-cis_p296.png
namespace http://www.wcb.state.ny.us/xml/ns/c4amr_1012
type restriction of wcb:Text
properties
content simple
facets
Kind Value Annotation
minLength 1
maxLength 9
pattern [ -~]*
annotation
documentation
Zip Code where service was rendered

element data/billing-information/wcb-ppo
diagram xfs-cis_diagrams/xfs-cis_p297.png
namespace http://www.wcb.state.ny.us/xml/ns/c4amr_1012
type wcb:Flag
properties
minOcc 0
maxOcc 1
content complex
attributes
Name  Type  Use  Default  Fixed  Annotation
wcb:value  derived by: xs:string  required      
documentation
Value must be 'Y' or 'N'.
annotation
documentation
Preferred Provider Organization Flag

element data/authorized-doctor
diagram xfs-cis_diagrams/xfs-cis_p298.png
namespace http://www.wcb.state.ny.us/xml/ns/c4amr_1012
properties
content complex
children c4amr_1012:last-name c4amr_1012:first-name c4amr_1012:middle-initial c4amr_1012:specialty c4amr_1012:provided-services c4amr_1012:supervised-health-care-provider
annotation
documentation
Authorized Doctor
documentation
Putting doctor's name here is equivalent to signing the paper C-4.

element data/authorized-doctor/provided-services
diagram xfs-cis_diagrams/xfs-cis_p299.png
namespace http://www.wcb.state.ny.us/xml/ns/c4amr_1012
type wcb:Flag
properties
content complex
attributes
Name  Type  Use  Default  Fixed  Annotation
wcb:value  derived by: xs:string  required      
documentation
Value must be 'Y' or 'N'.
annotation
documentation
Provided Services Flag
documentation
Set 'value' attribute as follows:  'Y' if the WCB Authorized Doctor provided the services, or 'N' if the WCB Authorized Doctor actively supervised another health care provider who provided these services.

element data/authorized-doctor/supervised-health-care-provider
diagram xfs-cis_diagrams/xfs-cis_p300.png
namespace http://www.wcb.state.ny.us/xml/ns/c4amr_1012
properties
minOcc 0
maxOcc 1
content complex
children c4amr_1012:last-name c4amr_1012:first-name c4amr_1012:middle-initial c4amr_1012:specialty
annotation
documentation
Supervised Health Care Provider
documentation
This element and ALL of its child elements (last-name, first-name, and specialty) are required when the 'value' attribute of the provided-services element (child of authorized-doctor element) is 'N'.

element document
diagram xfs-cis_diagrams/xfs-cis_p301.png
namespace http://www.wcb.state.ny.us/xml/ns/c4amr_1012
properties
content complex
children c4amr_1012:data wcb:attachment-text wcb:attachment-binary
attributes
Name  Type  Use  Default  Fixed  Annotation
wcb:bp-document-id  derived by: wcb:Text  required      
documentation
Business Partner's Internal Document ID Attribute
documentation
This is the business partner's 'serial number' for the document.
wcb:bp-document-comment  derived by: wcb:Text  optional      
documentation
Business Partner's Document Comment Attribute
documentation
Optional document comment for business partner's use.
annotation
documentation
C-4AMR Document (December 2010)

element first-name
diagram xfs-cis_diagrams/xfs-cis_p302.png
namespace http://www.wcb.state.ny.us/xml/ns/c4amr_1012
type restriction of wcb:Text
properties
content simple
facets
Kind Value Annotation
minLength 1
maxLength 30
pattern [ -~]*
annotation
documentation
First Name

element last-name
diagram xfs-cis_diagrams/xfs-cis_p303.png
namespace http://www.wcb.state.ny.us/xml/ns/c4amr_1012
type restriction of xs:string
properties
content simple
facets
Kind Value Annotation
minLength 1
maxLength 30
pattern [A-Za-z][ -~]*
annotation
documentation
Last Name
documentation
First character must be alpahbetic.

element middle-initial
diagram xfs-cis_diagrams/xfs-cis_p304.png
namespace http://www.wcb.state.ny.us/xml/ns/c4amr_1012
type restriction of wcb:Text
properties
content simple
facets
Kind Value Annotation
minLength 1
maxLength 1
pattern [ -~]*
annotation
documentation
Middle Initial

element name
diagram xfs-cis_diagrams/xfs-cis_p305.png
namespace http://www.wcb.state.ny.us/xml/ns/c4amr_1012
type restriction of wcb:Text
properties
content simple
facets
Kind Value Annotation
minLength 1
maxLength 30
pattern [ -~]*
annotation
documentation
Name

element name1
diagram xfs-cis_diagrams/xfs-cis_p306.png
namespace http://www.wcb.state.ny.us/xml/ns/c4amr_1012
type restriction of wcb:Text
properties
content simple
facets
Kind Value Annotation
minLength 1
maxLength 30
pattern [ -~]*
annotation
documentation
First Line of Name

element name2
diagram xfs-cis_diagrams/xfs-cis_p307.png
namespace http://www.wcb.state.ny.us/xml/ns/c4amr_1012
type restriction of wcb:Text
properties
content simple
facets
Kind Value Annotation
minLength 1
maxLength 30
pattern [ -~]*
annotation
documentation
Second Line of Name

element specialty
diagram xfs-cis_diagrams/xfs-cis_p308.png
namespace http://www.wcb.state.ny.us/xml/ns/c4amr_1012
type restriction of wcb:Text
properties
content simple
facets
Kind Value Annotation
minLength 1
maxLength 30
pattern [ -~]*
annotation
documentation
Specialty

element state
diagram xfs-cis_diagrams/xfs-cis_p309.png
namespace http://www.wcb.state.ny.us/xml/ns/c4amr_1012
type restriction of wcb:StringUpperCase
properties
content simple
facets
Kind Value Annotation
length 2
pattern [ -`{-~]*
annotation
documentation
State
documentation
Required if country is USA.

element telephone
diagram xfs-cis_diagrams/xfs-cis_p310.png
namespace http://www.wcb.state.ny.us/xml/ns/c4amr_1012
type restriction of wcb:Text
properties
content simple
facets
Kind Value Annotation
minLength 1
maxLength 30
pattern [ -~]*
annotation
documentation
Telephone Number
documentation
Use appropriate formatting:  (xxx)xxx-xxxx ext xxx

element zip
diagram xfs-cis_diagrams/xfs-cis_p311.png
namespace http://www.wcb.state.ny.us/xml/ns/c4amr_1012
type restriction of wcb:TextUpperCase
properties
content simple
facets
Kind Value Annotation
minLength 1
maxLength 9
pattern [ -`{-~]*
annotation
documentation
Zip Code
documentation
Required if country is USA or Canada.

element addr1
diagram xfs-cis_diagrams/xfs-cis_p312.png
namespace http://www.wcb.state.ny.us/xml/ns/c4amr_1510
type restriction of wcb:Text
properties
content simple
facets
Kind Value Annotation
minLength 1
maxLength 30
pattern [ -~]*
annotation
documentation
First Line of Street Address

element addr2
diagram xfs-cis_diagrams/xfs-cis_p313.png
namespace http://www.wcb.state.ny.us/xml/ns/c4amr_1510
type restriction of wcb:Text
properties
content simple
facets
Kind Value Annotation
minLength 1
maxLength 30
pattern [ -~]*
annotation
documentation
Second Line of Street Address

element city
diagram xfs-cis_diagrams/xfs-cis_p314.png
namespace http://www.wcb.state.ny.us/xml/ns/c4amr_1510
type restriction of wcb:Text
properties
content simple
facets
Kind Value Annotation
minLength 1
maxLength 20
pattern [ -~]*
annotation
documentation
City

element country
diagram xfs-cis_diagrams/xfs-cis_p315.png
namespace http://www.wcb.state.ny.us/xml/ns/c4amr_1510
type restriction of wcb:StringUpperCase
properties
content simple
facets
Kind Value Annotation
length 3
pattern [ -`{-~]*
annotation
documentation
3-character Country Code
documentation
Required if the associated Zip field is blank.  Element optional if country is USA.

element data
diagram xfs-cis_diagrams/xfs-cis_p316.png
namespace http://www.wcb.state.ny.us/xml/ns/c4amr_1510
properties
content complex
children c4amr_1510:patient c4amr_1510:doctor c4amr_1510:billing-information c4amr_1510:authorized-doctor
attributes
Name  Type  Use  Default  Fixed  Annotation
wcb:form-id  derived by: wcb:Text  required    C-4AMR  
documentation
Form ID Attribute
documentation
Value is fixed at 'C-4AMR' for this document type.
wcb:version-number  derived by: wcb:Text  required    1510  
documentation
Version Number Attribute
documentation
Value is fixed at '1510' for this document type.
wcb:source-code  wcb:Text  required    X  
documentation
Source Code Attribute
documentation
Value is fixed at 'X' for XML Forms Submission.
wcb:maintenance-type-code  wcb:Text  required    050  
documentation
Maintenance Type Code (ANSI)
documentation
Value is fixed at '050' which is the ANSI code for 'original form'.
annotation
documentation
C-4AMR Discrete Data Elements (October 2015)

element data/patient
diagram xfs-cis_diagrams/xfs-cis_p317.png
namespace http://www.wcb.state.ny.us/xml/ns/c4amr_1510
properties
content complex
children c4amr_1510:last-name c4amr_1510:first-name c4amr_1510:middle-initial c4amr_1510:addr1 c4amr_1510:addr2 c4amr_1510:city c4amr_1510:state c4amr_1510:zip c4amr_1510:country c4amr_1510:telephone c4amr_1510:wcb-case-number c4amr_1510:carrier-case-number c4amr_1510:date-of-birth c4amr_1510:ssn c4amr_1510:date-of-injury c4amr_1510:patient-account-no
annotation
documentation
Patient Information

element data/patient/wcb-case-number
diagram xfs-cis_diagrams/xfs-cis_p318.png
namespace http://www.wcb.state.ny.us/xml/ns/c4amr_1510
type cis:CaseID
properties
minOcc 0
maxOcc 1
content simple
facets
Kind Value Annotation
pattern [ADF-HJ-NP-Z0-9][A-HJ-NP-Z0-9][0-9][0-9][0-9][0-9][0-9][0-9]
annotation
documentation
WCB Case ID

element data/patient/carrier-case-number
diagram xfs-cis_diagrams/xfs-cis_p319.png
namespace http://www.wcb.state.ny.us/xml/ns/c4amr_1510
type restriction of wcb:Text
properties
minOcc 0
maxOcc 1
content simple
facets
Kind Value Annotation
minLength 1
maxLength 25
pattern [ -~]*
annotation
documentation
Insurance Carrier's Case ID

element data/patient/date-of-birth
diagram xfs-cis_diagrams/xfs-cis_p320.png
namespace http://www.wcb.state.ny.us/xml/ns/c4amr_1510
type wcb:Date
properties
content simple
annotation
documentation
Patient's Date of Birth
documentation
Must be <= Accident-Date.

element data/patient/ssn
diagram xfs-cis_diagrams/xfs-cis_p321.png
namespace http://www.wcb.state.ny.us/xml/ns/c4amr_1510
type wcb:SSN
properties
minOcc 0
maxOcc 1
content simple
facets
Kind Value Annotation
pattern [0-9][0-9][0-9][0-9][0-9][0-9][0-9][0-9][0-9]
annotation
documentation
Patient's Social Security Number

element data/patient/date-of-injury
diagram xfs-cis_diagrams/xfs-cis_p322.png
namespace http://www.wcb.state.ny.us/xml/ns/c4amr_1510
type restriction of xs:string
properties
content simple
facets
Kind Value Annotation
pattern [1-2][0-9][0-9][0-9]-[0-9][0-9]-[0-9][0-9]
annotation
documentation
Date of Injury
documentation
This element does not need to be a complete date.  It must contain at least a valid year <= current year.  Month and day can be 00.  If the month or day is given, they must be a valid combination <= today.  Must be >= Date-of-Birth.

element data/patient/patient-account-no
diagram xfs-cis_diagrams/xfs-cis_p323.png
namespace http://www.wcb.state.ny.us/xml/ns/c4amr_1510
type restriction of wcb:Text
properties
minOcc 0
maxOcc 1
content simple
facets
Kind Value Annotation
minLength 1
maxLength 15
pattern [ -~]*
annotation
documentation
Patient's Account No.

element data/doctor
diagram xfs-cis_diagrams/xfs-cis_p324.png
namespace http://www.wcb.state.ny.us/xml/ns/c4amr_1510
properties
content complex
children c4amr_1510:last-name c4amr_1510:first-name c4amr_1510:middle-initial c4amr_1510:profession c4amr_1510:wcb-authorization-number c4amr_1510:wcb-rating-code c4amr_1510:nys-license-number c4amr_1510:npi-number c4amr_1510:federal-id-number c4amr_1510:office-location c4amr_1510:billing-address c4amr_1510:referring-doctor
annotation
documentation
Doctor's Information

element data/doctor/profession
diagram xfs-cis_diagrams/xfs-cis_p325.png
namespace http://www.wcb.state.ny.us/xml/ns/c4amr_1510
properties
content complex
attributes
Name  Type  Use  Default  Fixed  Annotation
c4amr_1510:value  derived by: wcb:NonNegativeInteger  required      
annotation
documentation
Profession Indicator
documentation
Set 'value' attribute as follows:  1=Physician;  2=Podiatrist;  3=Chiropractor

element data/doctor/wcb-authorization-number
diagram xfs-cis_diagrams/xfs-cis_p326.png
namespace http://www.wcb.state.ny.us/xml/ns/c4amr_1510
type wcb:WCBAuthorizationNumber
properties
minOcc 0
maxOcc 1
content simple
facets
Kind Value Annotation
pattern [0-9CPL][0-9][0-9][0-9][0-9][0-9]-[0-9][IBW]?
annotation
documentation
WCB Authorization Number
documentation
Provider's WCB Authorization Number.  This field is required for WCB-authorized providers.

One of the wcb-authorization-number, nys-license-number, and npi-number elements must be populated.

element data/doctor/wcb-rating-code
diagram xfs-cis_diagrams/xfs-cis_p327.png
namespace http://www.wcb.state.ny.us/xml/ns/c4amr_1510
type restriction of wcb:TextUpperCase
properties
minOcc 0
maxOcc unbounded
content simple
facets
Kind Value Annotation
minLength 1
maxLength 15
pattern [ -`{-~]*
annotation
documentation
WCB Rating Code(s)
documentation
This element is required for WCB-authorized providers.  Include all rating codes for the provider.  Each code must be a valid WCB Rating Code.  This element should not be populated for unauthorized providers.

element data/doctor/nys-license-number
diagram xfs-cis_diagrams/xfs-cis_p328.png
namespace http://www.wcb.state.ny.us/xml/ns/c4amr_1510
type wcb:NYSLicenseNumber
properties
minOcc 0
maxOcc 1
content simple
facets
Kind Value Annotation
pattern [0-9][0-9][0-9][0-9][0-9][0-9]
annotation
documentation
New York State License Number
documentation
Provider's New York State License Number.  This field is required for New York State providers that are not WCB-authorized.

One of the wcb-authorization-number, nys-license-number, and npi-number elements must be populated.

element data/doctor/npi-number
diagram xfs-cis_diagrams/xfs-cis_p329.png
namespace http://www.wcb.state.ny.us/xml/ns/c4amr_1510
type wcb:NPINumber
properties
minOcc 0
maxOcc 1
content simple
facets
Kind Value Annotation
pattern [0-9][0-9][0-9][0-9][0-9][0-9][0-9][0-9][0-9][0-9]
annotation
documentation
National Provider Identifier
documentation
Provider's National Provider Identifier.  This element is required for providers outside of New York State.  It should always be populated when the data is available.

One of the wcb-authorization-number, nys-license-number, and npi-number elements must be populated.

element data/doctor/federal-id-number
diagram xfs-cis_diagrams/xfs-cis_p330.png
namespace http://www.wcb.state.ny.us/xml/ns/c4amr_1510
type extension of wcb:SSN
properties
content complex
facets
Kind Value Annotation
pattern [0-9][0-9][0-9][0-9][0-9][0-9][0-9][0-9][0-9]
attributes
Name  Type  Use  Default  Fixed  Annotation
c4amr_1510:type  derived by: wcb:NonNegativeInteger  required      
annotation
documentation
Federal ID Number
documentation
Set the 'type' attribute as follows:  1=SSN;  2=EIN

element data/doctor/office-location
diagram xfs-cis_diagrams/xfs-cis_p331.png
namespace http://www.wcb.state.ny.us/xml/ns/c4amr_1510
properties
content complex
children c4amr_1510:addr1 c4amr_1510:addr2 c4amr_1510:city c4amr_1510:state c4amr_1510:zip c4amr_1510:country c4amr_1510:telephone
annotation
documentation
Office Location Information

element data/doctor/billing-address
diagram xfs-cis_diagrams/xfs-cis_p332.png
namespace http://www.wcb.state.ny.us/xml/ns/c4amr_1510
properties
content complex
children c4amr_1510:name1 c4amr_1510:name2 c4amr_1510:addr1 c4amr_1510:addr2 c4amr_1510:city c4amr_1510:state c4amr_1510:zip c4amr_1510:country c4amr_1510:telephone
annotation
documentation
Billing Address Information
documentation
If billing inquires should be made to an entity other than the doctor, utilize the optional elements name1 and name2 to identify the name of that entity and use the address elements to specify that entity's address.

Otherwise, it is only necessary to populate the address elements with the doctor's address.

element data/doctor/referring-doctor
diagram xfs-cis_diagrams/xfs-cis_p333.png
namespace http://www.wcb.state.ny.us/xml/ns/c4amr_1510
properties
content complex
children c4amr_1510:last-name c4amr_1510:first-name c4amr_1510:middle-initial
annotation
documentation
Referring Doctor's Name

element data/billing-information
diagram xfs-cis_diagrams/xfs-cis_p334.png
namespace http://www.wcb.state.ny.us/xml/ns/c4amr_1510
properties
content complex
children c4amr_1510:carrier c4amr_1510:diagnosis c4amr_1510:procedure c4amr_1510:wcb-ppo
annotation
documentation
Billing Information

element data/billing-information/carrier
diagram xfs-cis_diagrams/xfs-cis_p335.png
namespace http://www.wcb.state.ny.us/xml/ns/c4amr_1510
properties
minOcc 0
maxOcc 1
content complex
children c4amr_1510:wcb-carrier-id c4amr_1510:name1 c4amr_1510:name2 c4amr_1510:addr1 c4amr_1510:addr2 c4amr_1510:city c4amr_1510:state c4amr_1510:zip c4amr_1510:country
annotation
documentation
Insurance Carrier Information

element data/billing-information/carrier/wcb-carrier-id
diagram xfs-cis_diagrams/xfs-cis_p336.png
namespace http://www.wcb.state.ny.us/xml/ns/c4amr_1510
type restriction of xs:string
properties
minOcc 0
maxOcc 1
content simple
facets
Kind Value Annotation
pattern W[0-9][0-9][0-9][0-9][0-9][0-9]
annotation
documentation
WCB Carrier ID Code

element data/billing-information/diagnosis
diagram xfs-cis_diagrams/xfs-cis_p337.png
namespace http://www.wcb.state.ny.us/xml/ns/c4amr_1510
properties
minOcc 1
maxOcc 4
content complex
children c4amr_1510:diagnosis-code c4amr_1510:diagnosis-desc
annotation
documentation
Diagnosis Information

element data/billing-information/diagnosis/diagnosis-code
diagram xfs-cis_diagrams/xfs-cis_p338.png
namespace http://www.wcb.state.ny.us/xml/ns/c4amr_1510
type restriction of wcb:TextUpperCase
properties
content simple
facets
Kind Value Annotation
minLength 1
maxLength 8
pattern [ -`{-~]*
annotation
documentation
ICD10 Diagnosis Code

element data/billing-information/diagnosis/diagnosis-desc
diagram xfs-cis_diagrams/xfs-cis_p339.png
namespace http://www.wcb.state.ny.us/xml/ns/c4amr_1510
type restriction of wcb:Text
properties
content simple
facets
Kind Value Annotation
minLength 1
maxLength 75
pattern [ -~]*
annotation
documentation
ICD10 Diagnosis Description

element data/billing-information/procedure
diagram xfs-cis_diagrams/xfs-cis_p340.png
namespace http://www.wcb.state.ny.us/xml/ns/c4amr_1510
properties
minOcc 1
maxOcc unbounded
content complex
children c4amr_1510:service-from-date c4amr_1510:service-thru-date c4amr_1510:place-of-service c4amr_1510:procedure-code c4amr_1510:procedure-modifier-a c4amr_1510:procedure-modifier-b c4amr_1510:service-diagnosis-code c4amr_1510:service-charge-amount c4amr_1510:service-days-or-units c4amr_1510:service-cob c4amr_1510:service-zip-code
annotation
documentation
Medical Procedure Information

element data/billing-information/procedure/service-from-date
diagram xfs-cis_diagrams/xfs-cis_p341.png
namespace http://www.wcb.state.ny.us/xml/ns/c4amr_1510
type wcb:Date
properties
content simple
annotation
documentation
Procedure Dates of Service (start of date range)
documentation
Must be >= injury-date.

element data/billing-information/procedure/service-thru-date
diagram xfs-cis_diagrams/xfs-cis_p342.png
namespace http://www.wcb.state.ny.us/xml/ns/c4amr_1510
type wcb:Date
properties
content simple
annotation
documentation
Procedure Dates of Service (end of date range)
documentation
Must be >= service-from-date and <= current date.

element data/billing-information/procedure/place-of-service
diagram xfs-cis_diagrams/xfs-cis_p343.png
namespace http://www.wcb.state.ny.us/xml/ns/c4amr_1510
type restriction of wcb:Text
properties
minOcc 0
maxOcc 1
content simple
facets
Kind Value Annotation
minLength 1
maxLength 3
pattern [ -~]*
annotation
documentation
Place of Service

element data/billing-information/procedure/procedure-code
diagram xfs-cis_diagrams/xfs-cis_p344.png
namespace http://www.wcb.state.ny.us/xml/ns/c4amr_1510
type restriction of wcb:TextUpperCase
properties
content simple
facets
Kind Value Annotation
minLength 1
maxLength 5
pattern [ -`{-~]*
annotation
documentation
Procedure Code

element data/billing-information/procedure/procedure-modifier-a
diagram xfs-cis_diagrams/xfs-cis_p345.png
namespace http://www.wcb.state.ny.us/xml/ns/c4amr_1510
type restriction of wcb:TextUpperCase
properties
minOcc 0
maxOcc 1
content simple
facets
Kind Value Annotation
minLength 1
maxLength 3
pattern [ -`{-~]*
annotation
documentation
Procedure Modifier A

element data/billing-information/procedure/procedure-modifier-b
diagram xfs-cis_diagrams/xfs-cis_p346.png
namespace http://www.wcb.state.ny.us/xml/ns/c4amr_1510
type restriction of wcb:TextUpperCase
properties
minOcc 0
maxOcc 1
content simple
facets
Kind Value Annotation
minLength 1
maxLength 3
pattern [ -`{-~]*
annotation
documentation
Procedure Modifier B

element data/billing-information/procedure/service-diagnosis-code
diagram xfs-cis_diagrams/xfs-cis_p347.png
namespace http://www.wcb.state.ny.us/xml/ns/c4amr_1510
type restriction of xs:string
properties
content simple
facets
Kind Value Annotation
minLength 1
pattern 1?2?3?4?
annotation
documentation
Diagnosis Code

element data/billing-information/procedure/service-charge-amount
diagram xfs-cis_diagrams/xfs-cis_p348.png
namespace http://www.wcb.state.ny.us/xml/ns/c4amr_1510
type restriction of wcb:Decimal
properties
content simple
facets
Kind Value Annotation
minInclusive 0.00
totalDigits 9
fractionDigits 2
annotation
documentation
Charge Amount
documentation
Must be >= $0.00.

element data/billing-information/procedure/service-days-or-units
diagram xfs-cis_diagrams/xfs-cis_p349.png
namespace http://www.wcb.state.ny.us/xml/ns/c4amr_1510
type restriction of wcb:Text
properties
minOcc 0
maxOcc 1
content simple
facets
Kind Value Annotation
minLength 1
maxLength 4
pattern [ -~]*
annotation
documentation
Days or Units

element data/billing-information/procedure/service-cob
diagram xfs-cis_diagrams/xfs-cis_p350.png
namespace http://www.wcb.state.ny.us/xml/ns/c4amr_1510
type restriction of wcb:Text
properties
minOcc 0
maxOcc 1
content simple
facets
Kind Value Annotation
minLength 1
maxLength 2
pattern [ -~]*
annotation
documentation
COB

element data/billing-information/procedure/service-zip-code
diagram xfs-cis_diagrams/xfs-cis_p351.png
namespace http://www.wcb.state.ny.us/xml/ns/c4amr_1510
type restriction of wcb:Text
properties
content simple
facets
Kind Value Annotation
minLength 1
maxLength 9
pattern [ -~]*
annotation
documentation
Zip Code where service was rendered

element data/billing-information/wcb-ppo
diagram xfs-cis_diagrams/xfs-cis_p352.png
namespace http://www.wcb.state.ny.us/xml/ns/c4amr_1510
type wcb:Flag
properties
minOcc 0
maxOcc 1
content complex
attributes
Name  Type  Use  Default  Fixed  Annotation
wcb:value  derived by: xs:string  required      
documentation
Value must be 'Y' or 'N'.
annotation
documentation
Preferred Provider Organization Flag

element data/authorized-doctor
diagram xfs-cis_diagrams/xfs-cis_p353.png
namespace http://www.wcb.state.ny.us/xml/ns/c4amr_1510
properties
content complex
children c4amr_1510:last-name c4amr_1510:first-name c4amr_1510:middle-initial c4amr_1510:specialty c4amr_1510:provided-services c4amr_1510:supervised-health-care-provider
annotation
documentation
Authorized Doctor
documentation
Putting doctor's name here is equivalent to signing the paper C-4.

element data/authorized-doctor/provided-services
diagram xfs-cis_diagrams/xfs-cis_p354.png
namespace http://www.wcb.state.ny.us/xml/ns/c4amr_1510
type wcb:Flag
properties
content complex
attributes
Name  Type  Use  Default  Fixed  Annotation
wcb:value  derived by: xs:string  required      
documentation
Value must be 'Y' or 'N'.
annotation
documentation
Provided Services Flag
documentation
Set 'value' attribute as follows:  'Y' if the WCB Authorized Doctor provided the services, or 'N' if the WCB Authorized Doctor actively supervised another health care provider who provided these services.

element data/authorized-doctor/supervised-health-care-provider
diagram xfs-cis_diagrams/xfs-cis_p355.png
namespace http://www.wcb.state.ny.us/xml/ns/c4amr_1510
properties
minOcc 0
maxOcc 1
content complex
children c4amr_1510:last-name c4amr_1510:first-name c4amr_1510:middle-initial c4amr_1510:specialty
annotation
documentation
Supervised Health Care Provider
documentation
This element and ALL of its child elements (last-name, first-name, and specialty) are required when the 'value' attribute of the provided-services element (child of authorized-doctor element) is 'N'.

element document
diagram xfs-cis_diagrams/xfs-cis_p356.png
namespace http://www.wcb.state.ny.us/xml/ns/c4amr_1510
properties
content complex
children c4amr_1510:data wcb:attachment-text wcb:attachment-binary
attributes
Name  Type  Use  Default  Fixed  Annotation
wcb:bp-document-id  derived by: wcb:Text  required      
documentation
Business Partner's Internal Document ID Attribute
documentation
This is the business partner's 'serial number' for the document.
wcb:bp-document-comment  derived by: wcb:Text  optional      
documentation
Business Partner's Document Comment Attribute
documentation
Optional document comment for business partner's use.
annotation
documentation
C-4AMR Document (October 2015)

element first-name
diagram xfs-cis_diagrams/xfs-cis_p357.png
namespace http://www.wcb.state.ny.us/xml/ns/c4amr_1510
type restriction of wcb:Text
properties
content simple
facets
Kind Value Annotation
minLength 1
maxLength 30
pattern [ -~]*
annotation
documentation
First Name

element last-name
diagram xfs-cis_diagrams/xfs-cis_p358.png
namespace http://www.wcb.state.ny.us/xml/ns/c4amr_1510
type restriction of xs:string
properties
content simple
facets
Kind Value Annotation
minLength 1
maxLength 30
pattern [A-Za-z][ -~]*
annotation
documentation
Last Name
documentation
First character must be alpahbetic.

element middle-initial
diagram xfs-cis_diagrams/xfs-cis_p359.png
namespace http://www.wcb.state.ny.us/xml/ns/c4amr_1510
type restriction of wcb:Text
properties
content simple
facets
Kind Value Annotation
minLength 1
maxLength 1
pattern [ -~]*
annotation
documentation
Middle Initial

element name
diagram xfs-cis_diagrams/xfs-cis_p360.png
namespace http://www.wcb.state.ny.us/xml/ns/c4amr_1510
type restriction of wcb:Text
properties
content simple
facets
Kind Value Annotation
minLength 1
maxLength 30
pattern [ -~]*
annotation
documentation
Name

element name1
diagram xfs-cis_diagrams/xfs-cis_p361.png
namespace http://www.wcb.state.ny.us/xml/ns/c4amr_1510
type restriction of wcb:Text
properties
content simple
facets
Kind Value Annotation
minLength 1
maxLength 30
pattern [ -~]*
annotation
documentation
First Line of Name

element name2
diagram xfs-cis_diagrams/xfs-cis_p362.png
namespace http://www.wcb.state.ny.us/xml/ns/c4amr_1510
type restriction of wcb:Text
properties
content simple
facets
Kind Value Annotation
minLength 1
maxLength 30
pattern [ -~]*
annotation
documentation
Second Line of Name

element specialty
diagram xfs-cis_diagrams/xfs-cis_p363.png
namespace http://www.wcb.state.ny.us/xml/ns/c4amr_1510
type restriction of wcb:Text
properties
content simple
facets
Kind Value Annotation
minLength 1
maxLength 30
pattern [ -~]*
annotation
documentation
Specialty

element state
diagram xfs-cis_diagrams/xfs-cis_p364.png
namespace http://www.wcb.state.ny.us/xml/ns/c4amr_1510
type restriction of wcb:StringUpperCase
properties
content simple
facets
Kind Value Annotation
length 2
pattern [ -`{-~]*
annotation
documentation
State
documentation
Required if country is USA.

element telephone
diagram xfs-cis_diagrams/xfs-cis_p365.png
namespace http://www.wcb.state.ny.us/xml/ns/c4amr_1510
type restriction of wcb:Text
properties
content simple
facets
Kind Value Annotation
minLength 1
maxLength 30
pattern [ -~]*
annotation
documentation
Telephone Number
documentation
Use appropriate formatting:  (xxx)xxx-xxxx ext xxx

element zip
diagram xfs-cis_diagrams/xfs-cis_p366.png
namespace http://www.wcb.state.ny.us/xml/ns/c4amr_1510
type restriction of wcb:TextUpperCase
properties
content simple
facets
Kind Value Annotation
minLength 1
maxLength 9
pattern [ -`{-~]*
annotation
documentation
Zip Code
documentation
Required if country is USA or Canada.

element data
diagram xfs-cis_diagrams/xfs-cis_p367.png
namespace http://www.wcb.state.ny.us/xml/ns/cms1500_1202
properties
content complex
children cms1500_1202:carrier cms1500_1202:payer cms1500_1202:patient cms1500_1202:insured cms1500_1202:reserved-field-9b cms1500_1202:physician-or-supplier cms1500_1202:additional-claim-information
attributes
Name  Type  Use  Default  Fixed  Annotation
wcb:form-id  derived by: wcb:Text  required    CMS-1500  
documentation
Form ID Attribute
documentation
Value is fixed at 'CMS-1500' for this document type.
wcb:version-number  derived by: wcb:Text  required    1202  
documentation
Version Number Attribute
documentation
Value is fixed at '1202' for this document type.
annotation
documentation
CMS-1500 Discrete Data Elements (February 2012)

element data/carrier
diagram xfs-cis_diagrams/xfs-cis_p368.png
namespace http://www.wcb.state.ny.us/xml/ns/cms1500_1202
properties
content complex
children cms1500_1202:wcb-carrier-id
annotation
documentation
Carrier Information

element data/carrier/wcb-carrier-id
diagram xfs-cis_diagrams/xfs-cis_p369.png
namespace http://www.wcb.state.ny.us/xml/ns/cms1500_1202
type restriction of xs:string
properties
minOcc 0
maxOcc 1
content simple
facets
Kind Value Annotation
pattern W[0-9][0-9][0-9][0-9][0-9][0-9]
annotation
documentation
WCB Carrier ID (Field 0)

element data/payer
diagram xfs-cis_diagrams/xfs-cis_p370.png
namespace http://www.wcb.state.ny.us/xml/ns/cms1500_1202
properties
content complex
children cms1500_1202:name cms1500_1202:addr1 cms1500_1202:addr2 cms1500_1202:city-state-zip
annotation
documentation
Payer Information

element data/payer/name
diagram xfs-cis_diagrams/xfs-cis_p371.png
namespace http://www.wcb.state.ny.us/xml/ns/cms1500_1202
type restriction of wcb:Text
properties
content simple
facets
Kind Value Annotation
minLength 1
maxLength 41
pattern [ -~]*
annotation
documentation
Name (Field 0)

element data/payer/addr1
diagram xfs-cis_diagrams/xfs-cis_p372.png
namespace http://www.wcb.state.ny.us/xml/ns/cms1500_1202
type restriction of wcb:Text
properties
minOcc 0
maxOcc 1
content simple
facets
Kind Value Annotation
minLength 1
maxLength 41
pattern [ -~]*
annotation
documentation
Address Line 1 (Field 0)

element data/payer/addr2
diagram xfs-cis_diagrams/xfs-cis_p373.png
namespace http://www.wcb.state.ny.us/xml/ns/cms1500_1202
type restriction of wcb:Text
properties
minOcc 0
maxOcc 1
content simple
facets
Kind Value Annotation
minLength 1
maxLength 41
pattern [ -~]*
annotation
documentation
Address Line 2 (Field 0)

element data/payer/city-state-zip
diagram xfs-cis_diagrams/xfs-cis_p374.png
namespace http://www.wcb.state.ny.us/xml/ns/cms1500_1202
type restriction of wcb:Text
properties
minOcc 0
maxOcc 1
content simple
facets
Kind Value Annotation
minLength 1
maxLength 41
pattern [ -~]*
annotation
documentation
City State and Zip (Field 0)

element data/patient
diagram xfs-cis_diagrams/xfs-cis_p375.png
namespace http://www.wcb.state.ny.us/xml/ns/cms1500_1202
properties
content complex
children cms1500_1202:name-address cms1500_1202:date-of-birth cms1500_1202:gender cms1500_1202:relationship-to-insured cms1500_1202:employment-flag cms1500_1202:auto-accident-flag cms1500_1202:other-accident-flag cms1500_1202:claim-codes cms1500_1202:date-of-current-illness-injury-or-pregnancy cms1500_1202:other-date cms1500_1202:dates-patient-unable-to-work-in-current-operation cms1500_1202:signature
annotation
documentation
Patient Information

element data/patient/name-address
diagram xfs-cis_diagrams/xfs-cis_p376.png
namespace http://www.wcb.state.ny.us/xml/ns/cms1500_1202
properties
content complex
children cms1500_1202:last-name-first-name-middle-initial cms1500_1202:address cms1500_1202:city cms1500_1202:state cms1500_1202:zip cms1500_1202:telephone
annotation
documentation
Name and Address (Fields 2 and 5)
documentation
Required if value on relationship-to-insured is anything other than 1.

element data/patient/name-address/last-name-first-name-middle-initial
diagram xfs-cis_diagrams/xfs-cis_p377.png
namespace http://www.wcb.state.ny.us/xml/ns/cms1500_1202
type restriction of wcb:Text
properties
content simple
facets
Kind Value Annotation
minLength 1
maxLength 60
pattern [ -~]*
annotation
documentation
Last Name, First Name, Middle Initial (Field 2)

element data/patient/name-address/address
diagram xfs-cis_diagrams/xfs-cis_p378.png
namespace http://www.wcb.state.ny.us/xml/ns/cms1500_1202
type restriction of wcb:Text
properties
content simple
facets
Kind Value Annotation
minLength 1
maxLength 28
pattern [ -~]*
annotation
documentation
Address (Field 5)

element data/patient/name-address/city
diagram xfs-cis_diagrams/xfs-cis_p379.png
namespace http://www.wcb.state.ny.us/xml/ns/cms1500_1202
type restriction of wcb:Text
properties
content simple
facets
Kind Value Annotation
minLength 1
maxLength 24
pattern [ -~]*
annotation
documentation
City (Field 5)

element data/patient/name-address/state
diagram xfs-cis_diagrams/xfs-cis_p380.png
namespace http://www.wcb.state.ny.us/xml/ns/cms1500_1202
type restriction of wcb:Text
properties
minOcc 0
maxOcc 1
content simple
facets
Kind Value Annotation
minLength 1
maxLength 3
pattern [ -~]*
annotation
documentation
State (Field 5)

element data/patient/name-address/zip
diagram xfs-cis_diagrams/xfs-cis_p381.png
namespace http://www.wcb.state.ny.us/xml/ns/cms1500_1202
type restriction of wcb:Text
properties
minOcc 0
maxOcc 1
content simple
facets
Kind Value Annotation
minLength 1
maxLength 12
pattern [ -~]*
annotation
documentation
Zip Code (Field 5)

element data/patient/name-address/telephone
diagram xfs-cis_diagrams/xfs-cis_p382.png
namespace http://www.wcb.state.ny.us/xml/ns/cms1500_1202
properties
minOcc 0
maxOcc 1
content complex
children cms1500_1202:area-code cms1500_1202:phone-number
annotation
documentation
Telephone Number (Field 5)

element data/patient/name-address/telephone/area-code
diagram xfs-cis_diagrams/xfs-cis_p383.png
namespace http://www.wcb.state.ny.us/xml/ns/cms1500_1202
type restriction of xs:string
properties
content simple
facets
Kind Value Annotation
pattern [0-9][0-9][0-9]
annotation
documentation
Area Code (Field 5)

element data/patient/name-address/telephone/phone-number
diagram xfs-cis_diagrams/xfs-cis_p384.png
namespace http://www.wcb.state.ny.us/xml/ns/cms1500_1202
type restriction of xs:string
properties
content simple
facets
Kind Value Annotation
pattern [0-9][0-9][0-9][0-9][0-9][0-9][0-9]
annotation
documentation
Phone Number (Field 5)

element data/patient/date-of-birth
diagram xfs-cis_diagrams/xfs-cis_p385.png
namespace http://www.wcb.state.ny.us/xml/ns/cms1500_1202
type wcb:Date
properties
content simple
annotation
documentation
Date of Birth (Field 3)
documentation
Must be <= Accident-Date.

element data/patient/gender
diagram xfs-cis_diagrams/xfs-cis_p386.png
namespace http://www.wcb.state.ny.us/xml/ns/cms1500_1202
type wcb:Gender
properties
minOcc 0
maxOcc 1
content complex
attributes
Name  Type  Use  Default  Fixed  Annotation
wcb:value  derived by: xs:string  required      
documentation
Value must be 'M' or 'F'.
annotation
documentation
Gender (Field 3)

element data/patient/relationship-to-insured
diagram xfs-cis_diagrams/xfs-cis_p387.png
namespace http://www.wcb.state.ny.us/xml/ns/cms1500_1202
properties
content complex
attributes
Name  Type  Use  Default  Fixed  Annotation
cms1500_1202:value  derived by: wcb:NonNegativeInteger  required      
documentation
Value must be 4.
annotation
documentation
Relationship to Insured (Field 6)
documentation
Set 'value' attribute as follows:  1=Self;  2=Spouse;  3=Child;  4=Other

element data/patient/employment-flag
diagram xfs-cis_diagrams/xfs-cis_p388.png
namespace http://www.wcb.state.ny.us/xml/ns/cms1500_1202
properties
content complex
attributes
Name  Type  Use  Default  Fixed  Annotation
cms1500_1202:value  derived by: xs:string  required      
documentation
Value must be 'Y'.
annotation
documentation
Employment Flag (Field 10a)

element data/patient/auto-accident-flag
diagram xfs-cis_diagrams/xfs-cis_p389.png
namespace http://www.wcb.state.ny.us/xml/ns/cms1500_1202
type extension of wcb:Flag
properties
content complex
attributes
Name  Type  Use  Default  Fixed  Annotation
wcb:value  derived by: xs:string  required      
documentation
Value must be 'Y' or 'N'.
cms1500_1202:place  derived by: wcb:String        
documentation
Place (state)
annotation
documentation
Auto Accident Flag (Field 10b)
documentation
If value is 'Y', then place must contain a valid 2-character US state code.

element data/patient/other-accident-flag
diagram xfs-cis_diagrams/xfs-cis_p390.png
namespace http://www.wcb.state.ny.us/xml/ns/cms1500_1202
type wcb:Flag
properties
content complex
attributes
Name  Type  Use  Default  Fixed  Annotation
wcb:value  derived by: xs:string  required      
documentation
Value must be 'Y' or 'N'.
annotation
documentation
Other Accident Flag (Field 10c)

element data/patient/claim-codes
diagram xfs-cis_diagrams/xfs-cis_p391.png
namespace http://www.wcb.state.ny.us/xml/ns/cms1500_1202
type restriction of wcb:Text
properties
minOcc 0
maxOcc 1
content simple
facets
Kind Value Annotation
minLength 1
maxLength 19
pattern [ -~]*
annotation
documentation
Claim Codes (Field 10d)

element data/patient/date-of-current-illness-injury-or-pregnancy
diagram xfs-cis_diagrams/xfs-cis_p392.png
namespace http://www.wcb.state.ny.us/xml/ns/cms1500_1202
properties
content complex
children cms1500_1202:qualifier cms1500_1202:date
annotation
documentation
Date of Current Illness, Injury, or Pregnancy (LMP) (Field 14)

element data/patient/date-of-current-illness-injury-or-pregnancy/qualifier
diagram xfs-cis_diagrams/xfs-cis_p393.png
namespace http://www.wcb.state.ny.us/xml/ns/cms1500_1202
type restriction of xs:string
properties
content simple
facets
Kind Value Annotation
enumeration 431
annotation
documentation
Qualifier (Field 14)

element data/patient/date-of-current-illness-injury-or-pregnancy/date
diagram xfs-cis_diagrams/xfs-cis_p394.png
namespace http://www.wcb.state.ny.us/xml/ns/cms1500_1202
type restriction of xs:string
properties
content simple
facets
Kind Value Annotation
pattern [1-2][0-9][0-9][0-9]-[01][0-9]-[0-3][0-9]
annotation
documentation
Date (Field 14)
documentation
This element does not need to be a complete date.  It must contain at least a valid year <= current year.  Month and day can be 00.

element data/patient/other-date
diagram xfs-cis_diagrams/xfs-cis_p395.png
namespace http://www.wcb.state.ny.us/xml/ns/cms1500_1202
properties
minOcc 0
maxOcc 1
content complex
children cms1500_1202:qualifier cms1500_1202:date
annotation
documentation
Other Date (Field 15)

element data/patient/other-date/qualifier
diagram xfs-cis_diagrams/xfs-cis_p396.png
namespace http://www.wcb.state.ny.us/xml/ns/cms1500_1202
type restriction of xs:string
properties
content simple
facets
Kind Value Annotation
enumeration 454
enumeration 304
enumeration 453
enumeration 439
enumeration 455
enumeration 471
enumeration 090
enumeration 091
enumeration 444
annotation
documentation
Qualifier (Field 15)

element data/patient/other-date/date
diagram xfs-cis_diagrams/xfs-cis_p397.png
namespace http://www.wcb.state.ny.us/xml/ns/cms1500_1202
type wcb:Date
properties
content simple
annotation
documentation
Date (Field 15)

element data/patient/dates-patient-unable-to-work-in-current-operation
diagram xfs-cis_diagrams/xfs-cis_p398.png
namespace http://www.wcb.state.ny.us/xml/ns/cms1500_1202
properties
minOcc 0
maxOcc 1
content complex
children cms1500_1202:from-date cms1500_1202:to-date
annotation
documentation
Dates Patient Unable to Work in Current Occupation (Field 16)

element data/patient/dates-patient-unable-to-work-in-current-operation/from-date
diagram xfs-cis_diagrams/xfs-cis_p399.png
namespace http://www.wcb.state.ny.us/xml/ns/cms1500_1202
type wcb:Date
properties
minOcc 0
maxOcc 1
content simple
annotation
documentation
From Date (Field 16)

element data/patient/dates-patient-unable-to-work-in-current-operation/to-date
diagram xfs-cis_diagrams/xfs-cis_p400.png
namespace http://www.wcb.state.ny.us/xml/ns/cms1500_1202
type wcb:Date
properties
minOcc 0
maxOcc 1
content simple
annotation
documentation
To Date (Field 16)

element data/patient/signature
diagram xfs-cis_diagrams/xfs-cis_p401.png
namespace http://www.wcb.state.ny.us/xml/ns/cms1500_1202
properties
minOcc 0
maxOcc 1
content complex
children cms1500_1202:signed-name cms1500_1202:signed-date
annotation
documentation
Signature (Field 12)

element data/patient/signature/signed-name
diagram xfs-cis_diagrams/xfs-cis_p402.png
namespace http://www.wcb.state.ny.us/xml/ns/cms1500_1202
type restriction of wcb:Text
properties
content simple
facets
Kind Value Annotation
minLength 1
maxLength 30
pattern [ -~]*
annotation
documentation
Signed Name (Field 12)

element data/patient/signature/signed-date
diagram xfs-cis_diagrams/xfs-cis_p403.png
namespace http://www.wcb.state.ny.us/xml/ns/cms1500_1202
type wcb:Date
properties
minOcc 0
maxOcc 1
content simple
annotation
documentation
Signed Date (Field 12)

element data/insured
diagram xfs-cis_diagrams/xfs-cis_p404.png
namespace http://www.wcb.state.ny.us/xml/ns/cms1500_1202
properties
content complex
children cms1500_1202:program cms1500_1202:id-number cms1500_1202:name-address cms1500_1202:other-insured cms1500_1202:policy-group-or-feca-number cms1500_1202:other-claim-id cms1500_1202:insurance-plan-name-or-program-name cms1500_1202:another-health-benefit-plan-flag
annotation
documentation
Insured Information

element data/insured/program
diagram xfs-cis_diagrams/xfs-cis_p405.png
namespace http://www.wcb.state.ny.us/xml/ns/cms1500_1202
properties
content complex
attributes
Name  Type  Use  Default  Fixed  Annotation
cms1500_1202:value  derived by: wcb:NonNegativeInteger  required      
documentation
Value must be 7 (Other).
annotation
documentation
Insurance Program (Field 1)
documentation
Set 'value' attribute as follows:  1=Medicare;  2=Medicaid;  3=TRICARE;  4=CHAMPVA;  5=Group Health Plan;  6=FECA/Black Lung;  7=Other

element data/insured/id-number
diagram xfs-cis_diagrams/xfs-cis_p406.png
namespace http://www.wcb.state.ny.us/xml/ns/cms1500_1202
type restriction of xs:string
properties
minOcc 0
maxOcc 1
content simple
facets
Kind Value Annotation
pattern [0-9][0-9][0-9][0-9][0-9][0-9][0-9][0-9][0-9]
annotation
documentation
Insured's ID Number (Field 1a)
documentation
Use Claimant's nine-digit Social Security Number.

element data/insured/name-address
diagram xfs-cis_diagrams/xfs-cis_p407.png
namespace http://www.wcb.state.ny.us/xml/ns/cms1500_1202
properties
content complex
children cms1500_1202:last-name-first-name-middle-initial cms1500_1202:address cms1500_1202:city cms1500_1202:state cms1500_1202:zip cms1500_1202:telephone
annotation
documentation
Name and Address (Fields 4 and 7)

element data/insured/name-address/last-name-first-name-middle-initial
diagram xfs-cis_diagrams/xfs-cis_p408.png
namespace http://www.wcb.state.ny.us/xml/ns/cms1500_1202
type restriction of wcb:Text
properties
content simple
facets
Kind Value Annotation
minLength 1
maxLength 40
pattern [ -~]*
annotation
documentation
Last Name, First Name, Middle Initial (Field 4)

element data/insured/name-address/address
diagram xfs-cis_diagrams/xfs-cis_p409.png
namespace http://www.wcb.state.ny.us/xml/ns/cms1500_1202
type restriction of wcb:Text
properties
minOcc 0
maxOcc 1
content simple
facets
Kind Value Annotation
minLength 1
maxLength 29
pattern [ -~]*
annotation
documentation
Address (Field 7)

element data/insured/name-address/city
diagram xfs-cis_diagrams/xfs-cis_p410.png
namespace http://www.wcb.state.ny.us/xml/ns/cms1500_1202
type restriction of wcb:Text
properties
minOcc 0
maxOcc 1
content simple
facets
Kind Value Annotation
minLength 1
maxLength 23
pattern [ -~]*
annotation
documentation
City (Field 7)

element data/insured/name-address/state
diagram xfs-cis_diagrams/xfs-cis_p411.png
namespace http://www.wcb.state.ny.us/xml/ns/cms1500_1202
type restriction of wcb:Text
properties
minOcc 0
maxOcc 1
content simple
facets
Kind Value Annotation
minLength 1
maxLength 4
pattern [ -~]*
annotation
documentation
State (Field 7)

element data/insured/name-address/zip
diagram xfs-cis_diagrams/xfs-cis_p412.png
namespace http://www.wcb.state.ny.us/xml/ns/cms1500_1202
type restriction of wcb:Text
properties
minOcc 0
maxOcc 1
content simple
facets
Kind Value Annotation
minLength 1
maxLength 12
pattern [ -~]*
annotation
documentation
Zip Code (Field 7)

element data/insured/name-address/telephone
diagram xfs-cis_diagrams/xfs-cis_p413.png
namespace http://www.wcb.state.ny.us/xml/ns/cms1500_1202
properties
minOcc 0
maxOcc 1
content complex
children cms1500_1202:area-code cms1500_1202:phone-number
annotation
documentation
Telephone Number (Field 7)

element data/insured/name-address/telephone/area-code
diagram xfs-cis_diagrams/xfs-cis_p414.png
namespace http://www.wcb.state.ny.us/xml/ns/cms1500_1202
type restriction of xs:string
properties
content simple
facets
Kind Value Annotation
pattern [0-9][0-9][0-9]
annotation
documentation
Area Code (Field 7)

element data/insured/name-address/telephone/phone-number
diagram xfs-cis_diagrams/xfs-cis_p415.png
namespace http://www.wcb.state.ny.us/xml/ns/cms1500_1202
type restriction of xs:string
properties
content simple
facets
Kind Value Annotation
pattern [0-9][0-9][0-9][0-9][0-9][0-9][0-9]
annotation
documentation
Phone Number (Field 7)

element data/insured/other-insured
diagram xfs-cis_diagrams/xfs-cis_p416.png
namespace http://www.wcb.state.ny.us/xml/ns/cms1500_1202
properties
minOcc 0
maxOcc 1
content complex
children cms1500_1202:last-name-first-name-middle-initial cms1500_1202:policy-or-group-number cms1500_1202:insurance-plan-name-or-program-name
annotation
documentation
Other Insured (Fields 9, 9a, and 9d)
documentation
If value on another-health-benefit-plan-flag is 'Y', then this is required.

element data/insured/other-insured/last-name-first-name-middle-initial
diagram xfs-cis_diagrams/xfs-cis_p417.png
namespace http://www.wcb.state.ny.us/xml/ns/cms1500_1202
type restriction of wcb:Text
properties
minOcc 0
maxOcc 1
content simple
facets
Kind Value Annotation
minLength 1
maxLength 28
pattern [ -~]*
annotation
documentation
Last Name, First Name, Middle Initial (Field 9)
documentation
Required if different than Insured and Patient names.

element data/insured/other-insured/policy-or-group-number
diagram xfs-cis_diagrams/xfs-cis_p418.png
namespace http://www.wcb.state.ny.us/xml/ns/cms1500_1202
type cis:CaseID
properties
minOcc 0
maxOcc 1
content simple
facets
Kind Value Annotation
pattern [ADF-HJ-NP-Z0-9][A-HJ-NP-Z0-9][0-9][0-9][0-9][0-9][0-9][0-9]
annotation
documentation
Policy or Group Number (Field 9a)

element data/insured/other-insured/insurance-plan-name-or-program-name
diagram xfs-cis_diagrams/xfs-cis_p419.png
namespace http://www.wcb.state.ny.us/xml/ns/cms1500_1202
type restriction of wcb:Text
properties
minOcc 0
maxOcc 1
content simple
facets
Kind Value Annotation
minLength 1
maxLength 28
pattern [ -~]*
annotation
documentation
Insurance Plan Name or Program Name (Field 9d)

element data/insured/policy-group-or-feca-number
diagram xfs-cis_diagrams/xfs-cis_p420.png
namespace http://www.wcb.state.ny.us/xml/ns/cms1500_1202
type restriction of wcb:Text
properties
minOcc 0
maxOcc 1
content simple
facets
Kind Value Annotation
minLength 1
maxLength 29
pattern [ -~]*
annotation
documentation
Policy, Group, or FECA Number (Field 11)

element data/insured/other-claim-id
diagram xfs-cis_diagrams/xfs-cis_p421.png
namespace http://www.wcb.state.ny.us/xml/ns/cms1500_1202
properties
minOcc 0
maxOcc 1
content complex
children cms1500_1202:qualifier cms1500_1202:identifier
annotation
documentation
Other Claim ID (Field 11b)

element data/insured/other-claim-id/qualifier
diagram xfs-cis_diagrams/xfs-cis_p422.png
namespace http://www.wcb.state.ny.us/xml/ns/cms1500_1202
type restriction of xs:string
properties
content simple
facets
Kind Value Annotation
enumeration Y4
annotation
documentation
Qualifier (Field 11b)
documentation
Set to 'Y4'.

element data/insured/other-claim-id/identifier
diagram xfs-cis_diagrams/xfs-cis_p423.png
namespace http://www.wcb.state.ny.us/xml/ns/cms1500_1202
type restriction of wcb:Text
properties
content simple
facets
Kind Value Annotation
minLength 1
maxLength 28
pattern [ -~]*
annotation
documentation
Identifier (Field 11b)
documentation
Use Carrier's Case Identifier.

element data/insured/insurance-plan-name-or-program-name
diagram xfs-cis_diagrams/xfs-cis_p424.png
namespace http://www.wcb.state.ny.us/xml/ns/cms1500_1202
type restriction of wcb:Text
properties
minOcc 0
maxOcc 1
content simple
facets
Kind Value Annotation
minLength 1
maxLength 29
pattern [ -~]*
annotation
documentation
Insurance Plan Name or Program Name (Field 11c)

element data/insured/another-health-benefit-plan-flag
diagram xfs-cis_diagrams/xfs-cis_p425.png
namespace http://www.wcb.state.ny.us/xml/ns/cms1500_1202
type wcb:Flag
properties
content complex
attributes
Name  Type  Use  Default  Fixed  Annotation
wcb:value  derived by: xs:string  required      
documentation
Value must be 'Y' or 'N'.
annotation
documentation
Another Health Benefit Plan Flag (Field 11d)

element data/reserved-field-9b
diagram xfs-cis_diagrams/xfs-cis_p426.png
namespace http://www.wcb.state.ny.us/xml/ns/cms1500_1202
properties
content complex
children cms1500_1202:claimant-first-name cms1500_1202:claimant-last-name
annotation
documentation
Reserved for WCB use (Field 9b)

element data/reserved-field-9b/claimant-first-name
diagram xfs-cis_diagrams/xfs-cis_p427.png
namespace http://www.wcb.state.ny.us/xml/ns/cms1500_1202
type restriction of wcb:Text
properties
content simple
facets
Kind Value Annotation
minLength 1
maxLength 30
pattern [ -~]*
annotation
documentation
Claimant First Name (Field 9b)

element data/reserved-field-9b/claimant-last-name
diagram xfs-cis_diagrams/xfs-cis_p428.png
namespace http://www.wcb.state.ny.us/xml/ns/cms1500_1202
type restriction of wcb:Text
properties
content simple
facets
Kind Value Annotation
minLength 1
maxLength 30
pattern [ -~]*
annotation
documentation
Claimant Last Name (Field 9b)

element data/physician-or-supplier
diagram xfs-cis_diagrams/xfs-cis_p429.png
namespace http://www.wcb.state.ny.us/xml/ns/cms1500_1202
properties
content complex
children cms1500_1202:referring-provider-or-other-source cms1500_1202:hospitalization-dates-related-to-current-services cms1500_1202:outside-lab-flag cms1500_1202:diagnosis-or-nature-of-illness-or-injury cms1500_1202:resubmission cms1500_1202:prior-authorization-number cms1500_1202:procedure-service-or-supply cms1500_1202:federal-tax-id-number cms1500_1202:patients-account-no cms1500_1202:accept-assignment-flag cms1500_1202:total-charge cms1500_1202:amount-paid cms1500_1202:signature cms1500_1202:service-facility cms1500_1202:billing-provider
annotation
documentation
Physician or Supplier

element data/physician-or-supplier/referring-provider-or-other-source
diagram xfs-cis_diagrams/xfs-cis_p430.png
namespace http://www.wcb.state.ny.us/xml/ns/cms1500_1202
properties
minOcc 0
maxOcc 1
content complex
children cms1500_1202:qualifier cms1500_1202:name cms1500_1202:other-id-number cms1500_1202:npi-number
annotation
documentation
Referring Provider or Other Source (Fields 17, 17a, and 17b)

element data/physician-or-supplier/referring-provider-or-other-source/qualifier
diagram xfs-cis_diagrams/xfs-cis_p431.png
namespace http://www.wcb.state.ny.us/xml/ns/cms1500_1202
type restriction of xs:string
properties
content simple
facets
Kind Value Annotation
enumeration DN
enumeration DK
enumeration DQ
annotation
documentation
Qualifier (Field 17)

element data/physician-or-supplier/referring-provider-or-other-source/name
diagram xfs-cis_diagrams/xfs-cis_p432.png
namespace http://www.wcb.state.ny.us/xml/ns/cms1500_1202
type restriction of wcb:Text
properties
content simple
facets
Kind Value Annotation
minLength 1
maxLength 24
pattern [ -~]*
annotation
documentation
Name (Field 17)

element data/physician-or-supplier/referring-provider-or-other-source/other-id-number
diagram xfs-cis_diagrams/xfs-cis_p433.png
namespace http://www.wcb.state.ny.us/xml/ns/cms1500_1202
properties
minOcc 0
maxOcc 1
content complex
children cms1500_1202:qualifier cms1500_1202:id-number
annotation
documentation
Other ID Number (Field 17a)

element data/physician-or-supplier/referring-provider-or-other-source/other-id-number/qualifier
diagram xfs-cis_diagrams/xfs-cis_p434.png
namespace http://www.wcb.state.ny.us/xml/ns/cms1500_1202
type restriction of xs:string
properties
content simple
facets
Kind Value Annotation
enumeration 0B
annotation
documentation
Qualifier (Field 17a)

element data/physician-or-supplier/referring-provider-or-other-source/other-id-number/id-number
diagram xfs-cis_diagrams/xfs-cis_p435.png
namespace http://www.wcb.state.ny.us/xml/ns/cms1500_1202
type restriction of wcb:Text
properties
content simple
facets
Kind Value Annotation
minLength 1
maxLength 17
pattern [ -~]*
annotation
documentation
ID Number (Field 17a)

element data/physician-or-supplier/referring-provider-or-other-source/npi-number
diagram xfs-cis_diagrams/xfs-cis_p436.png
namespace http://www.wcb.state.ny.us/xml/ns/cms1500_1202
type restriction of xs:string
properties
minOcc 0
maxOcc 1
content simple
facets
Kind Value Annotation
pattern [0-9][0-9][0-9][0-9][0-9][0-9][0-9][0-9][0-9][0-9]
annotation
documentation
NPI Number (Field 17b)
appinfo
<altova:exampleValues>
<altova:example value="0000000000"/>
<altova:example value="1234567890"/>
</altova:exampleValues>

element data/physician-or-supplier/hospitalization-dates-related-to-current-services
diagram xfs-cis_diagrams/xfs-cis_p437.png
namespace http://www.wcb.state.ny.us/xml/ns/cms1500_1202
properties
minOcc 0
maxOcc 1
content complex
children cms1500_1202:from-date cms1500_1202:to-date
annotation
documentation
Hospitalization Dates Related to Current Services (Field 18)

element data/physician-or-supplier/hospitalization-dates-related-to-current-services/from-date
diagram xfs-cis_diagrams/xfs-cis_p438.png
namespace http://www.wcb.state.ny.us/xml/ns/cms1500_1202
type wcb:Date
properties
minOcc 0
maxOcc 1
content simple
annotation
documentation
From Date (Field 18)

element data/physician-or-supplier/hospitalization-dates-related-to-current-services/to-date
diagram xfs-cis_diagrams/xfs-cis_p439.png
namespace http://www.wcb.state.ny.us/xml/ns/cms1500_1202
type wcb:Date
properties
minOcc 0
maxOcc 1
content simple
annotation
documentation
To Date (Field 18)

element data/physician-or-supplier/outside-lab-flag
diagram xfs-cis_diagrams/xfs-cis_p440.png
namespace http://www.wcb.state.ny.us/xml/ns/cms1500_1202
type extension of wcb:Flag
properties
minOcc 0
maxOcc 1
content complex
attributes
Name  Type  Use  Default  Fixed  Annotation
wcb:value  derived by: xs:string  required      
documentation
Value must be 'Y' or 'N'.
cms1500_1202:charges  derived by: wcb:Decimal        
documentation
Charges (Field 20)
annotation
documentation
Outside Lab Flag (Field 20)

element data/physician-or-supplier/diagnosis-or-nature-of-illness-or-injury
diagram xfs-cis_diagrams/xfs-cis_p441.png
namespace http://www.wcb.state.ny.us/xml/ns/cms1500_1202
properties
content complex
children cms1500_1202:diagnosis-code
attributes
Name  Type  Use  Default  Fixed  Annotation
cms1500_1202:ICD-indicator  derived by: xs:string  required      
documentation
ICD Indicator (Field 21)
Value must be 0.
annotation
documentation
Diagnosis or Nature of Illness or Injury (Field 21)

element data/physician-or-supplier/diagnosis-or-nature-of-illness-or-injury/diagnosis-code
diagram xfs-cis_diagrams/xfs-cis_p442.png
namespace http://www.wcb.state.ny.us/xml/ns/cms1500_1202
type restriction of wcb:TextUpperCase
properties
minOcc 1
maxOcc 12
content simple
facets
Kind Value Annotation
minLength 1
maxLength 7
pattern [&#x20;-&#x60;&#x7B;-&#x7e;]*
annotation
documentation
Diagnosis Code (Field 21)

element data/physician-or-supplier/resubmission
diagram xfs-cis_diagrams/xfs-cis_p443.png
namespace http://www.wcb.state.ny.us/xml/ns/cms1500_1202
properties
minOcc 0
maxOcc 1
content complex
children cms1500_1202:code cms1500_1202:original-reference-number
annotation
documentation
Resubmission (Field 22)

element data/physician-or-supplier/resubmission/code
diagram xfs-cis_diagrams/xfs-cis_p444.png
namespace http://www.wcb.state.ny.us/xml/ns/cms1500_1202
type restriction of xs:string
properties
content simple
facets
Kind Value Annotation
enumeration 7
enumeration 8
annotation
documentation
Code (Field 22)

element data/physician-or-supplier/resubmission/original-reference-number
diagram xfs-cis_diagrams/xfs-cis_p445.png
namespace http://www.wcb.state.ny.us/xml/ns/cms1500_1202
type restriction of wcb:Text
properties
content simple
facets
Kind Value Annotation
minLength 1
maxLength 18
pattern [&#x20;-&#x7e;]*
annotation
documentation
Original Reference Number (Field 22)

element data/physician-or-supplier/prior-authorization-number
diagram xfs-cis_diagrams/xfs-cis_p446.png
namespace http://www.wcb.state.ny.us/xml/ns/cms1500_1202
type restriction of wcb:Text
properties
minOcc 0
maxOcc 1
content simple
facets
Kind Value Annotation
minLength 1
maxLength 29
pattern [&#x20;-&#x7e;]*
annotation
documentation
Prior Authorization Number (Field 23)

element data/physician-or-supplier/procedure-service-or-supply
diagram xfs-cis_diagrams/xfs-cis_p447.png
namespace http://www.wcb.state.ny.us/xml/ns/cms1500_1202
properties
minOcc 1
maxOcc unbounded
content complex
children cms1500_1202:supplemental-information cms1500_1202:from-date cms1500_1202:to-date cms1500_1202:place-of-service cms1500_1202:emergency-flag cms1500_1202:cpt-hcpcs-code cms1500_1202:modifier-a cms1500_1202:modifier-b cms1500_1202:modifier-c cms1500_1202:modifier-d cms1500_1202:diagnosis-pointer cms1500_1202:charges cms1500_1202:days-or-units cms1500_1202:rendering-provider-id-number cms1500_1202:rendering-provider-npi-number
annotation
documentation
Procedures, Services, or Supplies (Field 24)

element data/physician-or-supplier/procedure-service-or-supply/supplemental-information
diagram xfs-cis_diagrams/xfs-cis_p448.png
namespace http://www.wcb.state.ny.us/xml/ns/cms1500_1202
type restriction of wcb:Text
properties
minOcc 0
maxOcc 1
content simple
facets
Kind Value Annotation
minLength 1
maxLength 61
pattern [&#x20;-&#x7e;]*
annotation
documentation
Supplemental Information (Field 24)

element data/physician-or-supplier/procedure-service-or-supply/from-date
diagram xfs-cis_diagrams/xfs-cis_p449.png
namespace http://www.wcb.state.ny.us/xml/ns/cms1500_1202
type wcb:Date
properties
content simple
annotation
documentation
From Date (Field 24a)
documentation
Must be >= injury-date.

element data/physician-or-supplier/procedure-service-or-supply/to-date
diagram xfs-cis_diagrams/xfs-cis_p450.png
namespace http://www.wcb.state.ny.us/xml/ns/cms1500_1202
type wcb:Date
properties
content simple
annotation
documentation
To Date (Field 24a)
documentation
Must be >= service-from-date and &lt;= current date.

element data/physician-or-supplier/procedure-service-or-supply/place-of-service
diagram xfs-cis_diagrams/xfs-cis_p451.png
namespace http://www.wcb.state.ny.us/xml/ns/cms1500_1202
type restriction of xs:string
properties
content simple
facets
Kind Value Annotation
pattern [0-9][0-9]
annotation
documentation
Place of Service (Field 24b)

element data/physician-or-supplier/procedure-service-or-supply/emergency-flag
diagram xfs-cis_diagrams/xfs-cis_p452.png
namespace http://www.wcb.state.ny.us/xml/ns/cms1500_1202
type wcb:Flag
properties
minOcc 0
maxOcc 1
content complex
attributes
Name  Type  Use  Default  Fixed  Annotation
wcb:value  derived by: xs:string  required      
documentation
Value must be 'Y' or 'N'.
annotation
documentation
Emergency Flag (Fields 24c)

element data/physician-or-supplier/procedure-service-or-supply/cpt-hcpcs-code
diagram xfs-cis_diagrams/xfs-cis_p453.png
namespace http://www.wcb.state.ny.us/xml/ns/cms1500_1202
type restriction of wcb:TextUpperCase
properties
content simple
facets
Kind Value Annotation
minLength 1
maxLength 6
pattern [&#x20;-&#x60;&#x7B;-&#x7e;]*
annotation
documentation
CPT/HCPCS Code (Field 24d)

element data/physician-or-supplier/procedure-service-or-supply/modifier-a
diagram xfs-cis_diagrams/xfs-cis_p454.png
namespace http://www.wcb.state.ny.us/xml/ns/cms1500_1202
type restriction of wcb:String
properties
minOcc 0
maxOcc 1
content simple
facets
Kind Value Annotation
minLength 1
maxLength 2
pattern [&#x20;-&#x7e;]*
annotation
documentation
Modifier A (Field 24d)

element data/physician-or-supplier/procedure-service-or-supply/modifier-b
diagram xfs-cis_diagrams/xfs-cis_p455.png
namespace http://www.wcb.state.ny.us/xml/ns/cms1500_1202
type restriction of wcb:String
properties
minOcc 0
maxOcc 1
content simple
facets
Kind Value Annotation
minLength 1
maxLength 2
pattern [&#x20;-&#x7e;]*
annotation
documentation
Modifier B (Field 24d)

element data/physician-or-supplier/procedure-service-or-supply/modifier-c
diagram xfs-cis_diagrams/xfs-cis_p456.png
namespace http://www.wcb.state.ny.us/xml/ns/cms1500_1202
type restriction of wcb:String
properties
minOcc 0
maxOcc 1
content simple
facets
Kind Value Annotation
minLength 1
maxLength 2
pattern [&#x20;-&#x7e;]*
annotation
documentation
Modifier C (Field 24d)

element data/physician-or-supplier/procedure-service-or-supply/modifier-d
diagram xfs-cis_diagrams/xfs-cis_p457.png
namespace http://www.wcb.state.ny.us/xml/ns/cms1500_1202
type restriction of wcb:String
properties
minOcc 0
maxOcc 1
content simple
facets
Kind Value Annotation
minLength 1
maxLength 2
pattern [&#x20;-&#x7e;]*
annotation
documentation
Modifier D (Field 24d)

element data/physician-or-supplier/procedure-service-or-supply/diagnosis-pointer
diagram xfs-cis_diagrams/xfs-cis_p458.png
namespace http://www.wcb.state.ny.us/xml/ns/cms1500_1202
type restriction of xs:string
properties
content simple
facets
Kind Value Annotation
pattern [A-L][A-L]?[A-L]?[A-L]?
annotation
documentation
Diagnosis Pointer (Field 24e)

element data/physician-or-supplier/procedure-service-or-supply/charges
diagram xfs-cis_diagrams/xfs-cis_p459.png
namespace http://www.wcb.state.ny.us/xml/ns/cms1500_1202
type restriction of wcb:Decimal
properties
content simple
facets
Kind Value Annotation
minInclusive 0.00
totalDigits 8
fractionDigits 2
annotation
documentation
Charges (Field 24f)
documentation
Must be >= $0.00.

element data/physician-or-supplier/procedure-service-or-supply/days-or-units
diagram xfs-cis_diagrams/xfs-cis_p460.png
namespace http://www.wcb.state.ny.us/xml/ns/cms1500_1202
type restriction of wcb:String
properties
content simple
facets
Kind Value Annotation
minLength 1
maxLength 3
pattern [&#x20;-&#x7e;]*
annotation
documentation
Days or Units (Field 24g)

element data/physician-or-supplier/procedure-service-or-supply/rendering-provider-id-number
diagram xfs-cis_diagrams/xfs-cis_p461.png
namespace http://www.wcb.state.ny.us/xml/ns/cms1500_1202
properties
minOcc 0
maxOcc 1
content complex
children cms1500_1202:qualifier cms1500_1202:id-number
annotation
documentation
Rendering Provider ID Number (Fields 24i and 24j)

element data/physician-or-supplier/procedure-service-or-supply/rendering-provider-id-number/qualifier
diagram xfs-cis_diagrams/xfs-cis_p462.png
namespace http://www.wcb.state.ny.us/xml/ns/cms1500_1202
type restriction of xs:string
properties
content simple
facets
Kind Value Annotation
enumeration 0B
annotation
documentation
Qualifier (Field 24i)

element data/physician-or-supplier/procedure-service-or-supply/rendering-provider-id-number/id-number
diagram xfs-cis_diagrams/xfs-cis_p463.png
namespace http://www.wcb.state.ny.us/xml/ns/cms1500_1202
type restriction of wcb:Text
properties
content simple
facets
Kind Value Annotation
minLength 1
maxLength 15
pattern [&#x20;-&#x7e;]*
annotation
documentation
ID Number (Field 24j)

element data/physician-or-supplier/procedure-service-or-supply/rendering-provider-npi-number
diagram xfs-cis_diagrams/xfs-cis_p464.png
namespace http://www.wcb.state.ny.us/xml/ns/cms1500_1202
type restriction of xs:string
properties
minOcc 0
maxOcc 1
content simple
facets
Kind Value Annotation
pattern [0-9][0-9][0-9][0-9][0-9][0-9][0-9][0-9][0-9][0-9]
annotation
documentation
Rendering Provider NPI Number (Field 24j)

element data/physician-or-supplier/federal-tax-id-number
diagram xfs-cis_diagrams/xfs-cis_p465.png
namespace http://www.wcb.state.ny.us/xml/ns/cms1500_1202
type extension of wcb:SSN
properties
content complex
facets
Kind Value Annotation
pattern [0-9][0-9][0-9][0-9][0-9][0-9][0-9][0-9][0-9]
attributes
Name  Type  Use  Default  Fixed  Annotation
cms1500_1202:type  derived by: wcb:NonNegativeInteger  required      
documentation
Type must be 1 for SSN or 2 for EIN
annotation
documentation
Federal Tax ID Number (Field 25)
documentation
Set the 'type' attribute as follows:  1=SSN;  2=EIN

element data/physician-or-supplier/patients-account-no
diagram xfs-cis_diagrams/xfs-cis_p466.png
namespace http://www.wcb.state.ny.us/xml/ns/cms1500_1202
type restriction of wcb:Text
properties
content simple
facets
Kind Value Annotation
minLength 1
maxLength 14
pattern [&#x20;-&#x7e;]*
annotation
documentation
Patient's Account No. (Field 26)

element data/physician-or-supplier/accept-assignment-flag
diagram xfs-cis_diagrams/xfs-cis_p467.png
namespace http://www.wcb.state.ny.us/xml/ns/cms1500_1202
properties
content complex
attributes
Name  Type  Use  Default  Fixed  Annotation
cms1500_1202:value  derived by: xs:string  required      
documentation
Value must be 'Y'.
annotation
documentation
Accept Assignment Flag (Field 27)

element data/physician-or-supplier/total-charge
diagram xfs-cis_diagrams/xfs-cis_p468.png
namespace http://www.wcb.state.ny.us/xml/ns/cms1500_1202
type restriction of wcb:Decimal
properties
content simple
facets
Kind Value Annotation
minInclusive 0.00
totalDigits 9
fractionDigits 2
annotation
documentation
Total Charge (Field 28)

element data/physician-or-supplier/amount-paid
diagram xfs-cis_diagrams/xfs-cis_p469.png
namespace http://www.wcb.state.ny.us/xml/ns/cms1500_1202
type restriction of wcb:Decimal
properties
minOcc 0
maxOcc 1
content simple
facets
Kind Value Annotation
minInclusive 0.00
totalDigits 9
fractionDigits 2
annotation
documentation
Amount Paid (Field 29)

element data/physician-or-supplier/signature
diagram xfs-cis_diagrams/xfs-cis_p470.png
namespace http://www.wcb.state.ny.us/xml/ns/cms1500_1202
properties
content complex
children cms1500_1202:signed-name cms1500_1202:signed-date
annotation
documentation
Signature (Field 31)

element data/physician-or-supplier/signature/signed-name
diagram xfs-cis_diagrams/xfs-cis_p471.png
namespace http://www.wcb.state.ny.us/xml/ns/cms1500_1202
type restriction of wcb:Text
properties
content simple
facets
Kind Value Annotation
minLength 1
maxLength 30
pattern [&#x20;-&#x7e;]*
annotation
documentation
Signed Name (Field 31)

element data/physician-or-supplier/signature/signed-date
diagram xfs-cis_diagrams/xfs-cis_p472.png
namespace http://www.wcb.state.ny.us/xml/ns/cms1500_1202
type wcb:Date
properties
content simple
annotation
documentation
Signed Date (Field 31)

element data/physician-or-supplier/service-facility
diagram xfs-cis_diagrams/xfs-cis_p473.png
namespace http://www.wcb.state.ny.us/xml/ns/cms1500_1202
properties
content complex
children cms1500_1202:name cms1500_1202:address cms1500_1202:city-state-zip cms1500_1202:npi-number cms1500_1202:other-id-number
annotation
documentation
Service Facility (Fields 32, 32a, and 32b)

element data/physician-or-supplier/service-facility/name
diagram xfs-cis_diagrams/xfs-cis_p474.png
namespace http://www.wcb.state.ny.us/xml/ns/cms1500_1202
type restriction of wcb:Text
properties
content simple
facets
Kind Value Annotation
minLength 1
maxLength 60
pattern [&#x20;-&#x7e;]*
annotation
documentation
Name (Field 32)

element data/physician-or-supplier/service-facility/address
diagram xfs-cis_diagrams/xfs-cis_p475.png
namespace http://www.wcb.state.ny.us/xml/ns/cms1500_1202
type restriction of wcb:Text
properties
content simple
facets
Kind Value Annotation
minLength 1
maxLength 60
pattern [&#x20;-&#x7e;]*
annotation
documentation
Address (Field 32)

element data/physician-or-supplier/service-facility/city-state-zip
diagram xfs-cis_diagrams/xfs-cis_p476.png
namespace http://www.wcb.state.ny.us/xml/ns/cms1500_1202
type restriction of wcb:Text
properties
content simple
facets
Kind Value Annotation
minLength 1
maxLength 60
pattern [&#x20;-&#x7e;]*
annotation
documentation
City State and Zip (Field 32)

element data/physician-or-supplier/service-facility/npi-number
diagram xfs-cis_diagrams/xfs-cis_p477.png
namespace http://www.wcb.state.ny.us/xml/ns/cms1500_1202
type restriction of xs:string
properties
minOcc 0
maxOcc 1
content simple
facets
Kind Value Annotation
pattern [0-9][0-9][0-9][0-9][0-9][0-9][0-9][0-9][0-9][0-9]
annotation
documentation
NPI Number (Fields 32a)

element data/physician-or-supplier/service-facility/other-id-number
diagram xfs-cis_diagrams/xfs-cis_p478.png
namespace http://www.wcb.state.ny.us/xml/ns/cms1500_1202
properties
minOcc 0
maxOcc 1
content complex
children cms1500_1202:qualifier cms1500_1202:id-number
annotation
documentation
Other ID Number (Field 32b)

element data/physician-or-supplier/service-facility/other-id-number/qualifier
diagram xfs-cis_diagrams/xfs-cis_p479.png
namespace http://www.wcb.state.ny.us/xml/ns/cms1500_1202
type restriction of xs:string
properties
content simple
facets
Kind Value Annotation
enumeration 0B
annotation
documentation
Qualifier (Field 32b)

element data/physician-or-supplier/service-facility/other-id-number/id-number
diagram xfs-cis_diagrams/xfs-cis_p480.png
namespace http://www.wcb.state.ny.us/xml/ns/cms1500_1202
type restriction of wcb:Text
properties
content simple
facets
Kind Value Annotation
minLength 1
maxLength 15
pattern [&#x20;-&#x7e;]*
annotation
documentation
ID Number (Field 32b)

element data/physician-or-supplier/billing-provider
diagram xfs-cis_diagrams/xfs-cis_p481.png
namespace http://www.wcb.state.ny.us/xml/ns/cms1500_1202
properties
content complex
children cms1500_1202:name cms1500_1202:address cms1500_1202:city-state-zip cms1500_1202:telephone cms1500_1202:npi-number cms1500_1202:other-id-number
annotation
documentation
Billing Provider (Fields 33, 33a, and 33b)

element data/physician-or-supplier/billing-provider/name
diagram xfs-cis_diagrams/xfs-cis_p482.png
namespace http://www.wcb.state.ny.us/xml/ns/cms1500_1202
type restriction of wcb:Text
properties
content simple
facets
Kind Value Annotation
minLength 1
maxLength 60
pattern [&#x20;-&#x7e;]*
annotation
documentation
Name (Field 33)

element data/physician-or-supplier/billing-provider/address
diagram xfs-cis_diagrams/xfs-cis_p483.png
namespace http://www.wcb.state.ny.us/xml/ns/cms1500_1202
type restriction of wcb:Text
properties
content simple
facets
Kind Value Annotation
minLength 1
maxLength 60
pattern [&#x20;-&#x7e;]*
annotation
documentation
Address (Field 33)

element data/physician-or-supplier/billing-provider/city-state-zip
diagram xfs-cis_diagrams/xfs-cis_p484.png
namespace http://www.wcb.state.ny.us/xml/ns/cms1500_1202
type restriction of wcb:Text
properties
content simple
facets
Kind Value Annotation
minLength 1
maxLength 60
pattern [&#x20;-&#x7e;]*
annotation
documentation
City State and Zip (Field 33)

element data/physician-or-supplier/billing-provider/telephone
diagram xfs-cis_diagrams/xfs-cis_p485.png
namespace http://www.wcb.state.ny.us/xml/ns/cms1500_1202
properties
minOcc 0
maxOcc 1
content complex
children cms1500_1202:area-code cms1500_1202:phone-number
annotation
documentation
Telephone Number (Field 33)

element data/physician-or-supplier/billing-provider/telephone/area-code
diagram xfs-cis_diagrams/xfs-cis_p486.png
namespace http://www.wcb.state.ny.us/xml/ns/cms1500_1202
type restriction of xs:string
properties
content simple
facets
Kind Value Annotation
pattern [0-9][0-9][0-9]
annotation
documentation
Area Code (Field 33)

element data/physician-or-supplier/billing-provider/telephone/phone-number
diagram xfs-cis_diagrams/xfs-cis_p487.png
namespace http://www.wcb.state.ny.us/xml/ns/cms1500_1202
type restriction of xs:string
properties
content simple
facets
Kind Value Annotation
pattern [0-9][0-9][0-9][0-9][0-9][0-9][0-9]
annotation
documentation
Phone Number (Field 33)

element data/physician-or-supplier/billing-provider/npi-number
diagram xfs-cis_diagrams/xfs-cis_p488.png
namespace http://www.wcb.state.ny.us/xml/ns/cms1500_1202
type restriction of xs:string
properties
minOcc 0
maxOcc 1
content simple
facets
Kind Value Annotation
pattern [0-9][0-9][0-9][0-9][0-9][0-9][0-9][0-9][0-9][0-9]
annotation
documentation
NPI Number (Field 33a)

element data/physician-or-supplier/billing-provider/other-id-number
diagram xfs-cis_diagrams/xfs-cis_p489.png
namespace http://www.wcb.state.ny.us/xml/ns/cms1500_1202
properties
minOcc 0
maxOcc 1
content complex
children cms1500_1202:qualifier cms1500_1202:id-number
annotation
documentation
Other ID Number (Field 33b)

element data/physician-or-supplier/billing-provider/other-id-number/qualifier
diagram xfs-cis_diagrams/xfs-cis_p490.png
namespace http://www.wcb.state.ny.us/xml/ns/cms1500_1202
type restriction of xs:string
properties
content simple
facets
Kind Value Annotation
enumeration 0B
annotation
documentation
Qualifier (Field 33b)

element data/physician-or-supplier/billing-provider/other-id-number/id-number
diagram xfs-cis_diagrams/xfs-cis_p491.png
namespace http://www.wcb.state.ny.us/xml/ns/cms1500_1202
type restriction of wcb:Text
properties
content simple
facets
Kind Value Annotation
minLength 1
maxLength 15
pattern [&#x20;-&#x7e;]*
annotation
documentation
ID Number (Field 33b)

element data/additional-claim-information
diagram xfs-cis_diagrams/xfs-cis_p492.png
namespace http://www.wcb.state.ny.us/xml/ns/cms1500_1202
properties
content complex
children cms1500_1202:wcb-authorization-number cms1500_1202:wcb-rating-code cms1500_1202:report-type-code cms1500_1202:transmission-type-code cms1500_1202:attachment-control-id cms1500_1202:nteadd-txt cms1500_1202:carrier-received-date
annotation
documentation
Additional Claim Information (Field 19)

element data/additional-claim-information/wcb-authorization-number
diagram xfs-cis_diagrams/xfs-cis_p493.png
namespace http://www.wcb.state.ny.us/xml/ns/cms1500_1202
type restriction of xs:string
properties
minOcc 0
maxOcc 1
content simple
facets
Kind Value Annotation
pattern REFX5([0-9CSPL][0-9]{5}-[0-9][IBW]?|(PT|OT|PA|SW|AC|N)[0-9]{6}-[0-9])
annotation
documentation
WCB Authorization Number (Field 19)

element data/additional-claim-information/wcb-rating-code
diagram xfs-cis_diagrams/xfs-cis_p494.png
namespace http://www.wcb.state.ny.us/xml/ns/cms1500_1202
type restriction of wcb:TextUpperCase
properties
minOcc 0
maxOcc 1
content simple
facets
Kind Value Annotation
minLength 1
maxLength 17
pattern [&#x20;-&#x60;&#x7B;-&#x7e;]*
annotation
documentation
WCB Rating Code (Field 19)

element data/additional-claim-information/report-type-code
diagram xfs-cis_diagrams/xfs-cis_p495.png
namespace http://www.wcb.state.ny.us/xml/ns/cms1500_1202
type restriction of xs:string
properties
content simple
facets
Kind Value Annotation
pattern PWK[A-Z0-9][A-Z0-9]
annotation
documentation
Report Type Code (Field 19)

element data/additional-claim-information/transmission-type-code
diagram xfs-cis_diagrams/xfs-cis_p496.png
namespace http://www.wcb.state.ny.us/xml/ns/cms1500_1202
type restriction of xs:string
properties
content simple
facets
Kind Value Annotation
enumeration E
annotation
documentation
Transmission Type Code (Field 19)

element data/additional-claim-information/attachment-control-id
diagram xfs-cis_diagrams/xfs-cis_p497.png
namespace http://www.wcb.state.ny.us/xml/ns/cms1500_1202
type restriction of wcb:Text
properties
content simple
facets
Kind Value Annotation
minLength 1
maxLength 15
pattern [&#x20;-&#x7e;]*
annotation
documentation
Attachment Control ID (Field 19)

element data/additional-claim-information/nteadd-txt
diagram xfs-cis_diagrams/xfs-cis_p498.png
namespace http://www.wcb.state.ny.us/xml/ns/cms1500_1202
type restriction of xs:string
properties
content simple
facets
Kind Value Annotation
enumeration NTEADD
annotation
documentation
NTEADD Text (Field 19)

element data/additional-claim-information/carrier-received-date
diagram xfs-cis_diagrams/xfs-cis_p499.png
namespace http://www.wcb.state.ny.us/xml/ns/cms1500_1202
type wcb:Date
properties
content simple
annotation
documentation
Carrier Received Date (Field 19)

element document
diagram xfs-cis_diagrams/xfs-cis_p500.png
namespace http://www.wcb.state.ny.us/xml/ns/cms1500_1202
properties
content complex
children cms1500_1202:data wcb:form-image wcb:attachment-text wcb:attachment-binary
attributes
Name  Type  Use  Default  Fixed  Annotation
wcb:bp-document-id  derived by: wcb:Text  required      
documentation
Business Partner's Internal Document ID Attribute
documentation
This is the business partner's 'serial number' for the document.
wcb:bp-document-comment  derived by: wcb:Text  optional      
documentation
Business Partner's Document Comment Attribute
documentation
Optional document comment for business partner's use.
annotation
documentation
CMS-1500 Document (February 2012)

element addr1
diagram xfs-cis_diagrams/xfs-cis_p501.png
namespace http://www.wcb.state.ny.us/xml/ns/otpt4_1012
type restriction of wcb:Text
properties
content simple
facets
Kind Value Annotation
minLength 1
maxLength 30
pattern [&#x20;-&#x7e;]*
annotation
documentation
First Line of Street Address

element addr2
diagram xfs-cis_diagrams/xfs-cis_p502.png
namespace http://www.wcb.state.ny.us/xml/ns/otpt4_1012
type restriction of wcb:Text
properties
content simple
facets
Kind Value Annotation
minLength 1
maxLength 30
pattern [&#x20;-&#x7e;]*
annotation
documentation
Second Line of Street Address

element city
diagram xfs-cis_diagrams/xfs-cis_p503.png
namespace http://www.wcb.state.ny.us/xml/ns/otpt4_1012
type restriction of wcb:Text
properties
content simple
facets
Kind Value Annotation
minLength 1
maxLength 20
pattern [&#x20;-&#x7e;]*
annotation
documentation
City

element country
diagram xfs-cis_diagrams/xfs-cis_p504.png
namespace http://www.wcb.state.ny.us/xml/ns/otpt4_1012
type restriction of wcb:StringUpperCase
properties
content simple
facets
Kind Value Annotation
length 3
pattern [&#x20;-&#x60;&#x7B;-&#x7e;]*
annotation
documentation
3-character Country Code
documentation
Required if the associated Zip field is blank.  Element optional if country is USA.

element data
diagram xfs-cis_diagrams/xfs-cis_p505.png
namespace http://www.wcb.state.ny.us/xml/ns/otpt4_1012
properties
content complex
children otpt4_1012:report-type otpt4_1012:liable-party otpt4_1012:claimant otpt4_1012:employer otpt4_1012:carrier otpt4_1012:referring-doctor otpt4_1012:history otpt4_1012:evaluation-treatment otpt4_1012:billing-information otpt4_1012:therapist
attributes
Name  Type  Use  Default  Fixed  Annotation
wcb:form-id  derived by: wcb:Text  required    OT/PT-4  
documentation
Form ID Attribute
documentation
Value is fixed at 'OT/PT-4' for this document type.
wcb:version-number  derived by: wcb:Text  required    1012  
documentation
Version Number Attribute
documentation
Value is fixed at '1012' for this document type.
wcb:source-code  wcb:Text  required    X  
documentation
Source Code Attribute
documentation
Value is fixed at 'X' for XML Forms Submission.
wcb:maintenance-type-code  wcb:Text  required    050  
documentation
Maintenance Type Code (ANSI)
documentation
Value is fixed at '050' which is the ANSI code for 'original form'.
annotation
documentation
OT/PT-4 Discrete Data Elements (December 2010)

element data/report-type
diagram xfs-cis_diagrams/xfs-cis_p506.png
namespace http://www.wcb.state.ny.us/xml/ns/otpt4_1012
properties
content complex
attributes
Name  Type  Use  Default  Fixed  Annotation
otpt4_1012:value  derived by: wcb:NonNegativeInteger  required      
annotation
documentation
Report Type Indicator
documentation
Set 'value' attribute as follows:  1=48-Hour Initial;  2=15-Day Initial;  3=45-Day Progress

element data/liable-party
diagram xfs-cis_diagrams/xfs-cis_p507.png
namespace http://www.wcb.state.ny.us/xml/ns/otpt4_1012
properties
minOcc 0
maxOcc 1
content complex
attributes
Name  Type  Use  Default  Fixed  Annotation
otpt4_1012:value  derived by: wcb:NonNegativeInteger  required      
annotation
documentation
Liable Party Indicator
documentation
Set 'value' attribute as follows:  1=VFBL;  2=VAWBL

element data/claimant
diagram xfs-cis_diagrams/xfs-cis_p508.png
namespace http://www.wcb.state.ny.us/xml/ns/otpt4_1012
properties
content complex
children otpt4_1012:last-name otpt4_1012:first-name otpt4_1012:middle-initial otpt4_1012:addr1 otpt4_1012:addr2 otpt4_1012:city otpt4_1012:state otpt4_1012:zip otpt4_1012:country otpt4_1012:telephone otpt4_1012:ssn otpt4_1012:date-of-birth otpt4_1012:wcb-case-number otpt4_1012:carrier-case-number otpt4_1012:date-of-injury otpt4_1012:time-of-injury otpt4_1012:injury-location
annotation
documentation
Claimant Information

element data/claimant/ssn
diagram xfs-cis_diagrams/xfs-cis_p509.png
namespace http://www.wcb.state.ny.us/xml/ns/otpt4_1012
type wcb:SSN
properties
minOcc 0
maxOcc 1
content simple
facets
Kind Value Annotation
pattern [0-9][0-9][0-9][0-9][0-9][0-9][0-9][0-9][0-9]
annotation
documentation
Claimant's Social Security Number

element data/claimant/date-of-birth
diagram xfs-cis_diagrams/xfs-cis_p510.png
namespace http://www.wcb.state.ny.us/xml/ns/otpt4_1012
type wcb:Date
properties
content simple
annotation
documentation
Claimant's Date of Birth
documentation
Must be &lt;= date-of-injury.

element data/claimant/wcb-case-number
diagram xfs-cis_diagrams/xfs-cis_p511.png
namespace http://www.wcb.state.ny.us/xml/ns/otpt4_1012
type cis:CaseID
properties
minOcc 0
maxOcc 1
content simple
facets
Kind Value Annotation
pattern [ADF-HJ-NP-Z0-9][A-HJ-NP-Z0-9][0-9][0-9][0-9][0-9][0-9][0-9]
annotation
documentation
WCB Case ID

element data/claimant/carrier-case-number
diagram xfs-cis_diagrams/xfs-cis_p512.png
namespace http://www.wcb.state.ny.us/xml/ns/otpt4_1012
type restriction of wcb:Text
properties
minOcc 0
maxOcc 1
content simple
facets
Kind Value Annotation
minLength 1
maxLength 25
pattern [&#x20;-&#x7e;]*
annotation
documentation
Insurance Carrier's Case ID

element data/claimant/date-of-injury
diagram xfs-cis_diagrams/xfs-cis_p513.png
namespace http://www.wcb.state.ny.us/xml/ns/otpt4_1012
type restriction of xs:string
properties
content simple
facets
Kind Value Annotation
pattern [1-2][0-9][0-9][0-9]-[0-9][0-9]-[0-9][0-9]
annotation
documentation
Date of Injury
documentation
This element does not need to be a complete date.  It must contain at least a valid year &lt;= current year.  Month and day can be 00.  If the month or day is given, they must be a valid combination &lt;= today.  Must be >= Date-of-Birth.

element data/claimant/time-of-injury
diagram xfs-cis_diagrams/xfs-cis_p514.png
namespace http://www.wcb.state.ny.us/xml/ns/otpt4_1012
type restriction of wcb:Time
properties
minOcc 0
maxOcc 1
content simple
annotation
documentation
Time of Injury

element data/claimant/injury-location
diagram xfs-cis_diagrams/xfs-cis_p515.png
namespace http://www.wcb.state.ny.us/xml/ns/otpt4_1012
type restriction of wcb:Text
properties
minOcc 0
maxOcc 1
content simple
facets
Kind Value Annotation
minLength 1
maxLength 40
pattern [&#x20;-&#x7e;]*
annotation
documentation
Location Where Injury Occurred

element data/employer
diagram xfs-cis_diagrams/xfs-cis_p516.png
namespace http://www.wcb.state.ny.us/xml/ns/otpt4_1012
properties
content complex
children otpt4_1012:name1 otpt4_1012:name2 otpt4_1012:addr1 otpt4_1012:addr2 otpt4_1012:city otpt4_1012:state otpt4_1012:zip otpt4_1012:country
annotation
documentation
Employer Information

element data/carrier
diagram xfs-cis_diagrams/xfs-cis_p517.png
namespace http://www.wcb.state.ny.us/xml/ns/otpt4_1012
properties
minOcc 0
maxOcc 1
content complex
children otpt4_1012:name1 otpt4_1012:name2 otpt4_1012:addr1 otpt4_1012:addr2 otpt4_1012:city otpt4_1012:state otpt4_1012:zip otpt4_1012:country
annotation
documentation
Insurance Carrier Information

element data/referring-doctor
diagram xfs-cis_diagrams/xfs-cis_p518.png
namespace http://www.wcb.state.ny.us/xml/ns/otpt4_1012
properties
content complex
children otpt4_1012:last-name otpt4_1012:first-name otpt4_1012:middle-initial otpt4_1012:addr1 otpt4_1012:addr2 otpt4_1012:city otpt4_1012:state otpt4_1012:zip otpt4_1012:country otpt4_1012:telephone
annotation
documentation
Referring Doctor Information

element data/history
diagram xfs-cis_diagrams/xfs-cis_p519.png
namespace http://www.wcb.state.ny.us/xml/ns/otpt4_1012
properties
content complex
children otpt4_1012:previous-report-date otpt4_1012:referring-doctor-diagnosis otpt4_1012:history-of-preexisting-injury
annotation
documentation
History Information

element data/history/previous-report-date
diagram xfs-cis_diagrams/xfs-cis_p520.png
namespace http://www.wcb.state.ny.us/xml/ns/otpt4_1012
type wcb:Date
properties
minOcc 0
maxOcc 1
content simple
annotation
documentation
Date of previous report
documentation
If there is a previous report which details the diagnosis of the referring physician/podiatrist, the date of that report goes here.  It must be >= date-of-injury and &lt;= today.  Note:  At least one of previous-report-date and referring-doctor-diagnosis is required.

element data/history/referring-doctor-diagnosis
diagram xfs-cis_diagrams/xfs-cis_p521.png
namespace http://www.wcb.state.ny.us/xml/ns/otpt4_1012
type restriction of wcb:Text
properties
minOcc 0
maxOcc 1
content simple
facets
Kind Value Annotation
minLength 1
maxLength 300
pattern [&#x20;-&#x7e;]*
annotation
documentation
Referring Doctor's Diagnosis
documentation
Provide the diagnosis of the referring physician/podiatrist.  Note:  At least one of previous-report-date and referring-doctor-diagnosis is required.

element data/history/history-of-preexisting-injury
diagram xfs-cis_diagrams/xfs-cis_p522.png
namespace http://www.wcb.state.ny.us/xml/ns/otpt4_1012
type restriction of wcb:Text
properties
minOcc 0
maxOcc 1
content simple
facets
Kind Value Annotation
minLength 1
maxLength 300
pattern [&#x20;-&#x7e;]*
annotation
documentation
History/Evidence of pre-existing injury

element data/evaluation-treatment
diagram xfs-cis_diagrams/xfs-cis_p523.png
namespace http://www.wcb.state.ny.us/xml/ns/otpt4_1012
properties
content complex
children otpt4_1012:referral-reason otpt4_1012:evaluation otpt4_1012:condition-progress otpt4_1012:authorization-required otpt4_1012:treatment otpt4_1012:referring-doctor-treatment-plan otpt4_1012:treatment-frequency otpt4_1012:treatment-period otpt4_1012:visits-from-date otpt4_1012:visits-thru-date otpt4_1012:first-visit-date otpt4_1012:patient-returning otpt4_1012:patient-return-date otpt4_1012:referred-attending-doctor otpt4_1012:patient-working otpt4_1012:rtw-limitations-date otpt4_1012:rtw-date
annotation
documentation
Evaluation/Treatment Information

element data/evaluation-treatment/referral-reason
diagram xfs-cis_diagrams/xfs-cis_p524.png
namespace http://www.wcb.state.ny.us/xml/ns/otpt4_1012
properties
content complex
attributes
Name  Type  Use  Default  Fixed  Annotation
otpt4_1012:value  derived by: wcb:NonNegativeInteger  required      
annotation
documentation
Referral Reason
documentation
Set 'value' attribute as follows:  1=Referral for Evaluation Only;  2=Referral for Treatment Only;  3=Referral for Evaluation and Treatment

element data/evaluation-treatment/evaluation
diagram xfs-cis_diagrams/xfs-cis_p525.png
namespace http://www.wcb.state.ny.us/xml/ns/otpt4_1012
type restriction of wcb:Text
properties
minOcc 0
maxOcc 1
content simple
facets
Kind Value Annotation
minLength 1
maxLength 300
pattern [&#x20;-&#x7e;]*
annotation
documentation
Evaluation
documentation
This element is required if referral-reason = 1 or referral-reason = 3.

element data/evaluation-treatment/condition-progress
diagram xfs-cis_diagrams/xfs-cis_p526.png
namespace http://www.wcb.state.ny.us/xml/ns/otpt4_1012
type restriction of wcb:Text
properties
minOcc 0
maxOcc 1
content simple
facets
Kind Value Annotation
minLength 1
maxLength 300
pattern [&#x20;-&#x7e;]*
annotation
documentation
Patient's condition and progress
documentation
This element is required if referral-reason = 2 or referral-reason = 3.

element data/evaluation-treatment/authorization-required
diagram xfs-cis_diagrams/xfs-cis_p527.png
namespace http://www.wcb.state.ny.us/xml/ns/otpt4_1012
type wcb:Flag
properties
minOcc 0
maxOcc 1
content complex
attributes
Name  Type  Use  Default  Fixed  Annotation
wcb:value  derived by: xs:string  required      
documentation
Value must be 'Y' or 'N'.
annotation
documentation
Treatment Authorization Required Flag
documentation
If value is Y, at least one binary attachment is required (scanned TIFF image of authorizing document).

element data/evaluation-treatment/treatment
diagram xfs-cis_diagrams/xfs-cis_p528.png
namespace http://www.wcb.state.ny.us/xml/ns/otpt4_1012
type restriction of wcb:Text
properties
minOcc 0
maxOcc 1
content simple
facets
Kind Value Annotation
minLength 1
maxLength 300
pattern [&#x20;-&#x7e;]*
annotation
documentation
Description of treatment rendered and planned future treatment
documentation
This element is required if referral-reason = 2 or referral-reason = 3.

element data/evaluation-treatment/referring-doctor-treatment-plan
diagram xfs-cis_diagrams/xfs-cis_p529.png
namespace http://www.wcb.state.ny.us/xml/ns/otpt4_1012
type wcb:Flag
properties
minOcc 0
maxOcc 1
content complex
attributes
Name  Type  Use  Default  Fixed  Annotation
wcb:value  derived by: xs:string  required      
documentation
Value must be 'Y' or 'N'.
annotation
documentation
Referring Doctor Treatment Plan Flag
documentation
This element is required if referral-reason = 2 or referral-reason = 3.

element data/evaluation-treatment/treatment-frequency
diagram xfs-cis_diagrams/xfs-cis_p530.png
namespace http://www.wcb.state.ny.us/xml/ns/otpt4_1012
type restriction of wcb:Text
properties
minOcc 0
maxOcc 1
content simple
facets
Kind Value Annotation
minLength 1
maxLength 25
pattern [&#x20;-&#x7e;]*
annotation
documentation
Frequency of Treatment
documentation
This element is required if referring-doctor-treatment-plan = 'Y'.

element data/evaluation-treatment/treatment-period
diagram xfs-cis_diagrams/xfs-cis_p531.png
namespace http://www.wcb.state.ny.us/xml/ns/otpt4_1012
type restriction of wcb:Text
properties
minOcc 0
maxOcc 1
content simple
facets
Kind Value Annotation
minLength 1
maxLength 25
pattern [&#x20;-&#x7e;]*
annotation
documentation
Period of Treatment
documentation
This element is required if referring-doctor-treatment-plan = 'Y'.

element data/evaluation-treatment/visits-from-date
diagram xfs-cis_diagrams/xfs-cis_p532.png
namespace http://www.wcb.state.ny.us/xml/ns/otpt4_1012
type wcb:Date
properties
content simple
annotation
documentation
Dates of visits on which this report is based (start of date range)
documentation
Must be >= first-visit-date and &lt;= today.

element data/evaluation-treatment/visits-thru-date
diagram xfs-cis_diagrams/xfs-cis_p533.png
namespace http://www.wcb.state.ny.us/xml/ns/otpt4_1012
type wcb:Date
properties
content simple
annotation
documentation
Dates of visits on which this report is based (end of date range)
documentation
Must be >= visits-from-date and &lt;= today.

element data/evaluation-treatment/first-visit-date
diagram xfs-cis_diagrams/xfs-cis_p534.png
namespace http://www.wcb.state.ny.us/xml/ns/otpt4_1012
type wcb:Date
properties
content simple
annotation
documentation
Date of first visit
documentation
Must be >= date-of-injury and &lt;= today.

element data/evaluation-treatment/patient-returning
diagram xfs-cis_diagrams/xfs-cis_p535.png
namespace http://www.wcb.state.ny.us/xml/ns/otpt4_1012
type wcb:Flag
properties
minOcc 0
maxOcc 1
content complex
attributes
Name  Type  Use  Default  Fixed  Annotation
wcb:value  derived by: xs:string  required      
documentation
Value must be 'Y' or 'N'.
annotation
documentation
Patient Returning Flag

element data/evaluation-treatment/patient-return-date
diagram xfs-cis_diagrams/xfs-cis_p536.png
namespace http://www.wcb.state.ny.us/xml/ns/otpt4_1012
type wcb:Date
properties
minOcc 0
maxOcc 1
content simple
annotation
documentation
Patient Return Date
documentation
This element is required if patient-returning = 'Y'.  Must be >= today.

element data/evaluation-treatment/referred-attending-doctor
diagram xfs-cis_diagrams/xfs-cis_p537.png
namespace http://www.wcb.state.ny.us/xml/ns/otpt4_1012
type wcb:Flag
properties
minOcc 0
maxOcc 1
content complex
attributes
Name  Type  Use  Default  Fixed  Annotation
wcb:value  derived by: xs:string  required      
documentation
Value must be 'Y' or 'N'.
annotation
documentation
Referred Back to Attending Doctor Flag
documentation
This element is required if patient-returning = 'N'.

element data/evaluation-treatment/patient-working
diagram xfs-cis_diagrams/xfs-cis_p538.png
namespace http://www.wcb.state.ny.us/xml/ns/otpt4_1012
type wcb:Flag
properties
content complex
attributes
Name  Type  Use  Default  Fixed  Annotation
wcb:value  derived by: xs:string  required      
documentation
Value must be 'Y' or 'N'.
annotation
documentation
Patient Working Flag

element data/evaluation-treatment/rtw-limitations-date
diagram xfs-cis_diagrams/xfs-cis_p539.png
namespace http://www.wcb.state.ny.us/xml/ns/otpt4_1012
type wcb:Date
properties
minOcc 0
maxOcc 1
content simple
annotation
documentation
Date patient resumed work of any kind
documentation
Must be >= date-of-injury and &lt;= today.

element data/evaluation-treatment/rtw-date
diagram xfs-cis_diagrams/xfs-cis_p540.png
namespace http://www.wcb.state.ny.us/xml/ns/otpt4_1012
type wcb:Date
properties
minOcc 0
maxOcc 1
content simple
annotation
documentation
Date patient resumed regular work
documentation
Must be >= date-of-injury and &lt;= today.

element data/billing-information
diagram xfs-cis_diagrams/xfs-cis_p541.png
namespace http://www.wcb.state.ny.us/xml/ns/otpt4_1012
properties
content complex
children otpt4_1012:diagnosis otpt4_1012:procedure
annotation
documentation
Billing Information

element data/billing-information/diagnosis
diagram xfs-cis_diagrams/xfs-cis_p542.png
namespace http://www.wcb.state.ny.us/xml/ns/otpt4_1012
properties
minOcc 1
maxOcc 4
content complex
children otpt4_1012:diagnosis-code otpt4_1012:diagnosis-desc
annotation
documentation
Diagnosis Information

element data/billing-information/diagnosis/diagnosis-code
diagram xfs-cis_diagrams/xfs-cis_p543.png
namespace http://www.wcb.state.ny.us/xml/ns/otpt4_1012
type restriction of wcb:TextUpperCase
properties
content simple
facets
Kind Value Annotation
minLength 1
maxLength 6
pattern [&#x20;-&#x60;&#x7B;-&#x7e;]*
annotation
documentation
ICD9 Diagnosis Code

element data/billing-information/diagnosis/diagnosis-desc
diagram xfs-cis_diagrams/xfs-cis_p544.png
namespace http://www.wcb.state.ny.us/xml/ns/otpt4_1012
type restriction of wcb:Text
properties
content simple
facets
Kind Value Annotation
minLength 1
maxLength 75
pattern [&#x20;-&#x7e;]*
annotation
documentation
ICD9 Diagnosis Description

element data/billing-information/procedure
diagram xfs-cis_diagrams/xfs-cis_p545.png
namespace http://www.wcb.state.ny.us/xml/ns/otpt4_1012
properties
minOcc 1
maxOcc unbounded
content complex
children otpt4_1012:service-from-date otpt4_1012:service-thru-date otpt4_1012:place-of-service otpt4_1012:procedure-code otpt4_1012:procedure-modifier-a otpt4_1012:procedure-modifier-b otpt4_1012:service-diagnosis-code otpt4_1012:service-charge-amount otpt4_1012:service-days-or-units otpt4_1012:service-cob otpt4_1012:service-zip-code
annotation
documentation
Medical Procedure Information

element data/billing-information/procedure/service-from-date
diagram xfs-cis_diagrams/xfs-cis_p546.png
namespace http://www.wcb.state.ny.us/xml/ns/otpt4_1012
type wcb:Date
properties
content simple
annotation
documentation
Procedure Dates of Service (start of date range)
documentation
Must be >= date-of-injury.

element data/billing-information/procedure/service-thru-date
diagram xfs-cis_diagrams/xfs-cis_p547.png
namespace http://www.wcb.state.ny.us/xml/ns/otpt4_1012
type wcb:Date
properties
content simple
annotation
documentation
Procedure Dates of Service (end of date range)
documentation
Must be >= service-from-date and &lt;= today.

element data/billing-information/procedure/place-of-service
diagram xfs-cis_diagrams/xfs-cis_p548.png
namespace http://www.wcb.state.ny.us/xml/ns/otpt4_1012
type restriction of wcb:Text
properties
minOcc 0
maxOcc 1
content simple
facets
Kind Value Annotation
minLength 1
maxLength 3
pattern [&#x20;-&#x7e;]*
annotation
documentation
Place of Service

element data/billing-information/procedure/procedure-code
diagram xfs-cis_diagrams/xfs-cis_p549.png
namespace http://www.wcb.state.ny.us/xml/ns/otpt4_1012
type restriction of wcb:TextUpperCase
properties
content simple
facets
Kind Value Annotation
minLength 1
maxLength 5
pattern [&#x20;-&#x60;&#x7B;-&#x7e;]*
annotation
documentation
Procedure Code

element data/billing-information/procedure/procedure-modifier-a
diagram xfs-cis_diagrams/xfs-cis_p550.png
namespace http://www.wcb.state.ny.us/xml/ns/otpt4_1012
type restriction of wcb:TextUpperCase
properties
minOcc 0
maxOcc 1
content simple
facets
Kind Value Annotation
minLength 1
maxLength 3
pattern [&#x20;-&#x60;&#x7B;-&#x7e;]*
annotation
documentation
Procedure Modifier A

element data/billing-information/procedure/procedure-modifier-b
diagram xfs-cis_diagrams/xfs-cis_p551.png
namespace http://www.wcb.state.ny.us/xml/ns/otpt4_1012
type restriction of wcb:TextUpperCase
properties
minOcc 0
maxOcc 1
content simple
facets
Kind Value Annotation
minLength 1
maxLength 3
pattern [&#x20;-&#x60;&#x7B;-&#x7e;]*
annotation
documentation
Procedure Modifier B

element data/billing-information/procedure/service-diagnosis-code
diagram xfs-cis_diagrams/xfs-cis_p552.png
namespace http://www.wcb.state.ny.us/xml/ns/otpt4_1012
type restriction of xs:string
properties
content simple
facets
Kind Value Annotation
minLength 1
pattern 1?2?3?4?
annotation
documentation
Diagnosis Code

element data/billing-information/procedure/service-charge-amount
diagram xfs-cis_diagrams/xfs-cis_p553.png
namespace http://www.wcb.state.ny.us/xml/ns/otpt4_1012
type restriction of wcb:Decimal
properties
content simple
facets
Kind Value Annotation
minInclusive 0.00
totalDigits 9
fractionDigits 2
annotation
documentation
Charge Amount
documentation
Must be >= $0.00.

element data/billing-information/procedure/service-days-or-units
diagram xfs-cis_diagrams/xfs-cis_p554.png
namespace http://www.wcb.state.ny.us/xml/ns/otpt4_1012
type restriction of wcb:Text
properties
minOcc 0
maxOcc 1
content simple
facets
Kind Value Annotation
minLength 1
maxLength 4
pattern [&#x20;-&#x7e;]*
annotation
documentation
Days or Units

element data/billing-information/procedure/service-cob
diagram xfs-cis_diagrams/xfs-cis_p555.png
namespace http://www.wcb.state.ny.us/xml/ns/otpt4_1012
type restriction of wcb:Text
properties
minOcc 0
maxOcc 1
content simple
facets
Kind Value Annotation
minLength 1
maxLength 2
pattern [&#x20;-&#x7e;]*
annotation
documentation
COB

element data/billing-information/procedure/service-zip-code
diagram xfs-cis_diagrams/xfs-cis_p556.png
namespace http://www.wcb.state.ny.us/xml/ns/otpt4_1012
type restriction of wcb:Text
properties
content simple
facets
Kind Value Annotation
minLength 1
maxLength 9
pattern [&#x20;-&#x7e;]*
annotation
documentation
Zip Code where service was rendered

element data/therapist
diagram xfs-cis_diagrams/xfs-cis_p557.png
namespace http://www.wcb.state.ny.us/xml/ns/otpt4_1012
properties
content complex
children otpt4_1012:profession otpt4_1012:wcb-ppo otpt4_1012:nys-license-number otpt4_1012:npi-number otpt4_1012:federal-id-number otpt4_1012:patient-account-no otpt4_1012:name-and-office-location otpt4_1012:billing-address otpt4_1012:affirmed-by-therapist
annotation
documentation
Therapist's Information

element data/therapist/profession
diagram xfs-cis_diagrams/xfs-cis_p558.png
namespace http://www.wcb.state.ny.us/xml/ns/otpt4_1012
properties
content complex
attributes
Name  Type  Use  Default  Fixed  Annotation
otpt4_1012:value  derived by: wcb:NonNegativeInteger  required      
annotation
documentation
Profession Indicator
documentation
Set 'value' attribute as follows:  1=Occupational Therapist;  2=Physical Therapist

element data/therapist/wcb-ppo
diagram xfs-cis_diagrams/xfs-cis_p559.png
namespace http://www.wcb.state.ny.us/xml/ns/otpt4_1012
type wcb:Flag
properties
minOcc 0
maxOcc 1
content complex
attributes
Name  Type  Use  Default  Fixed  Annotation
wcb:value  derived by: xs:string  required      
documentation
Value must be 'Y' or 'N'.
annotation
documentation
Preferred Provider Organization Flag

element data/therapist/nys-license-number
diagram xfs-cis_diagrams/xfs-cis_p560.png
namespace http://www.wcb.state.ny.us/xml/ns/otpt4_1012
type wcb:NYSLicenseNumber
properties
minOcc 0
maxOcc 1
content simple
facets
Kind Value Annotation
pattern [0-9][0-9][0-9][0-9][0-9][0-9]
annotation
documentation
New York State License Number
documentation
Provider's New York State License Number.  This field is required for providers licensed by New York State.

At least one of the nys-license-number and npi-number elements must be populated.

element data/therapist/npi-number
diagram xfs-cis_diagrams/xfs-cis_p561.png
namespace http://www.wcb.state.ny.us/xml/ns/otpt4_1012
type wcb:NPINumber
properties
minOcc 0
maxOcc 1
content simple
facets
Kind Value Annotation
pattern [0-9][0-9][0-9][0-9][0-9][0-9][0-9][0-9][0-9][0-9]
annotation
documentation
National Provider Identifier
documentation
Provider's National Provider Identifier.  This element is required for providers licensed outside of New York State.  It should always be populated when the data is available.

At least one of the nys-license-number and npi-number elements must be populated.

element data/therapist/federal-id-number
diagram xfs-cis_diagrams/xfs-cis_p562.png
namespace http://www.wcb.state.ny.us/xml/ns/otpt4_1012
type extension of wcb:SSN
properties
content complex
facets
Kind Value Annotation
pattern [0-9][0-9][0-9][0-9][0-9][0-9][0-9][0-9][0-9]
attributes
Name  Type  Use  Default  Fixed  Annotation
otpt4_1012:type  derived by: wcb:NonNegativeInteger  required      
annotation
documentation
Federal ID Number
documentation
Set the 'type' attribute as follows:  1=SSN;  2=EIN

element data/therapist/patient-account-no
diagram xfs-cis_diagrams/xfs-cis_p563.png
namespace http://www.wcb.state.ny.us/xml/ns/otpt4_1012
type restriction of wcb:Text
properties
minOcc 0
maxOcc 1
content simple
facets
Kind Value Annotation
minLength 1
maxLength 15
pattern [&#x20;-&#x7e;]*
annotation
documentation
Patient's Account No.

element data/therapist/name-and-office-location
diagram xfs-cis_diagrams/xfs-cis_p564.png
namespace http://www.wcb.state.ny.us/xml/ns/otpt4_1012
properties
content complex
children otpt4_1012:last-name otpt4_1012:first-name otpt4_1012:middle-initial otpt4_1012:addr1 otpt4_1012:addr2 otpt4_1012:city otpt4_1012:state otpt4_1012:zip otpt4_1012:country otpt4_1012:telephone
annotation
documentation
Therapist's Name and Office Location Information

element data/therapist/billing-address
diagram xfs-cis_diagrams/xfs-cis_p565.png
namespace http://www.wcb.state.ny.us/xml/ns/otpt4_1012
properties
content complex
children otpt4_1012:name1 otpt4_1012:name2 otpt4_1012:addr1 otpt4_1012:addr2 otpt4_1012:city otpt4_1012:state otpt4_1012:zip otpt4_1012:country otpt4_1012:telephone
annotation
documentation
Billing Address Information
documentation
If billing inquires should be made to an entity other than the doctor, utilize the optional elements name1 and name2 to identify the name of that entity and use the address elements to specify that entity's address.

Otherwise, it is only necessary to populate the address elements with the doctor's address.

element data/therapist/affirmed-by-therapist
diagram xfs-cis_diagrams/xfs-cis_p566.png
namespace http://www.wcb.state.ny.us/xml/ns/otpt4_1012
type restriction of wcb:Text
properties
content simple
facets
Kind Value Annotation
minLength 1
maxLength 50
pattern [&#x20;-&#x7e;]*
annotation
documentation
Therapist's Signature
documentation
Putting therapist's name here is equivalent to signing the paper OT/PT-4.

element document
diagram xfs-cis_diagrams/xfs-cis_p567.png
namespace http://www.wcb.state.ny.us/xml/ns/otpt4_1012
properties
content complex
children otpt4_1012:data wcb:attachment-text wcb:attachment-binary
attributes
Name  Type  Use  Default  Fixed  Annotation
wcb:bp-document-id  derived by: wcb:Text  required      
documentation
Business Partner's Internal Document ID Attribute
documentation
This is the business partner's 'serial number' for the document.
wcb:bp-document-comment  derived by: wcb:Text  optional      
documentation
Business Partner's Document Comment Attribute
documentation
Optional document comment for business partner's use.
annotation
documentation
OT/PT-4 Document (December 2010)

element first-name
diagram xfs-cis_diagrams/xfs-cis_p568.png
namespace http://www.wcb.state.ny.us/xml/ns/otpt4_1012
type restriction of wcb:Text
properties
content simple
facets
Kind Value Annotation
minLength 1
maxLength 30
pattern [&#x20;-&#x7e;]*
annotation
documentation
First Name

element last-name
diagram xfs-cis_diagrams/xfs-cis_p569.png
namespace http://www.wcb.state.ny.us/xml/ns/otpt4_1012
type restriction of xs:string
properties
content simple
facets
Kind Value Annotation
minLength 1
maxLength 30
pattern [A-Za-z][&#x20;-&#x7e;]*
annotation
documentation
Last Name
documentation
First character must be alpahbetic.

element middle-initial
diagram xfs-cis_diagrams/xfs-cis_p570.png
namespace http://www.wcb.state.ny.us/xml/ns/otpt4_1012
type restriction of wcb:Text
properties
content simple
facets
Kind Value Annotation
minLength 1
maxLength 1
pattern [&#x20;-&#x7e;]*
annotation
documentation
Middle Initial

element name1
diagram xfs-cis_diagrams/xfs-cis_p571.png
namespace http://www.wcb.state.ny.us/xml/ns/otpt4_1012
type restriction of wcb:Text
properties
content simple
facets
Kind Value Annotation
minLength 1
maxLength 30
pattern [&#x20;-&#x7e;]*
annotation
documentation
First Line of Name

element name2
diagram xfs-cis_diagrams/xfs-cis_p572.png
namespace http://www.wcb.state.ny.us/xml/ns/otpt4_1012
type restriction of wcb:Text
properties
content simple
facets
Kind Value Annotation
minLength 1
maxLength 30
pattern [&#x20;-&#x7e;]*
annotation
documentation
Second Line of Name

element state
diagram xfs-cis_diagrams/xfs-cis_p573.png
namespace http://www.wcb.state.ny.us/xml/ns/otpt4_1012
type restriction of wcb:StringUpperCase
properties
content simple
facets
Kind Value Annotation
length 2
pattern [&#x20;-&#x60;&#x7B;-&#x7e;]*
annotation
documentation
State
documentation
Required if country is USA.

element telephone
diagram xfs-cis_diagrams/xfs-cis_p574.png
namespace http://www.wcb.state.ny.us/xml/ns/otpt4_1012
type restriction of wcb:Text
properties
content simple
facets
Kind Value Annotation
minLength 1
maxLength 30
pattern [&#x20;-&#x7e;]*
annotation
documentation
Telephone Number
documentation
Use appropriate formatting:  (xxx)xxx-xxxx ext xxx

element zip
diagram xfs-cis_diagrams/xfs-cis_p575.png
namespace http://www.wcb.state.ny.us/xml/ns/otpt4_1012
type restriction of wcb:TextUpperCase
properties
content simple
facets
Kind Value Annotation
minLength 1
maxLength 9
pattern [&#x20;-&#x60;&#x7B;-&#x7e;]*
annotation
documentation
Zip Code
documentation
Required if country is USA or Canada.

element addr1
diagram xfs-cis_diagrams/xfs-cis_p576.png
namespace http://www.wcb.state.ny.us/xml/ns/otpt4_1510
type restriction of wcb:Text
properties
content simple
facets
Kind Value Annotation
minLength 1
maxLength 30
pattern [&#x20;-&#x7e;]*
annotation
documentation
First Line of Street Address

element addr2
diagram xfs-cis_diagrams/xfs-cis_p577.png
namespace http://www.wcb.state.ny.us/xml/ns/otpt4_1510
type restriction of wcb:Text
properties
content simple
facets
Kind Value Annotation
minLength 1
maxLength 30
pattern [&#x20;-&#x7e;]*
annotation
documentation
Second Line of Street Address

element city
diagram xfs-cis_diagrams/xfs-cis_p578.png
namespace http://www.wcb.state.ny.us/xml/ns/otpt4_1510
type restriction of wcb:Text
properties
content simple
facets
Kind Value Annotation
minLength 1
maxLength 20
pattern [&#x20;-&#x7e;]*
annotation
documentation
City

element country
diagram xfs-cis_diagrams/xfs-cis_p579.png
namespace http://www.wcb.state.ny.us/xml/ns/otpt4_1510
type restriction of wcb:StringUpperCase
properties
content simple
facets
Kind Value Annotation
length 3
pattern [&#x20;-&#x60;&#x7B;-&#x7e;]*
annotation
documentation
3-character Country Code
documentation
Required if the associated Zip field is blank.  Element optional if country is USA.

element data
diagram xfs-cis_diagrams/xfs-cis_p580.png
namespace http://www.wcb.state.ny.us/xml/ns/otpt4_1510
properties
content complex
children otpt4_1510:report-type otpt4_1510:liable-party otpt4_1510:claimant otpt4_1510:employer otpt4_1510:carrier otpt4_1510:referring-doctor otpt4_1510:history otpt4_1510:evaluation-treatment otpt4_1510:billing-information otpt4_1510:therapist
attributes
Name  Type  Use  Default  Fixed  Annotation
wcb:form-id  derived by: wcb:Text  required    OT/PT-4  
documentation
Form ID Attribute
documentation
Value is fixed at 'OT/PT-4' for this document type.
wcb:version-number  derived by: wcb:Text  required    1510  
documentation
Version Number Attribute
documentation
Value is fixed at '1510' for this document type.
wcb:source-code  wcb:Text  required    X  
documentation
Source Code Attribute
documentation
Value is fixed at 'X' for XML Forms Submission.
wcb:maintenance-type-code  wcb:Text  required    050  
documentation
Maintenance Type Code (ANSI)
documentation
Value is fixed at '050' which is the ANSI code for 'original form'.
annotation
documentation
OT/PT-4 Discrete Data Elements (October 2015)

element data/report-type
diagram xfs-cis_diagrams/xfs-cis_p581.png
namespace http://www.wcb.state.ny.us/xml/ns/otpt4_1510
properties
content complex
attributes
Name  Type  Use  Default  Fixed  Annotation
otpt4_1510:value  derived by: wcb:NonNegativeInteger  required      
annotation
documentation
Report Type Indicator
documentation
Set 'value' attribute as follows:  1=48-Hour Initial;  2=15-Day Initial;  3=45-Day Progress

element data/liable-party
diagram xfs-cis_diagrams/xfs-cis_p582.png
namespace http://www.wcb.state.ny.us/xml/ns/otpt4_1510
properties
minOcc 0
maxOcc 1
content complex
attributes
Name  Type  Use  Default  Fixed  Annotation
otpt4_1510:value  derived by: wcb:NonNegativeInteger  required      
annotation
documentation
Liable Party Indicator
documentation
Set 'value' attribute as follows:  1=VFBL;  2=VAWBL

element data/claimant
diagram xfs-cis_diagrams/xfs-cis_p583.png
namespace http://www.wcb.state.ny.us/xml/ns/otpt4_1510
properties
content complex
children otpt4_1510:last-name otpt4_1510:first-name otpt4_1510:middle-initial otpt4_1510:addr1 otpt4_1510:addr2 otpt4_1510:city otpt4_1510:state otpt4_1510:zip otpt4_1510:country otpt4_1510:telephone otpt4_1510:ssn otpt4_1510:date-of-birth otpt4_1510:wcb-case-number otpt4_1510:carrier-case-number otpt4_1510:date-of-injury otpt4_1510:time-of-injury otpt4_1510:injury-location
annotation
documentation
Claimant Information

element data/claimant/ssn
diagram xfs-cis_diagrams/xfs-cis_p584.png
namespace http://www.wcb.state.ny.us/xml/ns/otpt4_1510
type wcb:SSN
properties
minOcc 0
maxOcc 1
content simple
facets
Kind Value Annotation
pattern [0-9][0-9][0-9][0-9][0-9][0-9][0-9][0-9][0-9]
annotation
documentation
Claimant's Social Security Number

element data/claimant/date-of-birth
diagram xfs-cis_diagrams/xfs-cis_p585.png
namespace http://www.wcb.state.ny.us/xml/ns/otpt4_1510
type wcb:Date
properties
content simple
annotation
documentation
Claimant's Date of Birth
documentation
Must be &lt;= date-of-injury.

element data/claimant/wcb-case-number
diagram xfs-cis_diagrams/xfs-cis_p586.png
namespace http://www.wcb.state.ny.us/xml/ns/otpt4_1510
type cis:CaseID
properties
minOcc 0
maxOcc 1
content simple
facets
Kind Value Annotation
pattern [ADF-HJ-NP-Z0-9][A-HJ-NP-Z0-9][0-9][0-9][0-9][0-9][0-9][0-9]
annotation
documentation
WCB Case ID

element data/claimant/carrier-case-number
diagram xfs-cis_diagrams/xfs-cis_p587.png
namespace http://www.wcb.state.ny.us/xml/ns/otpt4_1510
type restriction of wcb:Text
properties
minOcc 0
maxOcc 1
content simple
facets
Kind Value Annotation
minLength 1
maxLength 25
pattern [&#x20;-&#x7e;]*
annotation
documentation
Insurance Carrier's Case ID

element data/claimant/date-of-injury
diagram xfs-cis_diagrams/xfs-cis_p588.png
namespace http://www.wcb.state.ny.us/xml/ns/otpt4_1510
type restriction of xs:string
properties
content simple
facets
Kind Value Annotation
pattern [1-2][0-9][0-9][0-9]-[0-9][0-9]-[0-9][0-9]
annotation
documentation
Date of Injury
documentation
This element does not need to be a complete date.  It must contain at least a valid year &lt;= current year.  Month and day can be 00.  If the month or day is given, they must be a valid combination &lt;= today.  Must be >= Date-of-Birth.

element data/claimant/time-of-injury
diagram xfs-cis_diagrams/xfs-cis_p589.png
namespace http://www.wcb.state.ny.us/xml/ns/otpt4_1510
type restriction of wcb:Time
properties
minOcc 0
maxOcc 1
content simple
annotation
documentation
Time of Injury

element data/claimant/injury-location
diagram xfs-cis_diagrams/xfs-cis_p590.png
namespace http://www.wcb.state.ny.us/xml/ns/otpt4_1510
type restriction of wcb:Text
properties
minOcc 0
maxOcc 1
content simple
facets
Kind Value Annotation
minLength 1
maxLength 40
pattern [&#x20;-&#x7e;]*
annotation
documentation
Location Where Injury Occurred

element data/employer
diagram xfs-cis_diagrams/xfs-cis_p591.png
namespace http://www.wcb.state.ny.us/xml/ns/otpt4_1510
properties
content complex
children otpt4_1510:name1 otpt4_1510:name2 otpt4_1510:addr1 otpt4_1510:addr2 otpt4_1510:city otpt4_1510:state otpt4_1510:zip otpt4_1510:country
annotation
documentation
Employer Information

element data/carrier
diagram xfs-cis_diagrams/xfs-cis_p592.png
namespace http://www.wcb.state.ny.us/xml/ns/otpt4_1510
properties
minOcc 0
maxOcc 1
content complex
children otpt4_1510:name1 otpt4_1510:name2 otpt4_1510:addr1 otpt4_1510:addr2 otpt4_1510:city otpt4_1510:state otpt4_1510:zip otpt4_1510:country
annotation
documentation
Insurance Carrier Information

element data/referring-doctor
diagram xfs-cis_diagrams/xfs-cis_p593.png
namespace http://www.wcb.state.ny.us/xml/ns/otpt4_1510
properties
content complex
children otpt4_1510:last-name otpt4_1510:first-name otpt4_1510:middle-initial otpt4_1510:addr1 otpt4_1510:addr2 otpt4_1510:city otpt4_1510:state otpt4_1510:zip otpt4_1510:country otpt4_1510:telephone
annotation
documentation
Referring Doctor Information

element data/history
diagram xfs-cis_diagrams/xfs-cis_p594.png
namespace http://www.wcb.state.ny.us/xml/ns/otpt4_1510
properties
content complex
children otpt4_1510:previous-report-date otpt4_1510:referring-doctor-diagnosis otpt4_1510:history-of-preexisting-injury
annotation
documentation
History Information

element data/history/previous-report-date
diagram xfs-cis_diagrams/xfs-cis_p595.png
namespace http://www.wcb.state.ny.us/xml/ns/otpt4_1510
type wcb:Date
properties
minOcc 0
maxOcc 1
content simple
annotation
documentation
Date of previous report
documentation
If there is a previous report which details the diagnosis of the referring physician/podiatrist, the date of that report goes here.  It must be >= date-of-injury and &lt;= today.  Note:  At least one of previous-report-date and referring-doctor-diagnosis is required.

element data/history/referring-doctor-diagnosis
diagram xfs-cis_diagrams/xfs-cis_p596.png
namespace http://www.wcb.state.ny.us/xml/ns/otpt4_1510
type restriction of wcb:Text
properties
minOcc 0
maxOcc 1
content simple
facets
Kind Value Annotation
minLength 1
maxLength 300
pattern [&#x20;-&#x7e;]*
annotation
documentation
Referring Doctor's Diagnosis
documentation
Provide the diagnosis of the referring physician/podiatrist.  Note:  At least one of previous-report-date and referring-doctor-diagnosis is required.

element data/history/history-of-preexisting-injury
diagram xfs-cis_diagrams/xfs-cis_p597.png
namespace http://www.wcb.state.ny.us/xml/ns/otpt4_1510
type restriction of wcb:Text
properties
minOcc 0
maxOcc 1
content simple
facets
Kind Value Annotation
minLength 1
maxLength 300
pattern [&#x20;-&#x7e;]*
annotation
documentation
History/Evidence of pre-existing injury

element data/evaluation-treatment
diagram xfs-cis_diagrams/xfs-cis_p598.png
namespace http://www.wcb.state.ny.us/xml/ns/otpt4_1510
properties
content complex
children otpt4_1510:referral-reason otpt4_1510:evaluation otpt4_1510:condition-progress otpt4_1510:authorization-required otpt4_1510:treatment otpt4_1510:referring-doctor-treatment-plan otpt4_1510:treatment-frequency otpt4_1510:treatment-period otpt4_1510:visits-from-date otpt4_1510:visits-thru-date otpt4_1510:first-visit-date otpt4_1510:patient-returning otpt4_1510:patient-return-date otpt4_1510:referred-attending-doctor otpt4_1510:patient-working otpt4_1510:rtw-limitations-date otpt4_1510:rtw-date
annotation
documentation
Evaluation/Treatment Information

element data/evaluation-treatment/referral-reason
diagram xfs-cis_diagrams/xfs-cis_p599.png
namespace http://www.wcb.state.ny.us/xml/ns/otpt4_1510
properties
content complex
attributes
Name  Type  Use  Default  Fixed  Annotation
otpt4_1510:value  derived by: wcb:NonNegativeInteger  required      
annotation
documentation
Referral Reason
documentation
Set 'value' attribute as follows:  1=Referral for Evaluation Only;  2=Referral for Treatment Only;  3=Referral for Evaluation and Treatment

element data/evaluation-treatment/evaluation
diagram xfs-cis_diagrams/xfs-cis_p600.png
namespace http://www.wcb.state.ny.us/xml/ns/otpt4_1510
type restriction of wcb:Text
properties
minOcc 0
maxOcc 1
content simple
facets
Kind Value Annotation
minLength 1
maxLength 300
pattern [&#x20;-&#x7e;]*
annotation
documentation
Evaluation
documentation
This element is required if referral-reason = 1 or referral-reason = 3.

element data/evaluation-treatment/condition-progress
diagram xfs-cis_diagrams/xfs-cis_p601.png
namespace http://www.wcb.state.ny.us/xml/ns/otpt4_1510
type restriction of wcb:Text
properties
minOcc 0
maxOcc 1
content simple
facets
Kind Value Annotation
minLength 1
maxLength 300
pattern [&#x20;-&#x7e;]*
annotation
documentation
Patient's condition and progress
documentation
This element is required if referral-reason = 2 or referral-reason = 3.

element data/evaluation-treatment/authorization-required
diagram xfs-cis_diagrams/xfs-cis_p602.png
namespace http://www.wcb.state.ny.us/xml/ns/otpt4_1510
type wcb:Flag
properties
minOcc 0
maxOcc 1
content complex
attributes
Name  Type  Use  Default  Fixed  Annotation
wcb:value  derived by: xs:string  required      
documentation
Value must be 'Y' or 'N'.
annotation
documentation
Treatment Authorization Required Flag
documentation
If value is Y, at least one binary attachment is required (scanned TIFF image of authorizing document).

element data/evaluation-treatment/treatment
diagram xfs-cis_diagrams/xfs-cis_p603.png
namespace http://www.wcb.state.ny.us/xml/ns/otpt4_1510
type restriction of wcb:Text
properties
minOcc 0
maxOcc 1
content simple
facets
Kind Value Annotation
minLength 1
maxLength 300
pattern [&#x20;-&#x7e;]*
annotation
documentation
Description of treatment rendered and planned future treatment
documentation
This element is required if referral-reason = 2 or referral-reason = 3.

element data/evaluation-treatment/referring-doctor-treatment-plan
diagram xfs-cis_diagrams/xfs-cis_p604.png
namespace http://www.wcb.state.ny.us/xml/ns/otpt4_1510
type wcb:Flag
properties
minOcc 0
maxOcc 1
content complex
attributes
Name  Type  Use  Default  Fixed  Annotation
wcb:value  derived by: xs:string  required      
documentation
Value must be 'Y' or 'N'.
annotation
documentation
Referring Doctor Treatment Plan Flag
documentation
This element is required if referral-reason = 2 or referral-reason = 3.

element data/evaluation-treatment/treatment-frequency
diagram xfs-cis_diagrams/xfs-cis_p605.png
namespace http://www.wcb.state.ny.us/xml/ns/otpt4_1510
type restriction of wcb:Text
properties
minOcc 0
maxOcc 1
content simple
facets
Kind Value Annotation
minLength 1
maxLength 25
pattern [&#x20;-&#x7e;]*
annotation
documentation
Frequency of Treatment
documentation
This element is required if referring-doctor-treatment-plan = 'Y'.

element data/evaluation-treatment/treatment-period
diagram xfs-cis_diagrams/xfs-cis_p606.png
namespace http://www.wcb.state.ny.us/xml/ns/otpt4_1510
type restriction of wcb:Text
properties
minOcc 0
maxOcc 1
content simple
facets
Kind Value Annotation
minLength 1
maxLength 25
pattern [&#x20;-&#x7e;]*
annotation
documentation
Period of Treatment
documentation
This element is required if referring-doctor-treatment-plan = 'Y'.

element data/evaluation-treatment/visits-from-date
diagram xfs-cis_diagrams/xfs-cis_p607.png
namespace http://www.wcb.state.ny.us/xml/ns/otpt4_1510
type wcb:Date
properties
content simple
annotation
documentation
Dates of visits on which this report is based (start of date range)
documentation
Must be >= first-visit-date and &lt;= today.

element data/evaluation-treatment/visits-thru-date
diagram xfs-cis_diagrams/xfs-cis_p608.png
namespace http://www.wcb.state.ny.us/xml/ns/otpt4_1510
type wcb:Date
properties
content simple
annotation
documentation
Dates of visits on which this report is based (end of date range)
documentation
Must be >= visits-from-date and &lt;= today.

element data/evaluation-treatment/first-visit-date
diagram xfs-cis_diagrams/xfs-cis_p609.png
namespace http://www.wcb.state.ny.us/xml/ns/otpt4_1510
type wcb:Date
properties
content simple
annotation
documentation
Date of first visit
documentation
Must be >= date-of-injury and &lt;= today.

element data/evaluation-treatment/patient-returning
diagram xfs-cis_diagrams/xfs-cis_p610.png
namespace http://www.wcb.state.ny.us/xml/ns/otpt4_1510
type wcb:Flag
properties
minOcc 0
maxOcc 1
content complex
attributes
Name  Type  Use  Default  Fixed  Annotation
wcb:value  derived by: xs:string  required      
documentation
Value must be 'Y' or 'N'.
annotation
documentation
Patient Returning Flag

element data/evaluation-treatment/patient-return-date
diagram xfs-cis_diagrams/xfs-cis_p611.png
namespace http://www.wcb.state.ny.us/xml/ns/otpt4_1510
type wcb:Date
properties
minOcc 0
maxOcc 1
content simple
annotation
documentation
Patient Return Date
documentation
This element is required if patient-returning = 'Y'.  Must be >= today.

element data/evaluation-treatment/referred-attending-doctor
diagram xfs-cis_diagrams/xfs-cis_p612.png
namespace http://www.wcb.state.ny.us/xml/ns/otpt4_1510
type wcb:Flag
properties
minOcc 0
maxOcc 1
content complex
attributes
Name  Type  Use  Default  Fixed  Annotation
wcb:value  derived by: xs:string  required      
documentation
Value must be 'Y' or 'N'.
annotation
documentation
Referred Back to Attending Doctor Flag
documentation
This element is required if patient-returning = 'N'.

element data/evaluation-treatment/patient-working
diagram xfs-cis_diagrams/xfs-cis_p613.png
namespace http://www.wcb.state.ny.us/xml/ns/otpt4_1510
type wcb:Flag
properties
content complex
attributes
Name  Type  Use  Default  Fixed  Annotation
wcb:value  derived by: xs:string  required      
documentation
Value must be 'Y' or 'N'.
annotation
documentation
Patient Working Flag

element data/evaluation-treatment/rtw-limitations-date
diagram xfs-cis_diagrams/xfs-cis_p614.png
namespace http://www.wcb.state.ny.us/xml/ns/otpt4_1510
type wcb:Date
properties
minOcc 0
maxOcc 1
content simple
annotation
documentation
Date patient resumed work of any kind
documentation
Must be >= date-of-injury and &lt;= today.

element data/evaluation-treatment/rtw-date
diagram xfs-cis_diagrams/xfs-cis_p615.png
namespace http://www.wcb.state.ny.us/xml/ns/otpt4_1510
type wcb:Date
properties
minOcc 0
maxOcc 1
content simple
annotation
documentation
Date patient resumed regular work
documentation
Must be >= date-of-injury and &lt;= today.

element data/billing-information
diagram xfs-cis_diagrams/xfs-cis_p616.png
namespace http://www.wcb.state.ny.us/xml/ns/otpt4_1510
properties
content complex
children otpt4_1510:diagnosis otpt4_1510:procedure
annotation
documentation
Billing Information

element data/billing-information/diagnosis
diagram xfs-cis_diagrams/xfs-cis_p617.png
namespace http://www.wcb.state.ny.us/xml/ns/otpt4_1510
properties
minOcc 1
maxOcc 4
content complex
children otpt4_1510:diagnosis-code otpt4_1510:diagnosis-desc
annotation
documentation
Diagnosis Information

element data/billing-information/diagnosis/diagnosis-code
diagram xfs-cis_diagrams/xfs-cis_p618.png
namespace http://www.wcb.state.ny.us/xml/ns/otpt4_1510
type restriction of wcb:TextUpperCase
properties
content simple
facets
Kind Value Annotation
minLength 1
maxLength 8
pattern [&#x20;-&#x60;&#x7B;-&#x7e;]*
annotation
documentation
ICD10 Diagnosis Code

element data/billing-information/diagnosis/diagnosis-desc
diagram xfs-cis_diagrams/xfs-cis_p619.png
namespace http://www.wcb.state.ny.us/xml/ns/otpt4_1510
type restriction of wcb:Text
properties
content simple
facets
Kind Value Annotation
minLength 1
maxLength 75
pattern [&#x20;-&#x7e;]*
annotation
documentation
ICD10 Diagnosis Description

element data/billing-information/procedure
diagram xfs-cis_diagrams/xfs-cis_p620.png
namespace http://www.wcb.state.ny.us/xml/ns/otpt4_1510
properties
minOcc 1
maxOcc unbounded
content complex
children otpt4_1510:service-from-date otpt4_1510:service-thru-date otpt4_1510:place-of-service otpt4_1510:procedure-code otpt4_1510:procedure-modifier-a otpt4_1510:procedure-modifier-b otpt4_1510:service-diagnosis-code otpt4_1510:service-charge-amount otpt4_1510:service-days-or-units otpt4_1510:service-cob otpt4_1510:service-zip-code
annotation
documentation
Medical Procedure Information

element data/billing-information/procedure/service-from-date
diagram xfs-cis_diagrams/xfs-cis_p621.png
namespace http://www.wcb.state.ny.us/xml/ns/otpt4_1510
type wcb:Date
properties
content simple
annotation
documentation
Procedure Dates of Service (start of date range)
documentation
Must be >= date-of-injury.

element data/billing-information/procedure/service-thru-date
diagram xfs-cis_diagrams/xfs-cis_p622.png
namespace http://www.wcb.state.ny.us/xml/ns/otpt4_1510
type wcb:Date
properties
content simple
annotation
documentation
Procedure Dates of Service (end of date range)
documentation
Must be >= service-from-date and &lt;= today.

element data/billing-information/procedure/place-of-service
diagram xfs-cis_diagrams/xfs-cis_p623.png
namespace http://www.wcb.state.ny.us/xml/ns/otpt4_1510
type restriction of wcb:Text
properties
minOcc 0
maxOcc 1
content simple
facets
Kind Value Annotation
minLength 1
maxLength 3
pattern [&#x20;-&#x7e;]*
annotation
documentation
Place of Service

element data/billing-information/procedure/procedure-code
diagram xfs-cis_diagrams/xfs-cis_p624.png
namespace http://www.wcb.state.ny.us/xml/ns/otpt4_1510
type restriction of wcb:TextUpperCase
properties
content simple
facets
Kind Value Annotation
minLength 1
maxLength 5
pattern [&#x20;-&#x60;&#x7B;-&#x7e;]*
annotation
documentation
Procedure Code

element data/billing-information/procedure/procedure-modifier-a
diagram xfs-cis_diagrams/xfs-cis_p625.png
namespace http://www.wcb.state.ny.us/xml/ns/otpt4_1510
type restriction of wcb:TextUpperCase
properties
minOcc 0
maxOcc 1
content simple
facets
Kind Value Annotation
minLength 1
maxLength 3
pattern [&#x20;-&#x60;&#x7B;-&#x7e;]*
annotation
documentation
Procedure Modifier A

element data/billing-information/procedure/procedure-modifier-b
diagram xfs-cis_diagrams/xfs-cis_p626.png
namespace http://www.wcb.state.ny.us/xml/ns/otpt4_1510
type restriction of wcb:TextUpperCase
properties
minOcc 0
maxOcc 1
content simple
facets
Kind Value Annotation
minLength 1
maxLength 3
pattern [&#x20;-&#x60;&#x7B;-&#x7e;]*
annotation
documentation
Procedure Modifier B

element data/billing-information/procedure/service-diagnosis-code
diagram xfs-cis_diagrams/xfs-cis_p627.png
namespace http://www.wcb.state.ny.us/xml/ns/otpt4_1510
type restriction of xs:string
properties
content simple
facets
Kind Value Annotation
minLength 1
pattern 1?2?3?4?
annotation
documentation
Diagnosis Code

element data/billing-information/procedure/service-charge-amount
diagram xfs-cis_diagrams/xfs-cis_p628.png
namespace http://www.wcb.state.ny.us/xml/ns/otpt4_1510
type restriction of wcb:Decimal
properties
content simple
facets
Kind Value Annotation
minInclusive 0.00
totalDigits 9
fractionDigits 2
annotation
documentation
Charge Amount
documentation
Must be >= $0.00.

element data/billing-information/procedure/service-days-or-units
diagram xfs-cis_diagrams/xfs-cis_p629.png
namespace http://www.wcb.state.ny.us/xml/ns/otpt4_1510
type restriction of wcb:Text
properties
minOcc 0
maxOcc 1
content simple
facets
Kind Value Annotation
minLength 1
maxLength 4
pattern [&#x20;-&#x7e;]*
annotation
documentation
Days or Units

element data/billing-information/procedure/service-cob
diagram xfs-cis_diagrams/xfs-cis_p630.png
namespace http://www.wcb.state.ny.us/xml/ns/otpt4_1510
type restriction of wcb:Text
properties
minOcc 0
maxOcc 1
content simple
facets
Kind Value Annotation
minLength 1
maxLength 2
pattern [&#x20;-&#x7e;]*
annotation
documentation
COB

element data/billing-information/procedure/service-zip-code
diagram xfs-cis_diagrams/xfs-cis_p631.png
namespace http://www.wcb.state.ny.us/xml/ns/otpt4_1510
type restriction of wcb:Text
properties
content simple
facets
Kind Value Annotation
minLength 1
maxLength 9
pattern [&#x20;-&#x7e;]*
annotation
documentation
Zip Code where service was rendered

element data/therapist
diagram xfs-cis_diagrams/xfs-cis_p632.png
namespace http://www.wcb.state.ny.us/xml/ns/otpt4_1510
properties
content complex
children otpt4_1510:profession otpt4_1510:wcb-ppo otpt4_1510:nys-license-number otpt4_1510:npi-number otpt4_1510:federal-id-number otpt4_1510:patient-account-no otpt4_1510:name-and-office-location otpt4_1510:billing-address otpt4_1510:affirmed-by-therapist
annotation
documentation
Therapist's Information

element data/therapist/profession
diagram xfs-cis_diagrams/xfs-cis_p633.png
namespace http://www.wcb.state.ny.us/xml/ns/otpt4_1510
properties
content complex
attributes
Name  Type  Use  Default  Fixed  Annotation
otpt4_1510:value  derived by: wcb:NonNegativeInteger  required      
annotation
documentation
Profession Indicator
documentation
Set 'value' attribute as follows:  1=Occupational Therapist;  2=Physical Therapist

element data/therapist/wcb-ppo
diagram xfs-cis_diagrams/xfs-cis_p634.png
namespace http://www.wcb.state.ny.us/xml/ns/otpt4_1510
type wcb:Flag
properties
minOcc 0
maxOcc 1
content complex
attributes
Name  Type  Use  Default  Fixed  Annotation
wcb:value  derived by: xs:string  required      
documentation
Value must be 'Y' or 'N'.
annotation
documentation
Preferred Provider Organization Flag

element data/therapist/nys-license-number
diagram xfs-cis_diagrams/xfs-cis_p635.png
namespace http://www.wcb.state.ny.us/xml/ns/otpt4_1510
type wcb:NYSLicenseNumber
properties
minOcc 0
maxOcc 1
content simple
facets
Kind Value Annotation
pattern [0-9][0-9][0-9][0-9][0-9][0-9]
annotation
documentation
New York State License Number
documentation
Provider's New York State License Number.  This field is required for providers licensed by New York State.

At least one of the nys-license-number and npi-number elements must be populated.

element data/therapist/npi-number
diagram xfs-cis_diagrams/xfs-cis_p636.png
namespace http://www.wcb.state.ny.us/xml/ns/otpt4_1510
type wcb:NPINumber
properties
minOcc 0
maxOcc 1
content simple
facets
Kind Value Annotation
pattern [0-9][0-9][0-9][0-9][0-9][0-9][0-9][0-9][0-9][0-9]
annotation
documentation
National Provider Identifier
documentation
Provider's National Provider Identifier.  This element is required for providers licensed outside of New York State.  It should always be populated when the data is available.

At least one of the nys-license-number and npi-number elements must be populated.

element data/therapist/federal-id-number
diagram xfs-cis_diagrams/xfs-cis_p637.png
namespace http://www.wcb.state.ny.us/xml/ns/otpt4_1510
type extension of wcb:SSN
properties
content complex
facets
Kind Value Annotation
pattern [0-9][0-9][0-9][0-9][0-9][0-9][0-9][0-9][0-9]
attributes
Name  Type  Use  Default  Fixed  Annotation
otpt4_1510:type  derived by: wcb:NonNegativeInteger  required      
annotation
documentation
Federal ID Number
documentation
Set the 'type' attribute as follows:  1=SSN;  2=EIN

element data/therapist/patient-account-no
diagram xfs-cis_diagrams/xfs-cis_p638.png
namespace http://www.wcb.state.ny.us/xml/ns/otpt4_1510
type restriction of wcb:Text
properties
minOcc 0
maxOcc 1
content simple
facets
Kind Value Annotation
minLength 1
maxLength 15
pattern [&#x20;-&#x7e;]*
annotation
documentation
Patient's Account No.

element data/therapist/name-and-office-location
diagram xfs-cis_diagrams/xfs-cis_p639.png
namespace http://www.wcb.state.ny.us/xml/ns/otpt4_1510
properties
content complex
children otpt4_1510:last-name otpt4_1510:first-name otpt4_1510:middle-initial otpt4_1510:addr1 otpt4_1510:addr2 otpt4_1510:city otpt4_1510:state otpt4_1510:zip otpt4_1510:country otpt4_1510:telephone
annotation
documentation
Therapist's Name and Office Location Information

element data/therapist/billing-address
diagram xfs-cis_diagrams/xfs-cis_p640.png
namespace http://www.wcb.state.ny.us/xml/ns/otpt4_1510
properties
content complex
children otpt4_1510:name1 otpt4_1510:name2 otpt4_1510:addr1 otpt4_1510:addr2 otpt4_1510:city otpt4_1510:state otpt4_1510:zip otpt4_1510:country otpt4_1510:telephone
annotation
documentation
Billing Address Information
documentation
If billing inquires should be made to an entity other than the doctor, utilize the optional elements name1 and name2 to identify the name of that entity and use the address elements to specify that entity's address.

Otherwise, it is only necessary to populate the address elements with the doctor's address.

element data/therapist/affirmed-by-therapist
diagram xfs-cis_diagrams/xfs-cis_p641.png
namespace http://www.wcb.state.ny.us/xml/ns/otpt4_1510
type restriction of wcb:Text
properties
content simple
facets
Kind Value Annotation
minLength 1
maxLength 50
pattern [&#x20;-&#x7e;]*
annotation
documentation
Therapist's Signature
documentation
Putting therapist's name here is equivalent to signing the paper OT/PT-4.

element document
diagram xfs-cis_diagrams/xfs-cis_p642.png
namespace http://www.wcb.state.ny.us/xml/ns/otpt4_1510
properties
content complex
children otpt4_1510:data wcb:attachment-text wcb:attachment-binary
attributes
Name  Type  Use  Default  Fixed  Annotation
wcb:bp-document-id  derived by: wcb:Text  required      
documentation
Business Partner's Internal Document ID Attribute
documentation
This is the business partner's 'serial number' for the document.
wcb:bp-document-comment  derived by: wcb:Text  optional      
documentation
Business Partner's Document Comment Attribute
documentation
Optional document comment for business partner's use.
annotation
documentation
OT/PT-4 Document (October 2015)

element first-name
diagram xfs-cis_diagrams/xfs-cis_p643.png
namespace http://www.wcb.state.ny.us/xml/ns/otpt4_1510
type restriction of wcb:Text
properties
content simple
facets
Kind Value Annotation
minLength 1
maxLength 30
pattern [&#x20;-&#x7e;]*
annotation
documentation
First Name

element last-name
diagram xfs-cis_diagrams/xfs-cis_p644.png
namespace http://www.wcb.state.ny.us/xml/ns/otpt4_1510
type restriction of xs:string
properties
content simple
facets
Kind Value Annotation
minLength 1
maxLength 30
pattern [A-Za-z][&#x20;-&#x7e;]*
annotation
documentation
Last Name
documentation
First character must be alpahbetic.

element middle-initial
diagram xfs-cis_diagrams/xfs-cis_p645.png
namespace http://www.wcb.state.ny.us/xml/ns/otpt4_1510
type restriction of wcb:Text
properties
content simple
facets
Kind Value Annotation
minLength 1
maxLength 1
pattern [&#x20;-&#x7e;]*
annotation
documentation
Middle Initial

element name1
diagram xfs-cis_diagrams/xfs-cis_p646.png
namespace http://www.wcb.state.ny.us/xml/ns/otpt4_1510
type restriction of wcb:Text
properties
content simple
facets
Kind Value Annotation
minLength 1
maxLength 30
pattern [&#x20;-&#x7e;]*
annotation
documentation
First Line of Name

element name2
diagram xfs-cis_diagrams/xfs-cis_p647.png
namespace http://www.wcb.state.ny.us/xml/ns/otpt4_1510
type restriction of wcb:Text
properties
content simple
facets
Kind Value Annotation
minLength 1
maxLength 30
pattern [&#x20;-&#x7e;]*
annotation
documentation
Second Line of Name

element state
diagram xfs-cis_diagrams/xfs-cis_p648.png
namespace http://www.wcb.state.ny.us/xml/ns/otpt4_1510
type restriction of wcb:StringUpperCase
properties
content simple
facets
Kind Value Annotation
length 2
pattern [&#x20;-&#x60;&#x7B;-&#x7e;]*
annotation
documentation
State
documentation
Required if country is USA.

element telephone
diagram xfs-cis_diagrams/xfs-cis_p649.png
namespace http://www.wcb.state.ny.us/xml/ns/otpt4_1510
type restriction of wcb:Text
properties
content simple
facets
Kind Value Annotation
minLength 1
maxLength 30
pattern [&#x20;-&#x7e;]*
annotation
documentation
Telephone Number
documentation
Use appropriate formatting:  (xxx)xxx-xxxx ext xxx

element zip
diagram xfs-cis_diagrams/xfs-cis_p650.png
namespace http://www.wcb.state.ny.us/xml/ns/otpt4_1510
type restriction of wcb:TextUpperCase
properties
content simple
facets
Kind Value Annotation
minLength 1
maxLength 9
pattern [&#x20;-&#x60;&#x7B;-&#x7e;]*
annotation
documentation
Zip Code
documentation
Required if country is USA or Canada.

simpleType CaseID
namespace http://www.wcb.state.ny.us/xml/ns/cis
type restriction of xs:string
properties
base xs:string
facets
Kind Value Annotation
pattern [ADF-HJ-NP-Z0-9][A-HJ-NP-Z0-9][0-9][0-9][0-9][0-9][0-9][0-9]
annotation
documentation
Case ID Type
documentation
1st character must be alphanumeric (B, C, E, I, and O are not allowed).  2nd character must be alphanumeric (I and O are not allowed).  3rd - 8th characters must be numeric.

simpleType CaseIDOld
namespace http://www.wcb.state.ny.us/xml/ns/cis
type restriction of xs:string
properties
base xs:string
facets
Kind Value Annotation
pattern [0-9A-Z][0-9A-Z][0-9][0-9][0-9][0-9][0-9][0-9]
annotation
documentation
Case ID Type
documentation
1st and 2nd characters must be alphanumeric.  3rd - 8th characters must be numeric.


XML Schema documentation generated by XMLSpy Schema Editor http://www.altova.com/xmlspy